微信交流社区
添加微信 372787553 备注进群
引言
阅读本文前,如果您好不了解Mybatis SqlSession执行流程 以及 Mybatis SqlSessionFactory初始化原理 可以先阅读,有助与您更好更快的了解Mybatis的原理,也会是阅读本文变得不那么晦涩!
代理方式源码分析
回顾代理模式的写法:
/**
* mapper代理方式
*/
public void test2() throws IOException {
InputStream inputStream = Resources.getResourceAsStream("sqlMapConfig.xml");
SqlSessionFactory factory = new SqlSessionFactoryBuilder().build(inputStream);
SqlSession sqlSession = factory.openSession();
// 使用JDK动态代理对mapper接口产生代理对象
IUserMapper mapper = sqlSession.getMapper(IUserMapper.class);
//代理对象调用接口中的任意方法,执行的都是动态代理中的invoke方法
List<Object> allUser = mapper.findAllUser();
}
这里我们就需要带着问题去看源码
- SqlSession是如何生成接口的代理对象的
- 代理对象执行方法时(
invoke ),是如何进行一些处理的
getMapper()源码解析
我们看getMapper() 之前,首先思考一下,使用代理模式开发,需要怎么做?
- 创建Dao接口,编写方法,编写对应的
mapper 映射文件 - 在核心配置类中扫描Dao接口,一般是使用扫描包的形式
所以,我们先去看解析核心配置中mappers 标签的源码,看看扫描后,他是将我们配置的类放到了哪里?
通过Mybatis初始化过程的源码分析,我们直接来到XMLConfigBuilder.mapperElement() 方法
private void mapperElement(XNode parent) throws Exception {
if (parent != null) {
// 遍历子节点
for (XNode child : parent.getChildren()) {
// 如果是 package 标签,则扫描该包
if ("package".equals(child.getName())) {
// 获得包名
String mapperPackage = child.getStringAttribute("name");
// 添加到 configuration 中
configuration.addMappers(mapperPackage);
// 如果是 mapper 标签,
} else {
// ···
}
}
}
}
这里可以看到,如果扫描包的形式,会调用configuration.addMappers() 方法
public class MapperRegistry {
/**
* MapperProxyFactory 的映射
*
* KEY:Mapper 接口
*/
//这个类中维护一个HashMap存放MapperProxyFactory
private final Map<Class<?>, MapperProxyFactory<?>> knownMappers = new HashMap<>();
public void addMappers(String packageName) {
addMappers(packageName, Object.class);
}
/**
* 扫描指定包,并将符合的类,添加到 {@link #knownMappers} 中
*
* @since 3.2.2
*/
public void addMappers(String packageName, Class<?> superType) {
// 扫描指定包下的指定类
ResolverUtil<Class<?>> resolverUtil = new ResolverUtil<>();
resolverUtil.find(new ResolverUtil.IsA(superType), packageName);
Set<Class<? extends Class<?>>> mapperSet = resolverUtil.getClasses();
// 遍历,添加到 knownMappers 中
for (Class<?> mapperClass : mapperSet) {
addMapper(mapperClass);
}
}
public <T> void addMapper(Class<T> type) {
// 判断,必须是接口。
if (type.isInterface()) {
// 已经添加过,则抛出 BindingException 异常
if (hasMapper(type)) {
throw new BindingException("Type " + type + " is already known to the MapperRegistry.");
}
boolean loadCompleted = false;
try {
// 添加到 knownMappers 中
knownMappers.put(type, new MapperProxyFactory<>(type));
// 解析 Mapper 的注解配置
MapperAnnotationBuilder parser = new MapperAnnotationBuilder(config, type);
parser.parse();
// 标记加载完成
loadCompleted = true;
} finally {
// 若加载未完成,从 knownMappers 中移除
if (!loadCompleted) {
knownMappers.remove(type);
}
}
}
}
}
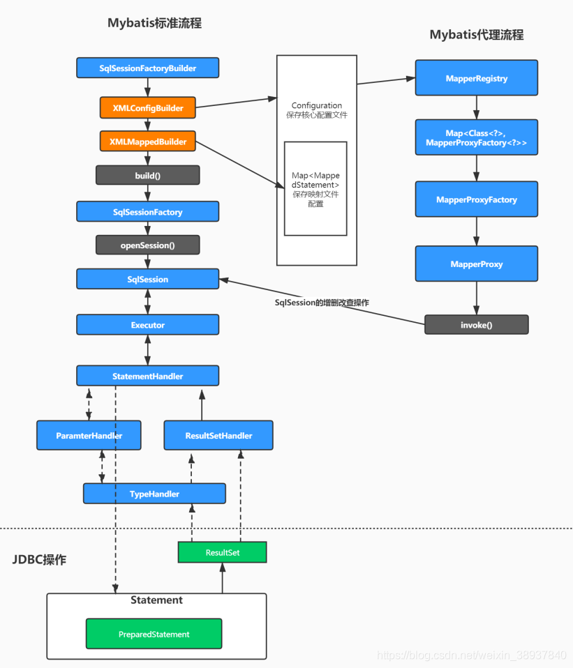
通过源码,我们发现了Mybatis会获取包下所有类对象Class,然后通过new MapperProxyFactory<>(type) 创建出代理工厂对象,Map, MapperProxyFactory> knownMappers 存放到Map中
- key:类对象
- value:
MapperProxyFactory 代理工厂对象
到此,我们就知道了,在Mybatis初始化过程中,会将配置的Dao类保存到Map中
接着,我们去查看getMapper() 源码
@Override
public <T> T getMapper(Class<T> type) {
return configuration.getMapper(type, this);
}
public <T> T getMapper(Class<T> type, SqlSession sqlSession) {
return mapperRegistry.getMapper(type, sqlSession);
}
@SuppressWarnings("unchecked")
public <T> T getMapper(Class<T> type, SqlSession sqlSession) {
// 获得 MapperProxyFactory 对象
final MapperProxyFactory<T> mapperProxyFactory = (MapperProxyFactory<T>) knownMappers.get(type);
// 不存在,则抛出 BindingException 异常
if (mapperProxyFactory == null) {
throw new BindingException("Type " + type + " is not known to the MapperRegistry.");
}
/// 通过动态代理工厂生成实例。
try {
return mapperProxyFactory.newInstance(sqlSession);
} catch (Exception e) {
throw new BindingException("Error getting mapper instance. Cause: " + e, e);
}
}
最终就来到了MapperRegistry 对象中,也就是刚刚注册Dao接口的地方,通过源码会发现,他先从Map中取出该类对应的MapperProxyFactory ,然后调用mapperProxyFactory.newInstance(sqlSession) 来构建代理对象
/**
* Mapper Proxy 工厂类
*
* @author Lasse Voss
*/
public class MapperProxyFactory<T> {
@SuppressWarnings("unchecked")
protected T newInstance(MapperProxy<T> mapperProxy) {
return (T) Proxy.newProxyInstance(mapperInterface.getClassLoader(), new Class[]{mapperInterface}, mapperProxy);
}
//MapperProxyFactory类中的newInstance方法
public T newInstance(SqlSession sqlSession) {
// 创建了JDK动态代理的invocationHandler接口的实现类mapperProxy
final MapperProxy<T> mapperProxy = new MapperProxy<>(sqlSession, mapperInterface, methodCache);
// 调用了重载方法
return newInstance(mapperProxy);
}
}
- 创建
MapperProxy 对象,这个对象实现类InvocationHandler 代理必备接口 - 通过JDK动态代理的方式,构建出Dao对应的代理对象并返回
所以,通过源码,我们最终知道了:
- Mybatis初始化时,会扫描配置的包,把Dao接口和对应的
MapperProxyFactory 以键值对形式保存到Map中 - 通过getMapper()获取代理对象时,是使用JDK动态代理的形式创建出了
MapperProxy 代理对象
invoke()源码分析
通过前面的学习,我们知道代理类不管执行什么方法,都会走invoke() 方法,所以我们直接取MapperProxy 查看invoke 方法的源码
@Override
public Object invoke(Object proxy, Method method, Object[] args) throws Throwable {
//····
// 获得 MapperMethod 对象
final MapperMethod mapperMethod = cachedMapperMethod(method);
// 重点在这:MapperMethod最终调用了执行的方法
return mapperMethod.execute(sqlSession, args);
}
public Object execute(SqlSession sqlSession, Object[] args) {
Object result;
//判断mapper中的方法类型,最终调用的还是SqlSession中的方法
switch (command.getType()) {
case INSERT: {
// 转换参数
Object param = method.convertArgsToSqlCommandParam(args);
// 执行 INSERT 操作
// 转换 rowCount
result = rowCountResult(sqlSession.insert(command.getName(), param));
break;
}
case UPDATE: {
// 转换参数
Object param = method.convertArgsToSqlCommandParam(args);
// 转换 rowCount
result = rowCountResult(sqlSession.update(command.getName(), param));
break;
}
case DELETE: {
// 转换参数
Object param = method.convertArgsToSqlCommandParam(args);
// 转换 rowCount
result = rowCountResult(sqlSession.delete(command.getName(), param));
break;
}
case SELECT:
// 无返回,并且有 ResultHandler 方法参数,则将查询的结果,提交给 ResultHandler 进行处理
if (method.returnsVoid() && method.hasResultHandler()) {
executeWithResultHandler(sqlSession, args);
result = null;
// 执行查询,返回列表
} else if (method.returnsMany()) {
result = executeForMany(sqlSession, args);
// 执行查询,返回 Map
} else if (method.returnsMap()) {
result = executeForMap(sqlSession, args);
// 执行查询,返回 Cursor
} else if (method.returnsCursor()) {
result = executeForCursor(sqlSession, args);
// 执行查询,返回单个对象
} else {
// 转换参数
Object param = method.convertArgsToSqlCommandParam(args);
// 查询单条
result = sqlSession.selectOne(command.getName(), param);
if (method.returnsOptional() &&
(result == null || !method.getReturnType().equals(result.getClass()))) {
result = Optional.ofNullable(result);
}
}
break;
case FLUSH:
result = sqlSession.flushStatements();
break;
default:
throw new BindingException("Unknown execution method for: " + command.getName());
}
// 返回结果为 null ,并且返回类型为基本类型,则抛出 BindingException 异常
if (result == null && method.getReturnType().isPrimitive() && !method.returnsVoid()) {
throw new BindingException("Mapper method '" + command.getName()
+ " attempted to return null from a method with a primitive return type (" + method.getReturnType() + ").");
}
// 返回结果
return result;
}
通过源码,我们可以看到,首先会判断方法类型,是增删改查中的哪一种,然后其实还是调用的SqlSession中的增删改查方法
查询方法里,会根据返回值不同进行不同的请求,我们看一下返回列表也就是List 类型的方法
private <E> Object executeForMany(SqlSession sqlSession, Object[] args) {
List<E> result;
// 转换参数
Object param = method.convertArgsToSqlCommandParam(args);
// 执行 SELECT 操作
if (method.hasRowBounds()) {
RowBounds rowBounds = method.extractRowBounds(args);
result = sqlSession.selectList(command.getName(), param, rowBounds);
} else {
result = sqlSession.selectList(command.getName(), param);
}
// issue #510 Collections & arrays support
// 封装 Array 或 Collection 结果
if (!method.getReturnType().isAssignableFrom(result.getClass())) {
if (method.getReturnType().isArray()) { // 情况一,Array
return convertToArray(result);
} else {
return convertToDeclaredCollection(sqlSession.getConfiguration(), result); // 情况二,Collection
}
}
// 直接返回的结果
return result; // 情况三,默认
}
可以看到,实际还是执行的 sqlSession.selectList() 方法,然后传入StatementId 等参数
到这里关于Mybatis的执行流程就梳理完成了,如果您没有看到之前的文章,
Mybatis整体流程总结

|