探究Spring的后置处理器
本次我们主要探究
invokeBeanFactoryPostProcessors() ;后面的代码下次再做解析;
入口代码refresh()
AnnotationConfigApplicationContext applicationContext = new AnnotationConfigApplicationContext();
applicationContext.refresh();
public void refresh() throws BeansException, IllegalStateException {
synchronized (this.startupShutdownMonitor) {
prepareRefresh();
ConfigurableListableBeanFactory beanFactory = obtainFreshBeanFactory();
prepareBeanFactory(beanFactory);
try {
postProcessBeanFactory(beanFactory);
invokeBeanFactoryPostProcessors(beanFactory);
registerBeanPostProcessors(beanFactory);
initMessageSource();
initApplicationEventMulticaster();
onRefresh();
registerListeners();
finishBeanFactoryInitialization(beanFactory);
finishRefresh();
}
finally {
resetCommonCaches();
}
}
}
流程图

prepareRefresh剖析
该方法主要做启动前的准备工作:记录启动时间,活动标记为启动以及环境属性变量集合的初始化;
protected void prepareRefresh() {
this.startupDate = System.currentTimeMillis();
this.closed.set(false);
this.active.set(true);
initPropertySources();
getEnvironment().validateRequiredProperties();
if (this.earlyApplicationListeners == null) {
this.earlyApplicationListeners = new LinkedHashSet<>(this.applicationListeners);
}
else {
this.applicationListeners.clear();
this.applicationListeners.addAll(this.earlyApplicationListeners);
}
this.earlyApplicationEvents = new LinkedHashSet<>();
}
obtainFreshBeanFactory刨析
主要是获取context上下文中的bean工厂;
protected ConfigurableListableBeanFactory obtainFreshBeanFactory() {
refreshBeanFactory();
ConfigurableListableBeanFactory beanFactory = getBeanFactory();
return beanFactory;
}
prepareBeanFactory刨析
做一些准备工作,添加了两个后置处理器ApplicationContextAwareProcessor 和ApplicationListenerDetector ;
设置了bean表达式解析器等;
通过工厂的接口可以设置了忽略自动装配,和允许自动装配;
对环境、系统环境、系统属性三个Bean如果不存在某个bean的时候,spring就自动生成singletonBean(Not bd);
protected void prepareBeanFactory(ConfigurableListableBeanFactory beanFactory) {
beanFactory.setBeanClassLoader(getClassLoader());
beanFactory.setBeanExpressionResolver(new StandardBeanExpressionResolver(beanFactory.getBeanClassLoader()));
beanFactory.addPropertyEditorRegistrar(new ResourceEditorRegistrar(this, getEnvironment()));
beanFactory.addBeanPostProcessor(new ApplicationContextAwareProcessor(this));
beanFactory.ignoreDependencyInterface(EnvironmentAware.class);
beanFactory.registerResolvableDependency(BeanFactory.class, beanFactory);
beanFactory.registerResolvableDependency(ResourceLoader.class, this);
if (!beanFactory.containsLocalBean(ENVIRONMENT_BEAN_NAME)) {
beanFactory.registerSingleton(ENVIRONMENT_BEAN_NAME, getEnvironment());
}
if (!beanFactory.containsLocalBean(SYSTEM_PROPERTIES_BEAN_NAME)) {
beanFactory.registerSingleton(SYSTEM_PROPERTIES_BEAN_NAME, getEnvironment().getSystemProperties());
}
if (!beanFactory.containsLocalBean(SYSTEM_ENVIRONMENT_BEAN_NAME)) {
beanFactory.registerSingleton(SYSTEM_ENVIRONMENT_BEAN_NAME, getEnvironment().getSystemEnvironment());
}
}
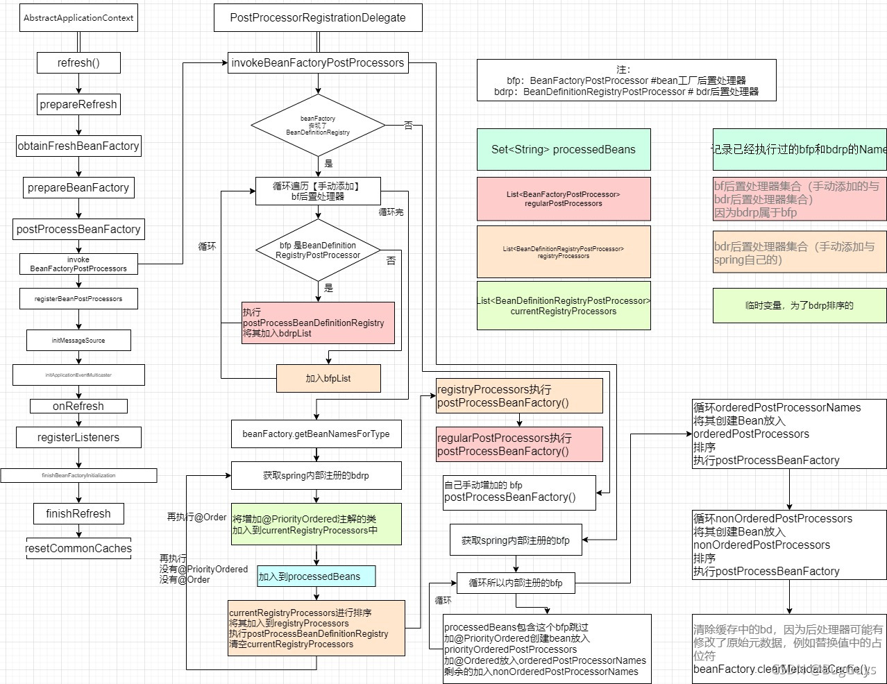
invokeBeanFactoryPostProcessors剖析
执行自定义的BeanFactoryProcessor 和内置的BeanFactoryProcessor ;
getBeanFactoryPostProcessors() 方法是我们手动通过执行addBeanFactoryPostProcessor(XX) 设置自定义的后置处理器。如果初始化执行到这,没有手动增加后置处理器的话,那么此时List<BeanFactoryPostProcessor> 的size()为empty;
protected void invokeBeanFactoryPostProcessors(ConfigurableListableBeanFactory beanFactory) {
PostProcessorRegistrationDelegate.invokeBeanFactoryPostProcessors(beanFactory, getBeanFactoryPostProcessors());
if (beanFactory.getTempClassLoader() == null && beanFactory.containsBean(LOAD_TIME_WEAVER_BEAN_NAME)) {
beanFactory.addBeanPostProcessor(new LoadTimeWeaverAwareProcessor(beanFactory));
beanFactory.setTempClassLoader(new ContextTypeMatchClassLoader(beanFactory.getBeanClassLoader()));
}
}
我们通过委托PostProcessorRegistrationDelegate 去调用invokeBeanFactoryPostProcessors() 方法,从而去扫描并执行BeanFactoryProcessor 和BeanDefinitionRegistryPostProcessor ;
我们通过继承关系看,BeanDefinitionRegistryPostProcessor 实际上是继承BeanFactoryProcessor 接口的;

BeanDefinitionRegistryPostProcessor :主要扫描类解析类;BeanFactoryProcessor :主要给配置类进行增强代理;
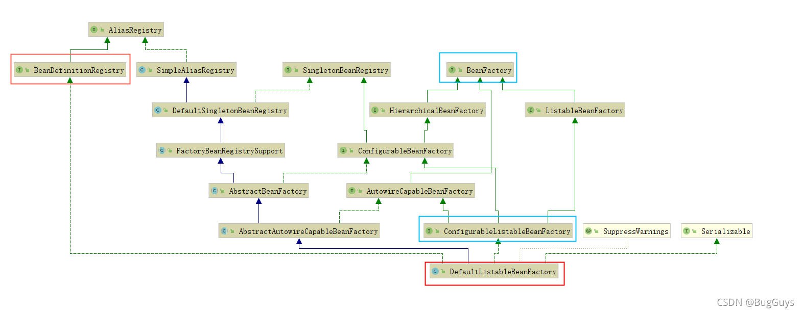
这里面需要看我们的BeanFactory的类型;初始时BeanFactory的类型是DefaultListableBeanFactory ;因此,该bean工厂是实现BeanDefinitionRegistry ;

该方法的具体流程如下(按初始化进入到这里描述):
-
循环遍历手动添加的后置处理器(并不排序); -
若该bfp是bdrp则直接执行bdrp. postProcessBeanDefinitionRegistry() ; -
取出内置的bdrp,分为实现了PriorityOrdered ,Ordered 和都没有实现的三类; 初始这里只有一个,就是我们在初始化reader()时,注册了一个ConfigurationClassPostProcessor.class ;  public class ConfigurationClassPostProcessor implements BeanDefinitionRegistryPostProcessor,
PriorityOrdered, ResourceLoaderAware, BeanClassLoaderAware, EnvironmentAware {}
-
将上面三类直接执行bdrp. postProcessBeanDefinitionRegistry() ; -
然后将手动加入和内置的bdrp执行bfp.postProcessBeanFactory() ; -
上面的已经执行完了:
- 手动添加的后置处理器的
bdrf. postProcessBeanDefinitionRegistry() 和bfp.postProcessBeanFactory() ; - 内置的
bdrp. postProcessBeanDefinitionRegistry() -
取出内置的bfp,分为实现了PriorityOrdered , Ordered 和都没有实现的三类; 目前这里内置的有两个。但其中config上面已经执行过了,此处只执行下方的一个;  -
将上面三类直接执行bfp. postProcessBeanDefinitionRegistry() ; -
清除缓存中的bd,因为后处理器可能有修改了原始元数据,例如替换值中的占位符;
public static void invokeBeanFactoryPostProcessors(
ConfigurableListableBeanFactory beanFactory, List<BeanFactoryPostProcessor> beanFactoryPostProcessors) {
Set<String> processedBeans = new HashSet<>();
if (beanFactory instanceof BeanDefinitionRegistry) {
BeanDefinitionRegistry registry = (BeanDefinitionRegistry) beanFactory;
List<BeanFactoryPostProcessor> regularPostProcessors = new ArrayList<>();
List<BeanDefinitionRegistryPostProcessor> registryProcessors = new ArrayList<>();
for (BeanFactoryPostProcessor postProcessor : beanFactoryPostProcessors) {
if (postProcessor instanceof BeanDefinitionRegistryPostProcessor) {
BeanDefinitionRegistryPostProcessor registryProcessor =
(BeanDefinitionRegistryPostProcessor) postProcessor;
registryProcessor.postProcessBeanDefinitionRegistry(registry);
registryProcessors.add(registryProcessor);
}
else {
regularPostProcessors.add(postProcessor);
}
}
List<BeanDefinitionRegistryPostProcessor> currentRegistryProcessors = new ArrayList<>();
String[] postProcessorNames =
beanFactory.getBeanNamesForType(BeanDefinitionRegistryPostProcessor.class, true, false);
for (String ppName : postProcessorNames) {
if (beanFactory.isTypeMatch(ppName, PriorityOrdered.class)) {
currentRegistryProcessors.add(beanFactory.getBean(ppName, BeanDefinitionRegistryPostProcessor.class));
processedBeans.add(ppName);
}
}
sortPostProcessors(currentRegistryProcessors, beanFactory);
registryProcessors.addAll(currentRegistryProcessors);
invokeBeanDefinitionRegistryPostProcessors(currentRegistryProcessors, registry);
currentRegistryProcessors.clear();
postProcessorNames = beanFactory.getBeanNamesForType(BeanDefinitionRegistryPostProcessor.class, true, false);
for (String ppName : postProcessorNames) {
if (!processedBeans.contains(ppName) && beanFactory.isTypeMatch(ppName, Ordered.class)) {
currentRegistryProcessors.add(beanFactory.getBean(ppName, BeanDefinitionRegistryPostProcessor.class));
processedBeans.add(ppName);
}
}
sortPostProcessors(currentRegistryProcessors, beanFactory);
registryProcessors.addAll(currentRegistryProcessors);
invokeBeanDefinitionRegistryPostProcessors(currentRegistryProcessors, registry);
currentRegistryProcessors.clear();
boolean reiterate = true;
while (reiterate) {
reiterate = false;
postProcessorNames = beanFactory.getBeanNamesForType(BeanDefinitionRegistryPostProcessor.class, true, false);
for (String ppName : postProcessorNames) {
if (!processedBeans.contains(ppName)) {
currentRegistryProcessors.add(beanFactory.getBean(ppName, BeanDefinitionRegistryPostProcessor.class));
processedBeans.add(ppName);
reiterate = true;
}
}
sortPostProcessors(currentRegistryProcessors, beanFactory);
registryProcessors.addAll(currentRegistryProcessors);
invokeBeanDefinitionRegistryPostProcessors(currentRegistryProcessors, registry);
currentRegistryProcessors.clear();
}
invokeBeanFactoryPostProcessors(registryProcessors, beanFactory);
invokeBeanFactoryPostProcessors(regularPostProcessors, beanFactory);
}
else {
invokeBeanFactoryPostProcessors(beanFactoryPostProcessors, beanFactory);
}
String[] postProcessorNames =
beanFactory.getBeanNamesForType(BeanFactoryPostProcessor.class, true, false);
List<BeanFactoryPostProcessor> priorityOrderedPostProcessors = new ArrayList<>();
List<String> orderedPostProcessorNames = new ArrayList<>();
List<String> nonOrderedPostProcessorNames = new ArrayList<>();
for (String ppName : postProcessorNames) {
if (processedBeans.contains(ppName)) {
}
else if (beanFactory.isTypeMatch(ppName, PriorityOrdered.class)) {
priorityOrderedPostProcessors.add(beanFactory.getBean(ppName, BeanFactoryPostProcessor.class));
}
else if (beanFactory.isTypeMatch(ppName, Ordered.class)) {
orderedPostProcessorNames.add(ppName);
}
else {
nonOrderedPostProcessorNames.add(ppName);
}
}
sortPostProcessors(priorityOrderedPostProcessors, beanFactory);
invokeBeanFactoryPostProcessors(priorityOrderedPostProcessors, beanFactory);
List<BeanFactoryPostProcessor> orderedPostProcessors = new ArrayList<>();
for (String postProcessorName : orderedPostProcessorNames) {
orderedPostProcessors.add(beanFactory.getBean(postProcessorName, BeanFactoryPostProcessor.class));
}
sortPostProcessors(orderedPostProcessors, beanFactory);
invokeBeanFactoryPostProcessors(orderedPostProcessors, beanFactory);
List<BeanFactoryPostProcessor> nonOrderedPostProcessors = new ArrayList<>();
for (String postProcessorName : nonOrderedPostProcessorNames) {
nonOrderedPostProcessors.add(beanFactory.getBean(postProcessorName, BeanFactoryPostProcessor.class));
}
invokeBeanFactoryPostProcessors(nonOrderedPostProcessors, beanFactory);
beanFactory.clearMetadataCache();
}
|