前言
看这一遍默认你对spring aop使用非常了解,对动态代理也有一定的了解,如果确实不是很了解请看下面的几篇使用相关的文档 spring 学习之四(spring的注入方式(xml和annotation))
spring学习之五(spring aop编程)
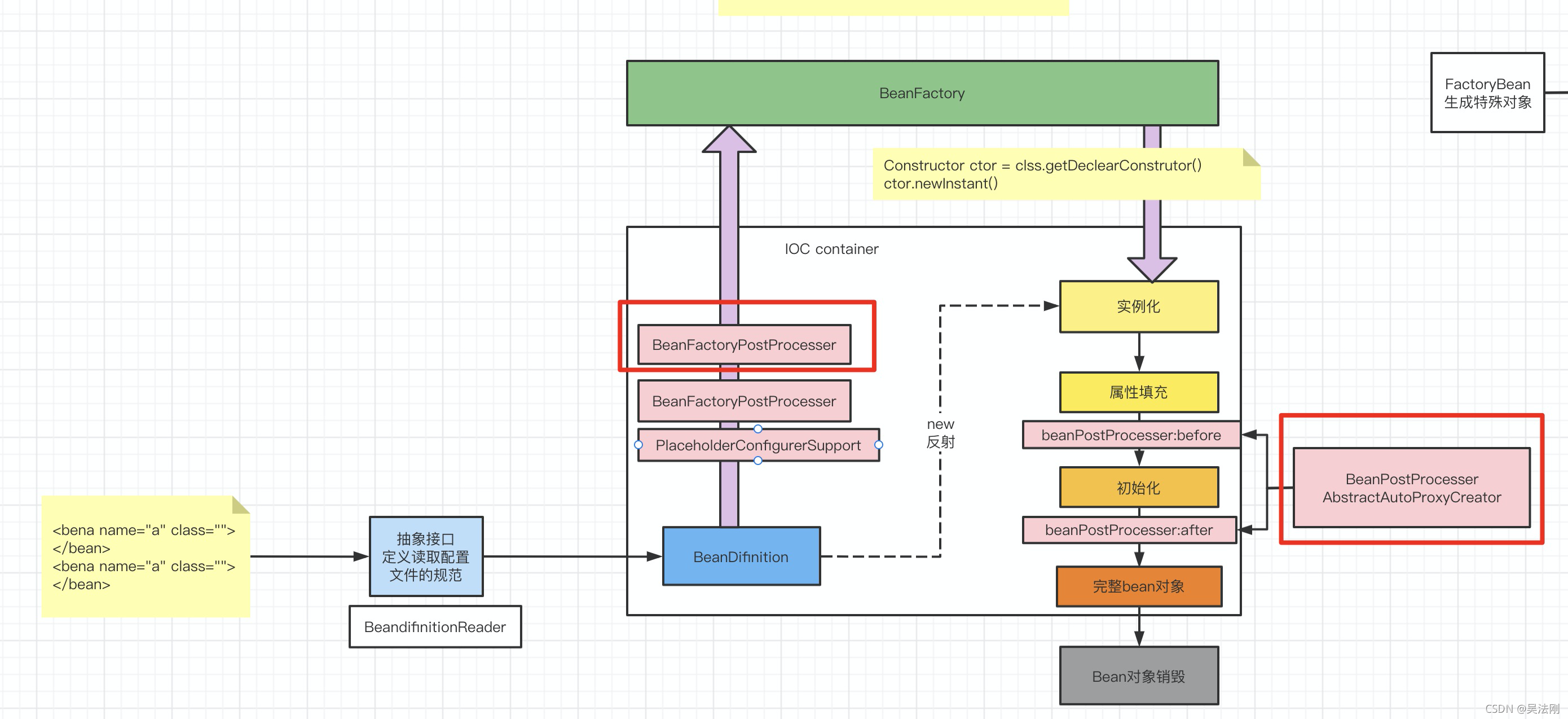
回顾ioc容器 初始化过程
 aop其实就是对我们目前的方法进行增强,根据我们以前的知识储备知道 AnnotationAwareAspectJAutoProxyCreator这个类是aop实现的一个比较核心的一个类,这个类也是一个BeanPostProcessor类,这样根据我们对ioc容器初始化就比较容易理解了, 1.在beanBactory初始化过程中将BeanPoster注册到BeanDefinitionMap中 2. Bean在初始化时进行对bean增强, 也就是在init方法前后进行操作
从@EnableAspectJAutoProxy看起
@Target(ElementType.TYPE)
@Retention(RetentionPolicy.RUNTIME)
@Documented
@Import(AspectJAutoProxyRegistrar.class)
public @interface EnableAspectJAutoProxy {
boolean proxyTargetClass() default false;
boolean exposeProxy() default false;
}
@Import(AspectJAutoProxyRegistrar.class) 这个我们知道导入了一个注册类AspectJAutoProxyRegistrar组件
@Import 注解源码参考
class AspectJAutoProxyRegistrar implements ImportBeanDefinitionRegistrar {
@Override
public void registerBeanDefinitions(
AnnotationMetadata importingClassMetadata, BeanDefinitionRegistry registry) {
AopConfigUtils.registerAspectJAnnotationAutoProxyCreatorIfNecessary(registry);
AnnotationAttributes enableAspectJAutoProxy =
AnnotationConfigUtils.attributesFor(importingClassMetadata, EnableAspectJAutoProxy.class);
if (enableAspectJAutoProxy != null) {
if (enableAspectJAutoProxy.getBoolean("proxyTargetClass")) {
AopConfigUtils.forceAutoProxyCreatorToUseClassProxying(registry);
}
if (enableAspectJAutoProxy.getBoolean("exposeProxy")) {
AopConfigUtils.forceAutoProxyCreatorToExposeProxy(registry);
}
}
}
}
这个方法就是处理我们在使用@EnableAspectJAutoProxy 中的两个属性( exposeProxy proxyTargetClass),默认两个都为false 先不深入了解这个了
@Nullable
public static BeanDefinition registerAspectJAnnotationAutoProxyCreatorIfNecessary(
BeanDefinitionRegistry registry, @Nullable Object source) {
return registerOrEscalateApcAsRequired(AnnotationAwareAspectJAutoProxyCreator.class, registry, source);
}
此时将AnnotationAwareAspectJAutoProxyCreator 注册到beandefinitionmap中
@Nullable
private static BeanDefinition registerOrEscalateApcAsRequired(
Class<?> cls, BeanDefinitionRegistry registry, @Nullable Object source) {
Assert.notNull(registry, "BeanDefinitionRegistry must not be null");
if (registry.containsBeanDefinition(AUTO_PROXY_CREATOR_BEAN_NAME)) {
BeanDefinition apcDefinition = registry.getBeanDefinition(AUTO_PROXY_CREATOR_BEAN_NAME);
if (!cls.getName().equals(apcDefinition.getBeanClassName())) {
int currentPriority = findPriorityForClass(apcDefinition.getBeanClassName());
int requiredPriority = findPriorityForClass(cls);
if (currentPriority < requiredPriority) {
apcDefinition.setBeanClassName(cls.getName());
}
}
return null;
}
RootBeanDefinition beanDefinition = new RootBeanDefinition(cls);
beanDefinition.setSource(source);
beanDefinition.getPropertyValues().add("order", Ordered.HIGHEST_PRECEDENCE);
beanDefinition.setRole(BeanDefinition.ROLE_INFRASTRUCTURE);
registry.registerBeanDefinition(AUTO_PROXY_CREATOR_BEAN_NAME, beanDefinition);
return beanDefinition;
}
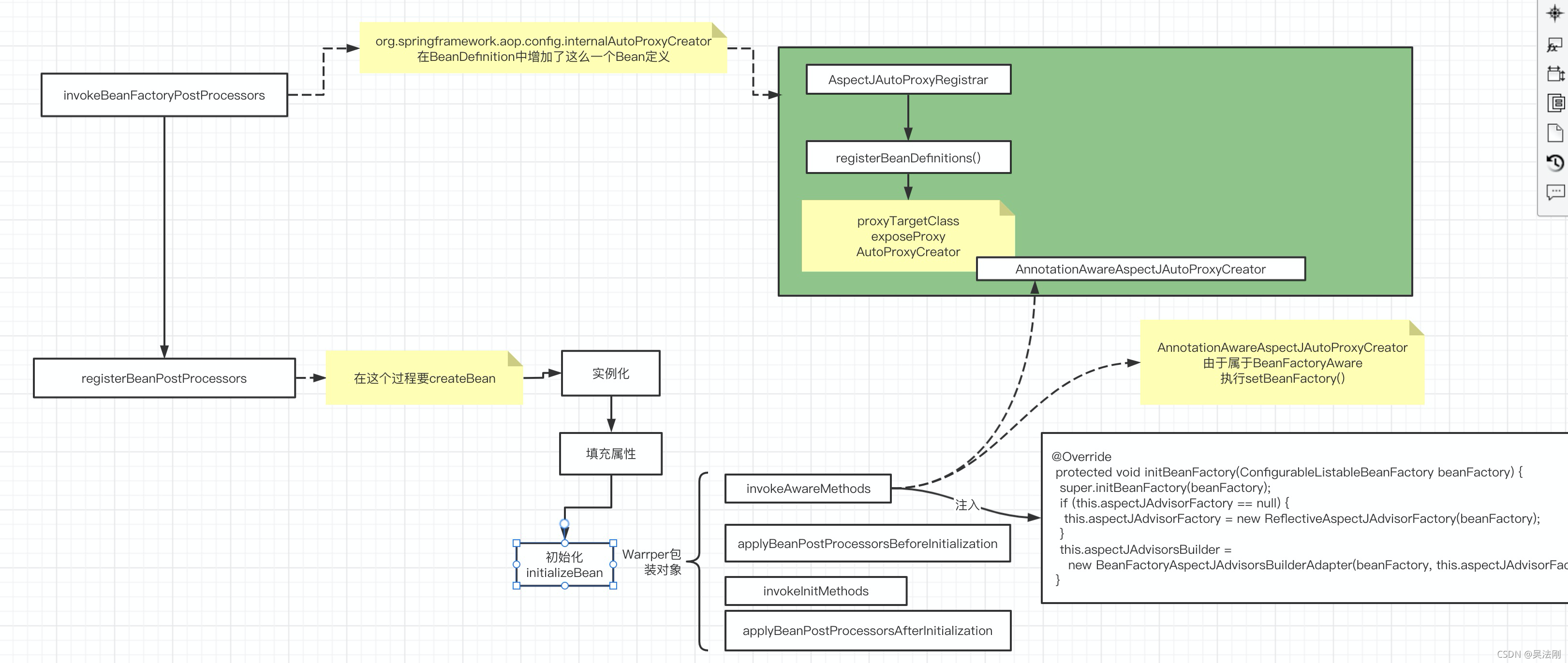
IOC容器中注入了一个internalAutoProxyCreator=AnnotationAwareAspectJAutoProxyCreator的beandefintion,到此可以得出结论,@EnableAspectJAutoProxy给容器中注册一个AnnotationAwareAspectJAutoProxyCreator。
AnnotationAwareAspectJAutoProxyCreator 上下继承关系如下
我们从下图可以知道继承接口BeanFactoryAware 和BeanPostProcessor接口因此我们可以知道在bean初始化时回出发  在此需要关注两点内容:
1)关注后置处理器SmartInstantiationAwareBeanPostProcessor(在bean初始化完成前后做事情)
2)关注自动装配BeanFactory。
通过代码查看,发现父类AbstractAutoProxyCreator中有后置处理器的内容;AbstactAdvisorAutoProxyCreator类中重写了其父类AbstractAutoProxyCreator中setBeanFactory()方法,在AnnotationAwareAspectJAutoProxyCreator类中initBeanFactory()方法完成了自动装配BeanFactory。分别在这两处关注点打断点来查看其流程: 我们知道AbstactAdvisorAutoProxyCreator 初始化时的一个大致过程如下:

setBeanFactory方法和BeanPostProcessorsBeforeInitialization BeanPostProcessorsAfterInitialization 顺序如下图  源码逻辑:
protected Object initializeBean(String beanName, Object bean, @Nullable RootBeanDefinition mbd) {
if (System.getSecurityManager() != null) {
AccessController.doPrivileged((PrivilegedAction<Object>) () -> {
invokeAwareMethods(beanName, bean);
return null;
}, getAccessControlContext());
}
else {
invokeAwareMethods(beanName, bean);
}
Object wrappedBean = bean;
if (mbd == null || !mbd.isSynthetic()) {
wrappedBean = applyBeanPostProcessorsBeforeInitialization(wrappedBean, beanName);
}
try {
invokeInitMethods(beanName, wrappedBean, mbd);
}
catch (Throwable ex) {
throw new BeanCreationException(
(mbd != null ? mbd.getResourceDescription() : null),
beanName, "Invocation of init method failed", ex);
}
if (mbd == null || !mbd.isSynthetic()) {
wrappedBean = applyBeanPostProcessorsAfterInitialization(wrappedBean, beanName);
}
return wrappedBean;
}
invokeAwareMethods
该方法比较简单:
org.springframework.aop.framework.autoproxy.AbstractAdvisorAutoProxyCreator#setBeanFactory
@Override
public void setBeanFactory(BeanFactory beanFactory) {
super.setBeanFactory(beanFactory);
if (!(beanFactory instanceof ConfigurableListableBeanFactory)) {
throw new IllegalArgumentException(
"AdvisorAutoProxyCreator requires a ConfigurableListableBeanFactory: " + beanFactory);
}
initBeanFactory((ConfigurableListableBeanFactory) beanFactory);
}
protected void initBeanFactory(ConfigurableListableBeanFactory beanFactory) {
this.advisorRetrievalHelper = new BeanFactoryAdvisorRetrievalHelperAdapter(beanFactory);
}
子类重写了initBeanFactory方法
@Override
protected void initBeanFactory(ConfigurableListableBeanFactory beanFactory) {
super.initBeanFactory(beanFactory);
if (this.aspectJAdvisorFactory == null) {
this.aspectJAdvisorFactory = new ReflectiveAspectJAdvisorFactory(beanFactory);
}
this.aspectJAdvisorsBuilder =
new BeanFactoryAspectJAdvisorsBuilderAdapter(beanFactory, this.aspectJAdvisorFactory);
}
applyBeanPostProcessorsBeforeInitialization
我看的5.3.x版本的spring 开始没重写 这个before方法
invokeInitMethods
实例化
applyBeanPostProcessorsAfterInitialization
此时看beanpostProcessor 工作原理
小结
1)、传入配置类,创建ioc容器
2)、注册配置类,调用refresh()刷新容器;
3)、registerBeanPostProcessors(beanFactory);注册bean的后置处理器来方便拦截bean的创建;
1)、先获取ioc容器已经定义了的需要创建对象的所有BeanPostProcessor
2)、给容器中加别的BeanPostProcessor
3)、优先注册实现了PriorityOrdered接口的BeanPostProcessor;
4)、再给容器中注册实现了Ordered接口的BeanPostProcessor;
5)、注册没实现优先级接口的BeanPostProcessor;
6)、注册BeanPostProcessor,实际上就是创建BeanPostProcessor对象,保存在容器中;
创建internalAutoProxyCreator的BeanPostProcessor【AnnotationAwareAspectJAutoProxyCreator】
1)、创建Bean的实例
2)、populateBean;给bean的各种属性赋值
3)、initializeBean:初始化bean;
1)、invokeAwareMethods():处理Aware接口的方法回调
2)、applyBeanPostProcessorsBeforeInitialization():应用后置处理器的postProcessBeforeInitialization()
3)、invokeInitMethods();执行自定义的初始化方法
4)、applyBeanPostProcessorsAfterInitialization();执行后置处理器的postProcessAfterInitialization();
4)、BeanPostProcessor(AnnotationAwareAspectJAutoProxyCreator)创建成功;--》aspectJAdvisorsBuilder
7)、把BeanPostProcessor注册到BeanFactory中;
beanFactory.addBeanPostProcessor(postProcessor); =======以上是创建和注册AnnotationAwareAspectJAutoProxyCreator的过程========
aop创建对象原理
从上面我分析的逻辑和前置知识非常清楚,当我们自己编写的类填写@EnableAspectJAutoProxy或者通过其他方式开启aop都是在docreateBean方法中进行增强:
我们在这个方法入口打断点 使用断点的方式进行跟踪分析: org.springframework.beans.factory.support.AbstractAutowireCapableBeanFactory#initializeBean(java.lang.String, java.lang.Object, org.springframework.beans.factory.support.RootBeanDefinition)
exposedObject = initializeBean(beanName, exposedObject, mbd);
这个方法上面我都分析了aware相关的方法, before init after方法,由于 自己的类非aware ,因此不会执行, before没有重写, 因此不重要下面直接after方法  进来的时候实体对象不是代理对象,我们继续往下看从哪里开始处理成的代理对象的
beanpostProcessor 工作原理
从上面分析我们可以知道Spring入住了AnnotationAwareAspectJAutoProxyCreator 一个BeanPostProcessor类,又知道改类没有重写before方法,因此after方法才是我们的重点:
重写 beanpostprocessor的after方法
org.springframework.aop.framework.autoproxy.AbstractAutoProxyCreator#postProcessAfterInitialization
@Override
public Object postProcessAfterInitialization(@Nullable Object bean, String beanName) {
if (bean != null) {
Object cacheKey = getCacheKey(bean.getClass(), beanName);
if (this.earlyProxyReferences.remove(cacheKey) != bean) {
return wrapIfNecessary(bean, beanName, cacheKey);
}
}
return bean;
}
 这个地方是二级缓存中存在,删除进行创建对象,ps:二级缓存中存放的是只进行实例化,没有进行初始化的对象
postProcessAfterInitialization方法会对切面进行一次包装的处理。
protected Object wrapIfNecessary(Object bean, String beanName, Object cacheKey) {
if (StringUtils.hasLength(beanName) && this.targetSourcedBeans.contains(beanName)) {
return bean;
}
if (Boolean.FALSE.equals(this.advisedBeans.get(cacheKey))) {
return bean;
}
if (isInfrastructureClass(bean.getClass()) || shouldSkip(bean.getClass(), beanName)) {
this.advisedBeans.put(cacheKey, Boolean.FALSE);
return bean;
}
Object[] specificInterceptors = getAdvicesAndAdvisorsForBean(bean.getClass(), beanName, null);
if (specificInterceptors != DO_NOT_PROXY) {
this.advisedBeans.put(cacheKey, Boolean.TRUE);
Object proxy = createProxy(
bean.getClass(), beanName, specificInterceptors, new SingletonTargetSource(bean));
this.proxyTypes.put(cacheKey, proxy.getClass());
return proxy;
}
this.advisedBeans.put(cacheKey, Boolean.FALSE);
return bean;
}
下面进行创建代理对象 第一步:创建代理对象的ProxyFactory 工厂 第二步:使用工厂模式创建代理对象
protected Object createProxy(Class<?> beanClass, @Nullable String beanName,
@Nullable Object[] specificInterceptors, TargetSource targetSource) {
if (this.beanFactory instanceof ConfigurableListableBeanFactory) {
AutoProxyUtils.exposeTargetClass((ConfigurableListableBeanFactory) this.beanFactory, beanName, beanClass);
}
ProxyFactory proxyFactory = new ProxyFactory();
proxyFactory.copyFrom(this);
if (proxyFactory.isProxyTargetClass()) {
if (Proxy.isProxyClass(beanClass)) {
for (Class<?> ifc : beanClass.getInterfaces()) {
proxyFactory.addInterface(ifc);
}
}
}
else {
if (shouldProxyTargetClass(beanClass, beanName)) {
proxyFactory.setProxyTargetClass(true);
}
else {
evaluateProxyInterfaces(beanClass, proxyFactory);
}
}
Advisor[] advisors = buildAdvisors(beanName, specificInterceptors);
proxyFactory.addAdvisors(advisors);
proxyFactory.setTargetSource(targetSource);
customizeProxyFactory(proxyFactory);
proxyFactory.setFrozen(this.freezeProxy);
if (advisorsPreFiltered()) {
proxyFactory.setPreFiltered(true);
}
ClassLoader classLoader = getProxyClassLoader();
if (classLoader instanceof SmartClassLoader && classLoader != beanClass.getClassLoader()) {
classLoader = ((SmartClassLoader) classLoader).getOriginalClassLoader();
}
return proxyFactory.getProxy(classLoader);
}
 proxyFactory 工厂拿到了目标对象和定义的切点信息 封装放到这个对象Advisor
我们细看创建代理对象的过程,发现在创建之前首先会根据切入点表达式对增强器进行一一匹配,最终拿到所有的增强器。 创建代理对象: 我们又知道spring创建代理对象有两种方式:jdk动态代理和cglib动态代理
public Object getProxy(@Nullable ClassLoader classLoader) {
return createAopProxy().getProxy(classLoader);
}
spring 是通过AdvisedSupport 类获取当前用户配置的方式,spring默认使用cglib动态代理
@Override
public AopProxy createAopProxy(AdvisedSupport config) throws AopConfigException {
if (!NativeDetector.inNativeImage() &&
(config.isOptimize() || config.isProxyTargetClass() || hasNoUserSuppliedProxyInterfaces(config))) {
Class<?> targetClass = config.getTargetClass();
if (targetClass == null) {
throw new AopConfigException("TargetSource cannot determine target class: " +
"Either an interface or a target is required for proxy creation.");
}
if (targetClass.isInterface() || Proxy.isProxyClass(targetClass)) {
return new JdkDynamicAopProxy(config);
}
return new ObjenesisCglibAopProxy(config);
}
else {
return new JdkDynamicAopProxy(config);
}
}
真正获取代理对象的地方cglib代理方式
org.springframework.aop.framework.CglibAopProxy#getProxy(java.lang.ClassLoader)
Callback[] callbacks = getCallbacks(rootClass);
Callback[] callbacks = getCallbacks(rootClass); 这个地方先混个眼熟,到调用方法时会使用这些拦截器 
上面我们就把代理类生产了并且放到容器beanmap里面了 其中生产的过程自己断点看看吧 这个地方我们只看了一个cglib方式生产,底层使用的asm 比较复杂,这里就不再赘述.
调用方法
获取该对象看看代理对象中包含很多拦截器因此先进拦截器中 
这个时候拦截器就起作用了直接进入下面的方法
org.springframework.aop.framework.CglibAopProxy.DynamicAdvisedInterceptor#intercept
List<Object> chain = this.advised.getInterceptorsAndDynamicInterceptionAdvice(method, targetClass);
Object retVal;
else {
retVal = new CglibMethodInvocation(proxy, target, method, args, targetClass, chain, methodProxy).proceed();
}
retVal = processReturnType(proxy, target, method, retVal);
return retVal;

private static class CglibMethodInvocation extends ReflectiveMethodInvocation { 反射机制 掉用proceed 走父类的 ReflectiveMethodInvocation 通过反射就可以在执行代码的前后进行增强了 这个地方自己不是很熟悉的可以自己看看 反射和动态代理相关的知识
|