前言介绍
接下里介绍的是Java 的设计模式之一:外观模式
我们还是以一个问题进行展开,引入外观模式
编写程序组建一个家庭影院
DVD 播放器 、投影仪 、自动屏幕 、环绕立体声 、爆米花机 ,要求完成使用家庭影院的功能
其过程为: 直接用遥控器 统筹各设备开关
一、传统方式解决问题
将各个设备相关对象,调用创建并各个对象的一系列方法
 每个设备都有自己的方法,开、关、以及一些系列的方法
传统方式解决影院管理问题分析
- 在
ClientTest 的 main 方法中,创建各个子系统的对象,并直接去调用子系统(对象)相关方法,会造成调用过程混乱,没有清晰的过程。 - 不利于在
ClientTest 中,去维护对子系统的操作。 解决思路 :定义一个高层接口,给子系统中的一组接口提供一个一致的界面(比如在高层接口提供四个方法ready , play , pause , end ),用来访问子系统中的一群接口。- 也就是说就是通过定义一个一致的接口(界面类),用以屏蔽内部子系统的细节,使得调用端只需跟这个接口发生调用,而无需关心这个子系统的内部细节 => 外观模式。
二、什么是外观模式
外观模式(Facade ),也叫“过程模式 :外观模式为子系统中的一组接口提供一个一致的界面,此模式定义了一个高层接口,这个接口使得这一子系统更加容易使用
外观模式通过定义一个一致的接口,用以屏蔽内部子系统的细节,使得调用端只需跟这个接口发生调用,而无需关心这个子系统的内部细节
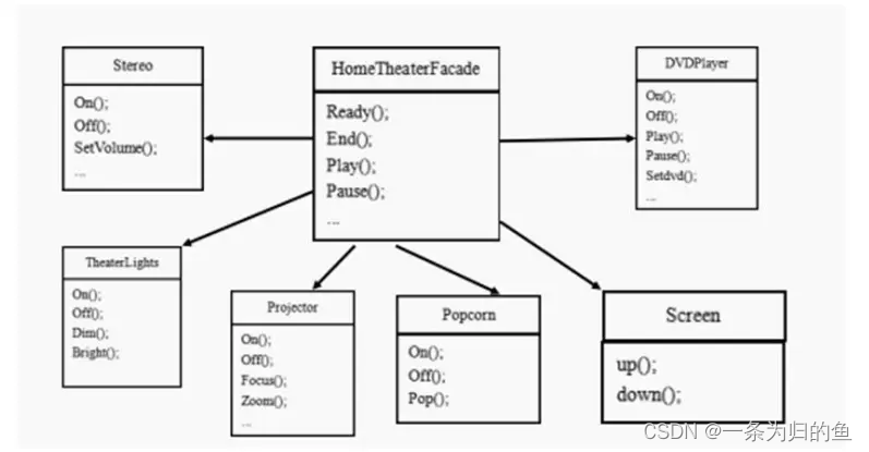
外观模式的原理类图 
外观类(Facade) : 为调用端提供统一的调用接口, 外观类知道哪些子系统负责处理请求,从而将调用端的请求代理给适当子系统对象 调用者(Client) : 外观接口的调用者子系统的集合 :指模块或者子系统,处理 Facade 对象指派的任务,他是功能的实际提供者
三、使用外观模式解决问题
- 外观模式可以理解为转换一群接口,客户只要调用一个接口,而不用调用多个接口才能达到目的。
- 比如:在 pc上安装软件的时候经常有一键安装选项(省去选择安装目录、安装的组件等等)。还有就是手机的重启功能(把关机和启动合为一个操作)。
外观模式就是解决多个复杂接口带来的使用困难,起到简化用户操作的作用。
 应用示例图  我们根据需求创建不同的类,比如说DVD、爆米花、投影仪等
class DVDPlayer {
private static DVDPlayer instance = new DVDPlayer();
private DVDPlayer(){}
public static DVDPlayer getInstanc() {
return instance;
}
public void on() {
System.out.println(" dvd on ");
}
public void off() {
System.out.println(" dvd off ");
}
public void play() {
System.out.println(" dvd is playing ");
}
}
class Popcorn {
private static Popcorn instance = new Popcorn();
private Popcorn(){}
public static Popcorn getInstance() {
return instance;
}
public void on() {
System.out.println(" popcorn on ");
}
public void off() {
System.out.println(" popcorn ff ");
}
public void pop() {
System.out.println(" popcorn is poping ");
}
}
class Projector {
private static Projector instance = new Projector();
private Projector(){}
public static Projector getInstance() {
return instance;
}
public void on() {
System.out.println(" Projector on ");
}
public void off() {
System.out.println(" Projector ff ");
}
public void focus() {
System.out.println(" Projector is Projector ");
}
}
class Screen {
private static Screen instance = new Screen();
private Screen(){}
public static Screen getInstance() {
return instance;
}
public void up() {
System.out.println(" Screen up ");
}
public void down() {
System.out.println(" Screen down ");
}
}
传统模式下的调用很麻烦,需要创建不同的对象,并且调用顺序
其实客户并不关心这些细节,我们只要通过一个外观类包装起来即可
class HomeTheaterFacade {
private Popcorn popcorn;
private Projector projector;
private Screen screen;
private DVDPlayer dVDPlayer;
public HomeTheaterFacade() {
super();
this.popcorn = Popcorn.getInstance();
this.projector = Projector.getInstance();
this.screen = Screen.getInstance();
this.dVDPlayer = DVDPlayer.getInstanc();
}
public void ready() {
popcorn.on();
popcorn.pop();
screen.down();
projector.on();
dVDPlayer.on();
}
public void play() {
dVDPlayer.play();
}
public void end() {
popcorn.off();
screen.up();
projector.off();
dVDPlayer.off();
}
}
接下来我们使用demo 看看客户是怎么调用呢?
public static void main(String[] args) {
HomeTheaterFacade homeTheaterFacade = new HomeTheaterFacade();
homeTheaterFacade.ready();
homeTheaterFacade.play();
homeTheaterFacade.end();
}
运行结果如下:
popcorn on
popcorn is poping
Screen down
Projector on
dvd on
dvd is playing
popcorn ff
Screen up
Projector ff
dvd off
四 、外观模式的注意事项和细节
- 外观模式对外屏蔽了子系统的细节,因此外观模式降低了
客户端对子系统使用的复杂性。 - 外观模式对客户端与子系统的
耦合关系 - 解耦 ,让子系统内部的模块更易维护和扩展 。 - 通过合理的使用外观模式,可以帮我们更好的
划分访问的层次。 - 当系统需要进行分层设计时,可以考虑使用 Facade 模式。
- 在维护一个遗留的大型系统时,可能这个系统已经变得非常难以维护和扩展,此时可以考虑为新系统开发一个。
- Facade 类,来提供遗留系统的比较清晰简单的接口,让新系统与 Facade 类交互,
提高复用性。 - 不能过多的或者不合理的使用外观模式,使用外观模式好,还是直接调用模块好。
要以让系统有层次,利于维护为目的。
|