一、前言
最近项目上,要做一个日志审计的功能(通用SDK,期望可以在任何项目中使用),需要对Mybatis层所有的DDL操作做拦截,以将微服务的链路ID、执行人、Controller门面方法全部持久化到业务库。借此机会深入研究了一下MyBatis的源码,该篇文章重点在于推导从JDK动态代理如何一步步演变到MyBatis Plugin的实现。
二、JDK动态代理
0> 概述
JDK动态代理:在程序运行时,利用反射机制获取被代理类的字节码内容 进而生成一个实现代理接口的匿名类(代理类),在调用具体方法前调用InvokeHandler 来处理;
-
JDK Proxy动态代理的API包在java.lang.reflect下,其核心api包含InvocationHandler(Interface)和Proxy(class)。 -
Proxy是Java动态代理机制的主类,其提供一组静态方法来为一组接口动态地生成代理类及其对象。
-
static InvocationHandler getInvocationHandler(Object proxy) --> 用于获取指定代理对象所关联的调用处理器。 -
static Class getProxyClass(ClassLoader loader, Class[] interfaces) --> 用于获取关联于指定类装载器和一组接口的动态代理类的类对象。 -
static boolean isProxyClass(Class cl) --> 用于判断指定类对象是否具有一个动态代理类 -
static Object newProxyInstance(ClassLoader loader, Class[] interfaces, InvocationHandler h) --> 该方法用于为指定类装载器、一组接口及调用处理器生成动态代理类实例。 h:表示当这个动态代理对象在调用方法的时候,会关联到哪一个InvocationHandler对象上。
1)优点?
- 可以方便的对地代理类的函数进行统一的处理,而不用修改这个代理类的函数。
- 简化了编程工作,提高了软件系统的扩展性。因为Java反射机制可以生成任意类型的动态代理类。
- 动态代理类的字节码在程序运行时由Java反射机制动态生成,无需程序员手工编写它的源代码。
- 接口增加一个方法,动态代理类会直接自动成成对应的代理方法。
2)缺点?
- JDK Proxy只能对实现了接口的类才能代理,没有接口实现的类,JDK Proxy是无法代理的。
3)实现方式?
-
1 委托类:JDK动态代理中接口 是必须的,要求委托类必须实现某个接口。 -
2 使用动态代理时,需要定义一个位于代理类与委托类之间的中介类。 这个中介类必须实现InvocationHandler接口 ;作为调用处理器“拦截”对代理类方法的调动。
-
InvocationHandler 接口定义如下:
public interface InvocationHandler {
Object invoke(Object proxy, Method method, Object[] args);
}
1> 当我们调用代理类对象的方法时,这个“调用”会转送到invoke()方法中,代理类对象作为proxy参数传入; 2> 参数method标识了我们具体调用的是代理类的哪个方法; 3> args为这个方法的参数。 -
中介类:
public class MyDynamicProxy implements InvocationHandler {
private Object obj;
public MyDynamicProxy(Object obj){
this.obj = obj;
}
@Override
public Object invoke(Object proxy, Method method, Object[] args) throws Throwable {
System.out.println("before");
Object result = method.invoke(obj, args);
System.out.println("after");
return result;
}
}
1> 我们对代理类中的所有方法的调动都会变为对invoke()的调用,我们可以在invoke() 方法中添加统一的处理逻辑(也可以根据method参数对不同的代理类方法做不同的处理)。 2> 中介类通过聚合方式持有委托类对象引用 ,把外部对invoke的调用最终都转为对委托类对象的调用。 -
3 代理类通过Proxy.newProxyInstance()方法生成;
总结一下:中介类与委托类构成了静态代理关系,在这个关系中,中介类是代理类,委托类就是委托类;代理类与中介类也构成一个静态代理关系。
4)原理?
动态代理关系由两组静态代理关系组成,这就是动态代理的原理;
- 实际上,中间类(Proxy)与委托类构成了静态代理关系,在这个关系中,中间类是代理类,委托类是委托类。
- 然后代理类与中间类也构成一个静态代理关系,在这个关系中,中间类是委托类,代理类是代理类。
- 通过
newProxyInstance() 方法获取到代理类实例,然后通过这个代理类实例调用代理类的方法,对代理类的方法的调用实际上都会调用中介类(调用处理器)的invoke() 方法,在invoke方法中我们调用委托类的相应方法,并且可以添加自己的处理逻辑。
1> 单纯的动态代理
1)委托类(需要被代理的类)Target
1> Target接口:
public interface Target {
String execute(String name);
}
2> Target实现(具体的委托类):
public class TargetImpl implements Target {
@Override
public String execute(String name) {
System.out.println("impl execute()" + name);
return name;
}
}
2)中介(中间)类TargetProxy
public class TargetProxy implements InvocationHandler {
private Object target;
public TargetProxy(Object target) {
this.target = target;
}
@Override
public Object invoke(Object proxy, Method method, Object[] args) throws Throwable {
System.out.println("before intercept.......");
Object result = method.invoke(target, args);
System.out.println("after intercept.......");
return result;
}
public static Object wrap(Object target) {
return Proxy.newProxyInstance(target.getClass().getClassLoader(),
target.getClass().getInterfaces(), new TargetProxy(target));
}
}
这里的wrap(Object target) 方法用于创建代理对象。
3)测试类(运行结果)
public class MainTest {
public static void main(String[] args) {
Target target = new TargetImpl();
Target targetProxy = (Target) TargetProxy.wrap(target);
targetProxy.execute("Hello World!");
}
}
运行结果:
before intercept.......
impl execute()Hello World!
after intercept.......
结果分析:
- 使用JDK动态代理可以解决问题,实现前置、后置拦截。不过我们要拦截处理的逻辑全部耦合在invoke()方法中,不符合面向对象的思想;想成为一个架构师,必须要抽象起来呀;
- 尝试设计一个Interceptor接口,需要做什么拦截处理实现接口即可。
2> 抽象出拦截逻辑(增加Interceptor接口)
1)拦截处理逻辑(Interceptor)
Interceptor接口:
public interface Interceptor {
void intercept();
}
Interceptor实现:
- 日志拦截器
public class LogInterceptor implements Interceptor {
@Override
public void intercept() {
System.out.println("start record log....");
}
}
- 事务拦截器
public class TransactionInterceptor implements Interceptor {
@Override
public void intercept() {
System.out.println("start transaction...");
}
}
2)重写代理类TargetProxy2
增加拦截器处理逻辑;在创建代理类TargetProxy2时添加所有的拦截器;
public class TargetProxy2 implements InvocationHandler {
private Object target;
private List<Interceptor> interceptorList = new ArrayList<>();
public TargetProxy2(Object target, List<Interceptor> interceptorList) {
this.target = target;
this.interceptorList = interceptorList;
}
@Override
public Object invoke(Object proxy, Method method, Object[] args) throws Throwable {
interceptorList.forEach(Interceptor::intercept);
Object result = method.invoke(target, args);
return result;
}
public static Object wrap(Object target, List<Interceptor> interceptorList) {
TargetProxy2 targetProxy = new TargetProxy2(target, interceptorList);
return Proxy.newProxyInstance(target.getClass().getClassLoader(),
target.getClass().getInterfaces(), targetProxy);
}
}
3)测试类(运行结果)
public class MainTest2 {
public static void main(String[] args) {
Target target = new TargetImpl();
List<Interceptor> interceptorList = new ArrayList<>();
interceptorList.add(new LogInterceptor());
interceptorList.add(new TransactionInterceptor());
Target targetProxy = (Target) TargetProxy2.wrap(target, interceptorList);
targetProxy.execute("Hello World!");
}
}
运行结果:
start record log....
start transaction...
impl execute()Hello World!
结果分析:
- 现在可以实现动态添加拦截器了,也不需要每次都去修改中间类TargetProxy了;
- 不过我们这里只有前置拦截耶,聪明的你肯定发现了,我可以定义两个在Interceptor接口里定义两个方法啊,一个beforeIntercept()、一个afterIntercept();
- 但是这样拦截器无法知道拦截对象的信息;我们需要做进一步的抽象,将拦截对象的信息封装起来,作为拦截器拦截方法的入参;目标对象的真正执行交给拦截器interceptor来完成,这样我们不仅可以实现前后置拦截,还能对拦截对象的参数做一些修改。参考MyBatis源码,我们设计一个Invocation对象。
3> 抽象逻辑器拦截方法入参
1)拦截方法入参:Invocation
public class Invocation {
private Object target;
private Method method;
private Object[] args;
public Invocation(Object target, Method method, Object[] args) {
this.target = target;
this.method = method;
this.args = args;
}
public Object process() throws Exception {
return method.invoke(target, args);
}
}
2)修改拦截接口(Interceptor2)
public interface Interceptor2 {
Object intercept(Invocation invocation) throws Exception;
}
事务拦截器实现:
public class TransactionInterceptor2 implements Interceptor2 {
@Override
public Object intercept(Invocation invocation) throws Exception {
System.out.println("start transaction...");
Object result = invocation.process();
System.out.println("end transaction...");
return result;
}
}
3)中介(中间)类TargetProxy3
public class TargetProxy3 implements InvocationHandler {
private Object target;
private Interceptor2 interceptor2;
public TargetProxy3(Object target, Interceptor2 interceptor2) {
this.target = target;
this.interceptor2 = interceptor2;
}
@Override
public Object invoke(Object proxy, Method method, Object[] args) throws Throwable {
Invocation invocation = new Invocation(target, method, args);
return interceptor2.intercept(invocation);
}
public static Object wrap(Object target, Interceptor2 interceptor2) {
TargetProxy3 targetProxy = new TargetProxy3(target, interceptor2);
return Proxy.newProxyInstance(target.getClass().getClassLoader(),
target.getClass().getInterfaces(), targetProxy);
}
}
4)测试类(运行结果)
public class MainTest3 {
public static void main(String[] args) {
Target target = new TargetImpl();
Interceptor2 transactionInterceptor = new TransactionInterceptor2();
Target targetProxy = (Target) TargetProxy3.wrap(target, transactionInterceptor);
targetProxy.execute("Hello World!");
}
}
运行结果:
start transaction...
impl execute()Hello World!
end transaction...
结果分析:
- 此时拦截器已经可以获取到拦截对象的信息;不过这样仿佛又回到了最初的起点,只是将原本写在代理类TargetProxy中的逻辑移到了Interceptor,并且此时拦截器也只有一个;
- 上面这种做法看着就比较别扭,我们换种方式理解:对于目标类(委托类)而言,它只需要知道它内部被插入了哪些拦截器;
- 换言之,我们可以把拦截器看做是委托类和代理类的中间类(TargetProxy)的代理类,即中间类执行方法的动作由拦截器负责完成;
- 针对多个拦截器而言,也可以兼容,实际就是代理嵌套再代理。
4> 拦截器里插入目标对象
1)重写拦截器
public interface Interceptor3 {
Object intercept(Invocation invocation) throws Exception;
Object plugin(Object target);
}
事务拦截器:
public class TransactionInterceptor3 implements Interceptor3 {
@Override
public Object intercept(Invocation invocation) throws Exception {
System.out.println("start transaction...");
Object result = invocation.process();
System.out.println("end transaction...");
return result;
}
@Override
public Object plugin(Object target) {
return TargetProxy4.wrap(target, this);
}
}
日志拦截器:
public class LogInterceptor2 implements Interceptor3 {
@Override
public Object intercept(Invocation invocation) throws Exception {
System.out.println("start record log...");
Object result = invocation.process();
System.out.println("end record log...");
return result;
}
@Override
public Object plugin(Object target) {
return TargetProxy4.wrap(target, this);
}
}
2)中间类(TargetProxy4)和3>一样
public class TargetProxy4 implements InvocationHandler {
private Object target;
private Interceptor3 interceptor3;
public TargetProxy4(Object target, Interceptor3 interceptor3) {
this.target = target;
this.interceptor3 = interceptor3;
}
@Override
public Object invoke(Object proxy, Method method, Object[] args) throws Throwable {
Invocation invocation = new Invocation(target, method, args);
return interceptor3.intercept(invocation);
}
public static Object wrap(Object target, Interceptor3 interceptor3) {
TargetProxy4 targetProxy = new TargetProxy4(target, interceptor3);
return Proxy.newProxyInstance(target.getClass().getClassLoader(),
target.getClass().getInterfaces(), targetProxy);
}
}
3)测试类(执行结果)
public class MainTest4 {
public static void main(String[] args) {
Target target = new TargetImpl();
Interceptor3 transactionInterceptor = new TransactionInterceptor3();
Interceptor3 logInterceptor = new LogInterceptor2();
target = (Target) transactionInterceptor.plugin(target);
target = (Target) logInterceptor.plugin(target);
target.execute("Hello World!");
}
}
执行结果:
start record log...
start transaction...
impl execute()Hello World!
start transaction...
end record log...
结果分析:
- 最后插入的拦截器先执行;
- 本质上来讲这就是代理嵌套再代理;
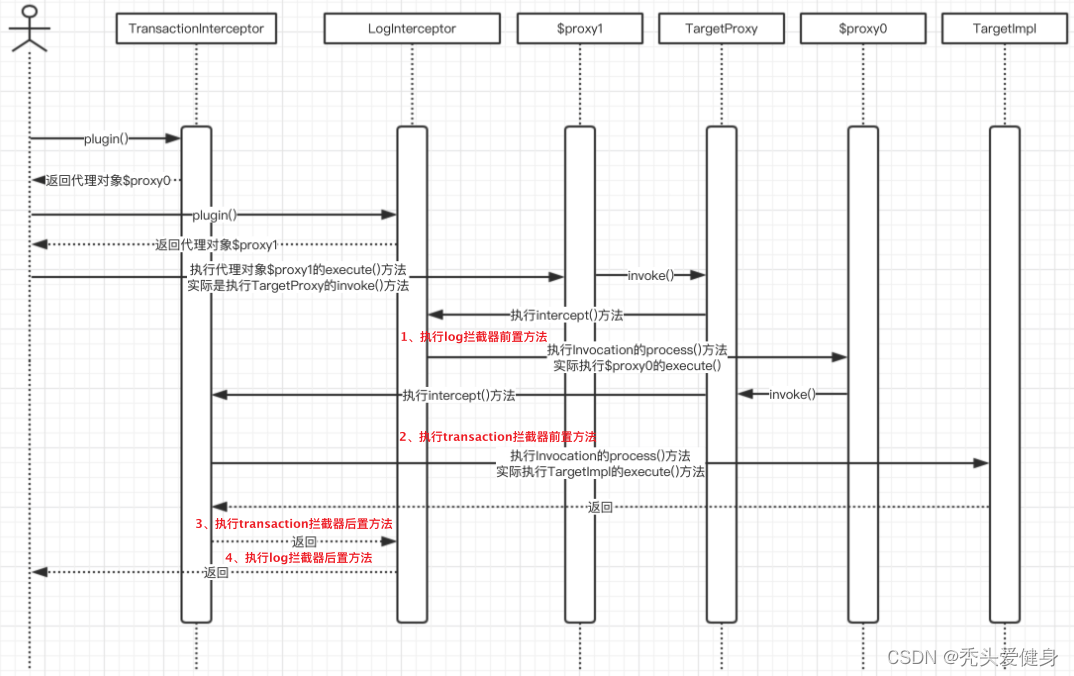
时序图如下:  哈哈,感觉这样就很好了撒;不过添加拦截器的方式我们可以再优化一下,我们再利用一下OOP的思想,搞个拦截器链;
5> 拦截器链
紧接着上一种方式,我们再利用责任链模式,将拦截器串起来,搞成一个链;
1)拦截器链(InterceptorChain)
public class InterceptorChain {
private List<Interceptor3> interceptorList = new ArrayList<>();
public Object pluginAll(Object target) {
for (Interceptor3 interceptor : interceptorList) {
target = interceptor.plugin(target);
}
return target;
}
public void addInterceptor(Interceptor3 interceptor) {
interceptorList.add(interceptor);
}
public List<Interceptor3> getInterceptorList() {
return Collections.unmodifiableList(interceptorList);
}
}
这里通过pluginAll()方法包一层,将所有的拦截器插入到目标类中去;
2)测试类(执行结果)
public class MainTest5 {
public static void main(String[] args) {
Target target = new TargetImpl();
Interceptor3 transactionInterceptor = new TransactionInterceptor3();
Interceptor3 logInterceptor = new LogInterceptor2();
InterceptorChain interceptorChain = new InterceptorChain();
interceptorChain.addInterceptor(transactionInterceptor);
interceptorChain.addInterceptor(logInterceptor);
target = (Target) interceptorChain.pluginAll(target);
target.execute("Hello World!");
}
}
执行结果:
start record log...
start transaction...
impl execute()Hello World!
end transaction...
end record log...
结果分析:
三、MyBatis Plugin插件
在MyBatis Plugin源码中我们可以看到,基本和我们上面推导的最后一种方式一样,其中Plugin相当于我们的TargetProxy。  对于MyBatis插件的源码分析,且听下文分解。
|