JavaWeb表示层技术思维导图以及配套详细的md学习文档和Xmind文件,适合秋招快速突击/小白学习等,稍后更新JavaEE全套思维导图和资料
前言:后端程序员也要学好javaweb,思维导图可以快速得帮你构建起知识网络,让你思路清晰不会杂乱无章.这份思维导图是我大二在B站自学javaweb时写的,它起初帮助我在javaweb海量的知识里,快速得构建起了自己的知识体系,并且让我在实验室的实际前端项目中快速成长,在有些地方的知识点记不清时,翻开Xmind文件和MD文档看看,可以迅速得帮我记起这些内容.在我的初学阶段让我进步飞快,希望这些资料也可以帮助到你.最近由于家庭原因放弃了计算机考研,就把java知识重新梳理了一遍准备秋招,所以也把这份资料重新完善了一遍并且把对应的md资料也找来了.这一份资料初学者可以配套B站的heima课程学习,准备工作的人也可以拿来查漏补缺和用来在工作中知识点突然忘记时拿来突击一下.
如果大家觉得这些资料有帮助到你,麻烦给我点一个赞并且在评论区鼓励我一下还有关注我一下吧,稍后我会把全套的java学习思维导图和MD文档整理出来的,这里是本文所有文件(包含思维导图和md文档中提到的软件和jar包)的下载链接地址:提取码:Java 链接:https://pan.baidu.com/s/1m7_t1bxIDW-GWN62aILoyQ
下载地址
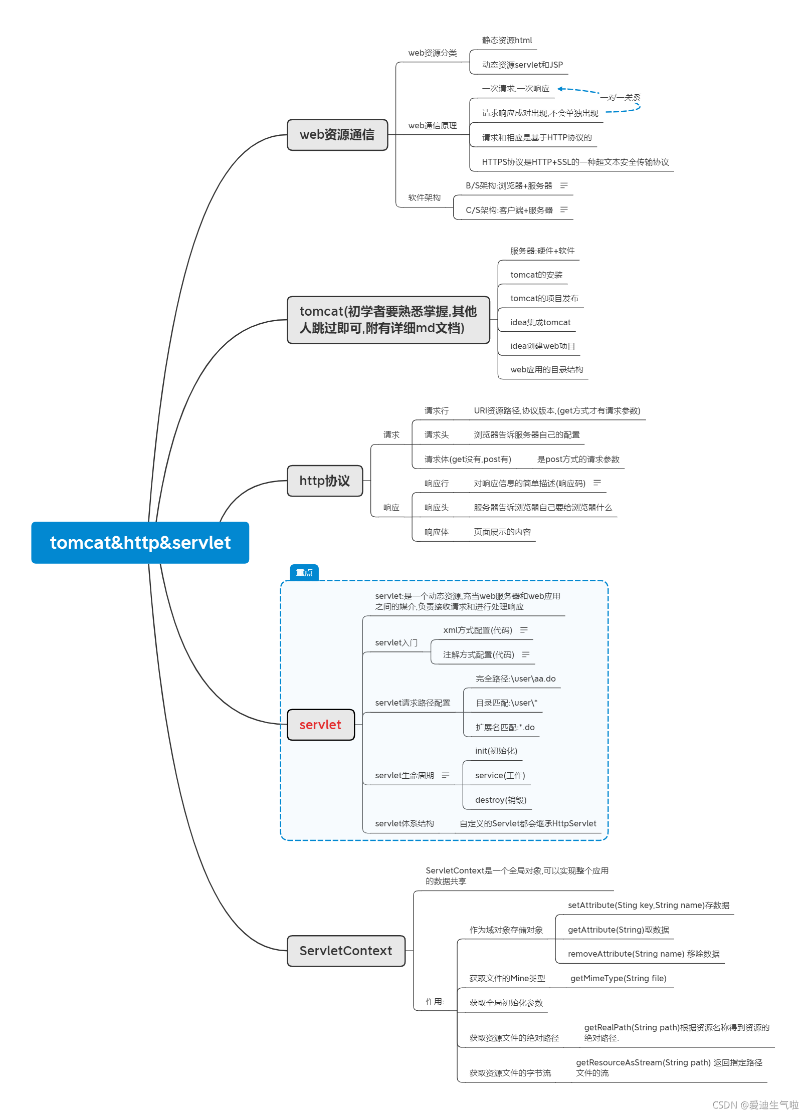
1.Http&Tomcat&Servlet

2.request&response

3.会话技术

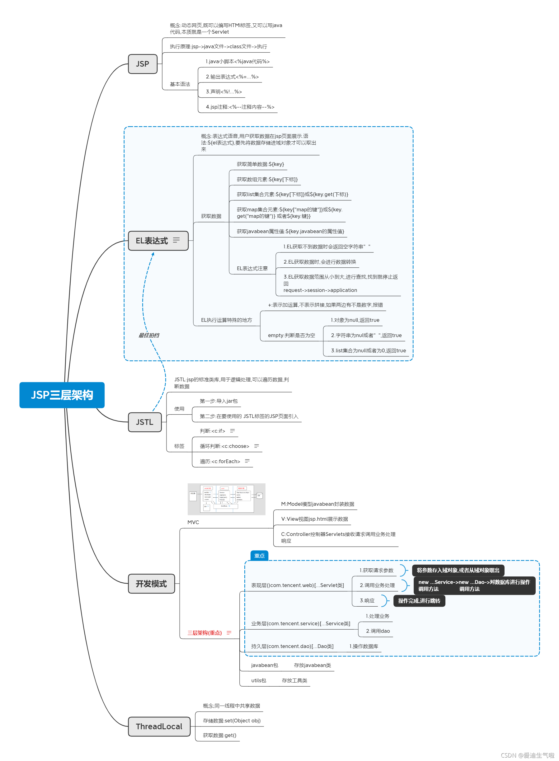
4.JSP三层架构

5.Filter&Listener

6.jQuery

7.ajax

8.Vue

9.自己写的总体思维导图和一份包含全面javaweb表示层技术的思维导图
javaweb表示层技术详细版思维导图 
javaweb表示层技术概述版思维导图(此资料为引用资料,年代久远忘记作者了)  javaweb客户端网页编程(此资料为引用资料,年代久远忘记作者了) 
|