一、引出生命周期
1.1、案例目标效果
需求:定义组件实现以下功能:
- 让指定的文本做显示 / 隐藏的渐变动画(挂载组件)
- 从完全可见,到彻底消失,耗时2S
- 点击“不活了”按钮从界面中卸载组件

1.2、卸载组件
ReactDOM.unmountComponentAtNode(document.getElementById("test"))
1.3、挂载组件
componentDidMount() {
setInterval(() => {
let { opacity } = this.state
opacity -= 0.1
if (opacity <= 0) {
opacity = 1
}
this.setState({ opacity: opacity })
}, 200)
}
点击卸载组件 报错  原因是组建已经卸载了,定时器里面还在更新状态,所以要在卸载组件之前要清空定时器 需要拿到定时器的id才能清除定时器,把定时器挂在组建实例对象上 this.timerId= setInterval(() => {},这样清空定时器可以通过实例取到timerId—clearInterval(this.timerId)
return (
<div>
<h2 style={{ opacity: this.state.opacity }}>落霞与孤鹜齐飞,秋水共长天一色</h2>
<button onClick={this.death}>卸载组件</button>
</div>
)
state = { opacity: 1 }
death = () => {
clearInterval(this.timerId)
ReactDOM.unmountComponentAtNode(document.getElementById("test"))
}
componentDidMount() {
this.timerId= setInterval(() => {
let { opacity } = this.state
opacity -= 0.1
if (opacity <= 0) {
opacity = 1
}
this.setState({ opacity: opacity })
}, 200)
}
1.4、组件将要被卸载
组件将要被卸载的时候执行
componentWillUnmount() {
clearInterval(this.timerId)
}
这段方法一样可以在组件卸载之前清空定时器
1.5、完整代码
<!DOCTYPE html>
<html lang="en">
<head>
<meta charset="UTF-8">
<meta http-equiv="X-UA-Compatible" content="IE=edge">
<meta name="viewport" content="width=device-width, initial-scale=1.0">
<title>hello_react</title>
</head>
<body>
<!-- 准备好一个容器 -->
<div id='test'></div>
<!-- 引入react核心库 -->
<script type="text/javascript" src="../js/react.development.js"></script>
<!-- 引入react-dmo 用于react操作DOM -->
<script type="text/javascript" src="../js/react-dom.development.js"></script>
<!-- 引入babel 用于将jsx转为js -->
<script type="text/javascript" src="../js/babel.min.js"></script>
<!-- 此处一定要写babel -->
<script type="text/babel">
class Life extends React.Component {
state = { opacity: 1 }
death = () => {
ReactDOM.unmountComponentAtNode(document.getElementById("test"))
}
componentDidMount() {
this.timerId = setInterval(() => {
let { opacity } = this.state
opacity -= 0.1
if (opacity <= 0) {
opacity = 1
}
this.setState({ opacity: opacity })
}, 200)
}
componentWillUnmount() {
clearInterval(this.timerId)
}
render() {
return (
<div>
<h2 style={{ opacity: this.state.opacity }}>落霞与孤鹜齐飞,秋水共长天一色</h2>
<button onClick={this.death}>卸载组件</button>
</div>
)
}
}
ReactDOM.render(<Life />, document.getElementById('test'))
</script>
</body>
</html>
1.6、引出生命周期的目的
为了让我们知道代码执行过程中会在某个特定的时间点执行特定的事 
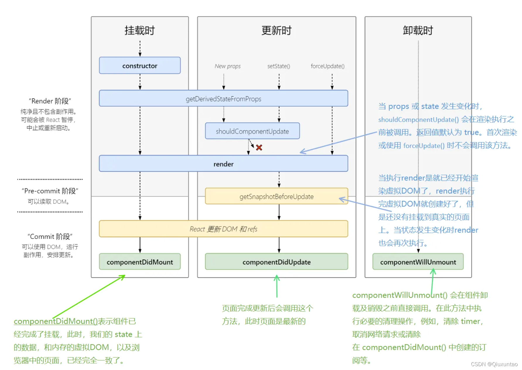
二、生命周期(旧)
2.1、💋setState 流程💋

setState
add = () => {
const { count } = this.state
this.setState({ count: count + 1 })
console.log('Count-----setState');
}
shouldComponentUpdate
shouldComponentUpdate(){
console.log('Count-----shouldComponentUpdate')
return true
}
componentWillUpdate
componentWillUpdate(){
console.log('Count-----componentWillUpdate')
}
componentDidUpdate
componentDidUpdate(){
console.log('Count-----componentDidUpdate')
}
render
render() {
console.log('Count-----render');
}
componentWillUnmount
componentWillUnmount() {
console.log('Count-----componentWillUnmount')
}
  完整代码
<!DOCTYPE html>
<html lang="en">
<head>
<meta charset="UTF-8">
<meta http-equiv="X-UA-Compatible" content="IE=edge">
<meta name="viewport" content="width=device-width, initial-scale=1.0">
<title>hello_react</title>
</head>
<body>
<!-- 准备好一个容器 -->
<div id='test'></div>
<!-- 引入react核心库 -->
<script type="text/javascript" src="../js/react.development.js"></script>
<!-- 引入react-dmo 用于react操作DOM -->
<script type="text/javascript" src="../js/react-dom.development.js"></script>
<!-- 引入babel 用于将jsx转为js -->
<script type="text/javascript" src="../js/babel.min.js"></script>
<!-- 此处一定要写babel -->
<script type="text/babel">
class Count extends React.Component {
constructor(props) {
console.log('Count-----constructor');
super(props)
this.state = {
count: 0
}
}
add = () => {
const { count } = this.state
this.setState({ count: count + 1 })
console.log('Count-----setState');
}
componentWillMount(){
console.log('Count-----componentWillMount');
}
componentDidMount(){
console.log('Count-----componentDidMount');
}
death = () => {
ReactDOM.unmountComponentAtNode(document.getElementById("test"))
}
componentWillUnmount() {
console.log('Count-----componentWillUnmount')
}
shouldComponentUpdate(){
console.log('Count-----shouldComponentUpdate')
return true
}
componentWillUpdate(){
console.log('Count-----componentWillUpdate')
}
componentDidUpdate(){
console.log('Count-----componentDidUpdate')
}
render() {
console.log('Count-----render');
const { count } = this.state
return (
<div>
<h1>当前求和为:{count}</h1>
<button onClick={this.add}>点击我1+</button>
<button onClick={this.death}>卸载组件</button>
</div>
)
}
}
ReactDOM.render(<Count />, document.getElementById('test'))
</script>
</body>
</html>
2.2、💋forceUpdate 流程💋

forceUpdate
force=()=>{
this.forceUpdate()
console.log('Count-----forceUpdate');
}
componentWillUpdate
componentWillUpdate(){
console.log('Count-----componentWillUpdate')
}
render
render() {
console.log('Count-----render');
}
componentDidUpdate
componentDidUpdate(){
console.log('Count-----componentDidUpdate')
}
componentWillUnmount
componentWillUnmount() {
console.log('Count-----componentWillUnmount')
}

<!DOCTYPE html>
<html lang="en">
<head>
<meta charset="UTF-8">
<meta http-equiv="X-UA-Compatible" content="IE=edge">
<meta name="viewport" content="width=device-width, initial-scale=1.0">
<title>hello_react</title>
</head>
<body>
<!-- 准备好一个容器 -->
<div id='test'></div>
<!-- 引入react核心库 -->
<script type="text/javascript" src="../js/react.development.js"></script>
<!-- 引入react-dmo 用于react操作DOM -->
<script type="text/javascript" src="../js/react-dom.development.js"></script>
<!-- 引入babel 用于将jsx转为js -->
<script type="text/javascript" src="../js/babel.min.js"></script>
<!-- 此处一定要写babel -->
<script type="text/babel">
class Count extends React.Component {
constructor(props) {
console.log('Count-----constructor');
super(props)
this.state = {
count: 0
}
}
add = () => {
const { count } = this.state
this.setState({ count: count + 1 })
console.log('Count-----setState');
}
componentWillMount(){
console.log('Count-----componentWillMount');
}
componentDidMount(){
console.log('Count-----componentDidMount');
}
death = () => {
ReactDOM.unmountComponentAtNode(document.getElementById("test"))
}
force=()=>{
this.forceUpdate()
console.log('Count-----forceUpdate');
}
componentWillUnmount() {
console.log('Count-----componentWillUnmount')
}
shouldComponentUpdate(){
console.log('Count-----shouldComponentUpdate')
return true
}
componentWillUpdate(){
console.log('Count-----componentWillUpdate')
}
componentDidUpdate(){
console.log('Count-----componentDidUpdate')
}
render() {
console.log('Count-----render');
const { count } = this.state
return (
<div>
<h1>当前求和为:{count}</h1>
<button onClick={this.add}>点击我1+</button>
<button onClick={this.death}>卸载组件</button>
<button onClick={this.force}>不更改任何状态中的数据,强制更新</button>
</div>
)
}
}
ReactDOM.render(<Count />, document.getElementById('test'))
</script>
</body>
</html>
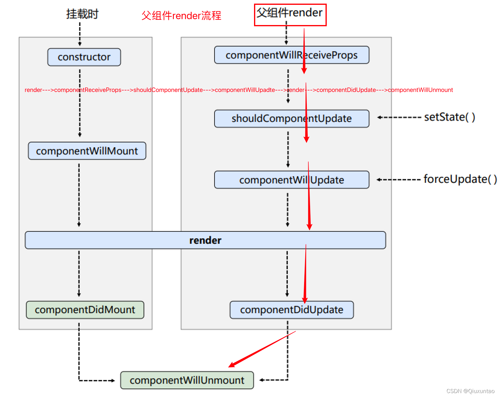
2.3、💋父组件render 流程💋
案例效果(B组件继承A组件)
  render
render(){
console.log('B---render');
return(
<div>我是B组件,接收到的车是:{this.props.carName}</div>
)
}
componentWillReceiveProps
componentWillReceiveProps(props){
console.log('B---componentWillReceiveProps',props);
}
shouldComponentUpdate
shouldComponentUpdate(){
console.log('B---shouldComponentUpdate');
return true
}
componentWillUpdate
componentWillUpdate(){
console.log('B---componentWillUpdate');
}
componentDidUpdate
componentDidUpdate(){
console.log('B---componentDidUpdate');
}
componentWillUnmount
componentWillUnmount(){
console.log('B---componentWillUnmount');
}
完整代码
<!DOCTYPE html>
<html lang="en">
<head>
<meta charset="UTF-8">
<title>react生命周期(旧)render父组件</title>
</head>
<body>
<!-- 准备好一个“容器” -->
<div id="test"></div>
<!-- 引入react核心库 -->
<script type="text/javascript" src="../js/react.development.js"></script>
<!-- 引入react-dom,用于支持react操作DOM -->
<script type="text/javascript" src="../js/react-dom.development.js"></script>
<!-- 引入babel,用于将jsx转为js -->
<script type="text/javascript" src="../js/babel.min.js"></script>
<script type="text/babel">
class A extends React.Component{
state = {carName:'奔驰'}
changeCar = ()=>{
this.setState({carName:'宝马'})
}
death1 = ()=>{
ReactDOM.unmountComponentAtNode(document.getElementById('test'))
}
render(){
console.log('A----render');
return(
<div>
<div>我是A组件</div>
<button onClick={this.changeCar}>换车</button>
<button onClick={this.death1}>卸载组件</button>
<B carName={this.state.carName}/>
</div>
)
}
}
class B extends React.Component{
componentWillReceiveProps(props){
console.log('B---componentWillReceiveProps',props);
}
shouldComponentUpdate(){
console.log('B---shouldComponentUpdate');
return true
}
componentWillUpdate(){
console.log('B---componentWillUpdate');
}
componentDidUpdate(){
console.log('B---componentDidUpdate');
}
componentWillUnmount(){
console.log('B---componentWillUnmount');
}
render(){
console.log('B---render');
return(
<div>我是B组件,接收到的车是:{this.props.carName}</div>
)
}
}
ReactDOM.render(<A/>,document.getElementById('test'))
</script>
</body>
</html>
2.4、总结
a、 初始化阶段: 由ReactDOM.render()触发—初次渲染 1. constructor() 2. componentWillMount() 3. render() 4. componentDidMount() =====> 常用 一般在这个钩子中做一些初始化的事,例如:开启定时器、发送网络请求、订阅消息等等
b、 更新阶段: 由组件内部this.setSate()或父组件render触发 1. shouldComponentUpdate() 2. componentWillUpdate() 3. render() =====> 必须使用的一个 4. componentDidUpdate()
c、 卸载组件: 由ReactDOM.unmountComponentAtNode()触发 1. componentWillUnmount() =====> 常用 一般在这个钩子中做一些收尾的事,例如:关闭定时器、取消订阅消息等等
三、生命周期(新)
3.1、生命周期更新(UNSAFE_ )
由于React官方更新了,所以生命周期也更新了,相应的包也更新了  Count类 所以新的生命周期执行代码会爆黄 ,需要在它提示的对应组件加上UNSAFE_ 
UNSAFE_componentWillMount(){
console.log('Count---componentWillMount');
}
UNSAFE_componentWillUpdate(){
console.log('Count---componentWillUpdate');
}
A类、B类 
UNSAFE_componentWillReceiveProps(props){
console.log('B---componentWillReceiveProps',props);
}
UNSAFE_componentWillUpdate(){
console.log('B---componentWillUpdate');
}
完整代码
<!DOCTYPE html>
<html lang="en">
<head>
<meta charset="UTF-8">
<title>react生命周期(新)</title>
</head>
<body>
<!-- 准备好一个“容器” -->
<div id="test"></div>
<!-- 引入react核心库 -->
<script type="text/javascript" src="../js1/react.development.js"></script>
<!-- 引入react-dom,用于支持react操作DOM -->
<script type="text/javascript" src="../js1/react-dom.development.js"></script>
<!-- 引入babel,用于将jsx转为js -->
<script type="text/javascript" src="../js1/babel.min.js"></script>
<script type="text/babel">
class Count extends React.Component{
constructor(props){
console.log('Count---constructor');
super(props)
this.state = {count:0}
}
add = ()=>{
const {count} = this.state
this.setState({count:count+1})
}
death = ()=>{
ReactDOM.unmountComponentAtNode(document.getElementById('test'))
}
force = ()=>{
this.forceUpdate()
}
UNSAFE_componentWillMount(){
console.log('Count---componentWillMount');
}
componentDidMount(){
console.log('Count---componentDidMount');
}
componentWillUnmount(){
console.log('Count---componentWillUnmount');
}
shouldComponentUpdate(){
console.log('Count---shouldComponentUpdate');
return true
}
UNSAFE_componentWillUpdate(){
console.log('Count---componentWillUpdate');
}
componentDidUpdate(){
console.log('Count---componentDidUpdate');
}
render(){
console.log('Count---render');
const {count} = this.state
return(
<div>
<h2>当前求和为:{count}</h2>
<button onClick={this.add}>点我+1</button>
<button onClick={this.death}>卸载组件</button>
<button onClick={this.force}>不更改任何状态中的数据,强制更新一下</button>
</div>
)
}
}
class A extends React.Component{
state = {carName:'奔驰'}
changeCar = ()=>{
this.setState({carName:'宝马'})
}
death1 = ()=>{
ReactDOM.unmountComponentAtNode(document.getElementById('test'))
}
render(){
console.log('A----render');
return(
<div>
<div>我是A组件</div>
<button onClick={this.changeCar}>换车</button>
<button onClick={this.death1}>卸载组件</button>
<B carName={this.state.carName}/>
</div>
)
}
}
class B extends React.Component{
UNSAFE_componentWillReceiveProps(props){
console.log('B---componentWillReceiveProps',props);
}
shouldComponentUpdate(){
console.log('B---shouldComponentUpdate');
return true
}
UNSAFE_componentWillUpdate(){
console.log('B---componentWillUpdate');
}
componentDidUpdate(){
console.log('B---componentDidUpdate');
}
componentWillUnmount(){
console.log('B---componentWillUnmount');
}
render(){
console.log('B---render');
return(
<div>我是B组件,接收到的车是:{this.props.carName}</div>
)
}
}
ReactDOM.render(<A/>,document.getElementById('test'))
</script>
</body>
</html>
|