|
1 通过docker容器启动 下载docker镜像
docker pull remixproject/remix-ide:latest
2 本地启动容器 设置端口号 8545
docker run -p 8545:80 --name redix-ide \
-d remixproject/remix-ide:latest
 3 容器启动成功后 ,在浏览器数据 ip:8545访问remix界面  4 首页界面 预置3个简单的合约 storage.sol实现数据上输入 查询
// SPDX-License-Identifier: GPL-3.0
pragma solidity >=0.7.0 <0.9.0;
/**
* @title Storage
* @dev Store & retrieve value in a variable
*/
contract Storage {
uint256 number;
/**
* @dev Store value in variable
* @param num value to store
*/
function store(uint256 num) public {
number = num;
}
/**
* @dev Return value
* @return value of 'number'
*/
function retrieve() public view returns (uint256){
return number;
}
}
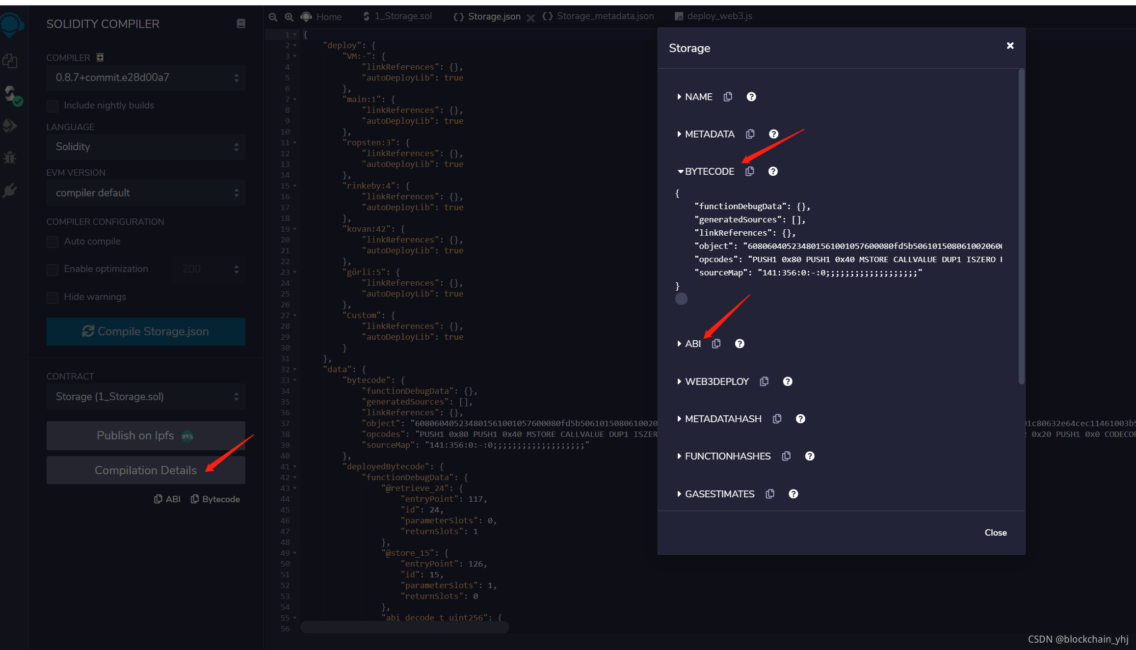
5 合约第一步需要编译 在编译界面选择以太坊私链环境中的solc编译器  6 编译成功。会生成 该合约的字节码运行在以太坊虚拟机中 点击编译细节查看 当前合约的字节码 和 合约中部署的功能abi  7 合约编译成功后,就可以运行在以太坊虚拟机,点击部署按钮 部署在私链中
点击部署成功后的hash值,调用合约方法  8 执行合约方法 终端会生成交易hash,点击交易hash的Debug按钮,查看当前交易详情 
|