|

kafka cluster: kafka集群,一台或多台服务器组成 ????????Broker: Broker是指部署了Kafka实例的服务器节点。每个服务器上有一个或多个kafka的实 例,我们姑且认为每个broker对应一台服务器。每个kafka集群内的broker都有一个不重复的编号,如图中的broker-0、broker-1等...... ????????Topic:消息的主题,可以理解为消息的分类,kafka的数据就保存在topic。在每个broker上都可以创建多个topic。实际应用中通常是一个业务线建一个topic。 ????????Partition: Topic的分区,每个topic可以有多个分区,分区的作用是做负载,提高kafka的吞吐量。同一个topic在不同的分区的数据是不重复的,partition的表现形式就是一个一个的文件夹! ????????Replication:每一个分区都有多个副本,副本的作用是做备胎。当主分区(Leader)故障的 时候会选择一个备胎(Follower)上位,成为Leader。在kafka中默认副本的最大数量是10个,且副本的数量不能大于Broker的数量,follower和leader绝对是在不同的机器,同一机器对同一个分区也只可能存放一个副本(包括自己)。
consumer:消费者,即消息的消费方,是消息的出口。 ????????Consumer Group:我们可以将多个消费组组成一个消费者组,在kafka的设计中同一个分 区的数据只能被消费者组中的某一个消费者消费。同一个消费者组的消费者可以消费同一个topic的不同分区的数据,这也是为了提高kafka的吞吐量! 工作流程 我们看上面的架构图中,producer就是生产者,是数据的入口。Producer在写入数据的时候会把数据写入到leader中,不会直接将数据写入follower!那leader怎么找呢?写入的流程又是什么样的呢?我们看下图:
 1.Kafka集群的架构 ????????1.broker: 节点 ????????2.topic: 消息主题 ????????3.partition: 分区,把同一个topic分成不同的分区,提高负载 ????????????????1.leader: 分区的主节点(老大) ????????????????2. follower: 分区的从节点(小弟) ????????4.Consumer Group 2.生产者往Kafka发送数据的流程(6步) ????????1. 生产者从Kafka集群获取分区leader信息 ????????2. 生产者将消息发送给leader ????????3. leader将消息写入本地磁盘 ????????4. follower从leader拉取消息数据 ????????5. follower将消息写入本地磁盘后向leader发送ACK ????????6. leader收到所有的follower的ACK之后向生产者发送ACK 3.Kafka选择分区的模式(3种) ????????1.指定往哪个分区写 ????????2.指定key,kafka根据key做hash然后决定写哪个分区 ????????3.轮询方式 4.生产者往kafka发送数据的模式(3种) ????????1. 0?:把数据发给leader就成功,效率最高、安全性最低。 ????????2. 1?:把数据发送给leader,等待leader回ACK ????????3. all?:把数据发给leader,确保follower从leader拉取数据回复ack给leader,leader再回复ACK,安全性最高
选择partition的原则
????????那在kafka中,如果某个topic有多个partition,producer又怎么知道该将数据发往哪个partition呢?kafka中有几个原则: ????????1. partition在写入的时候可以指定需要写入的partition,如果有指定,则写入对应的partition。? ? ? ?? ? ? ? ? 2.如果没有指定partition,但是设置了数据的key,则会根据key的值hash出一个partition。 ????????3.如果既没指定partition,又没有设置key,则会采用轮询方式,即每次取一小段时间的数据写入某个partition,下一小段的时间写入下一个partition。

下载并启动kafka,需先配置jdk环境

??下载好kafka后修改zookeeper.properties和server.properties两个配置文件的日志生成路径?


启动?
linux和mac执行 bin下的kafka-server-start.sh和zookeeper-server-start.sh

windows以管理员身份打开cmd终端执行bin下的windows下的kafka-server-start.bat和zookeeper-server-start.bat

?运行并指定上面修改的配置文件,先启动zookeeper?


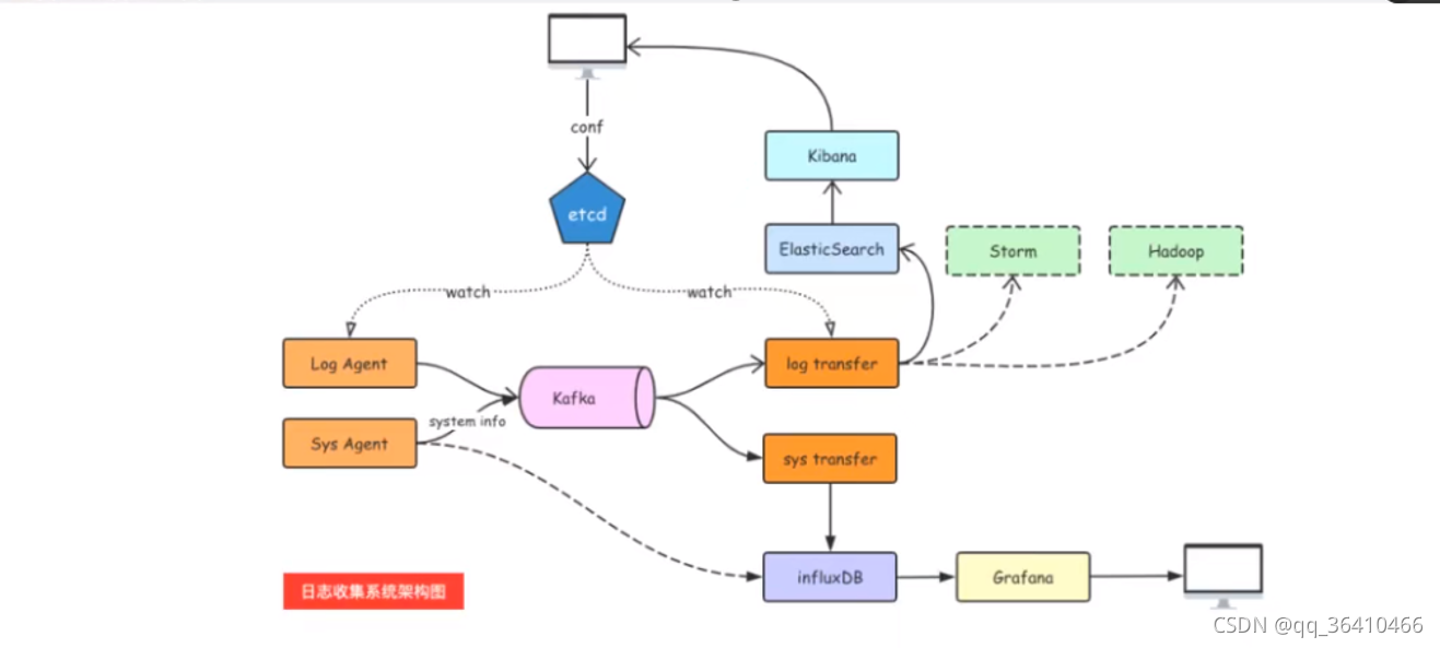
LogAgent的工作流程:
1.读日志 --tailf第三方库 2.往kafka写日志
1.读日志,使用tailf库
go get github.com/hpcloud/tail
tailf文档代码示范
package main
import (
"fmt"
"github.com/hpcloud/tail"
"time"
)
func main() {
filename := "./my.log"
config := tail.Config{
ReOpen: true, //重新打开
Follow: true, // 是否跟随
Location: &tail.SeekInfo{Offset: 0, Whence: 2}, //从文件哪个地方开始读
MustExist: false, //文件不存在不报错
Poll: true, //
}
tails,err := tail.TailFile(filename,config)
if err != nil {
fmt.Println("tail file failed, err",err)
return
}
var (
line *tail.Line
ok bool
)
for {
line,ok = <- tails.Lines
if !ok {
fmt.Printf("tail file close reopen, filename:%s\n",tails.Filename)
time.Sleep(time.Second)
continue
}
fmt.Println("line:",line.Text)
}
}
????????log agent开发
????????sarama v1.20之后的版本加入了zstd压缩算法,需要用到cgo,在Windows平台编译时会提示类似如下错误:
github.com/ DataDog/zstd
exec: "gcc" :executable file not found in %PATH%
????????所以在Windows平台请使用v1.19版本的sarama。 ????????在go.mod中写入
module kafka/kafka_demo //创建的包名 根据自己需求更改
go 1.17
require (
github.com/Shopify/sarama v1.19 //windows指定版本 mac,linux不用
)
? ? ? ? ?然后打开在终端执行go mod download下载,linux,mac可直接go get github.com/Shopify/sarama下载。
go get github.com/Shopify/sarama
????????文档代码示范
package main
import (
"fmt"
"github.com/Shopify/sarama"
)
//基于sarama第三方库开发的kafka client
func main() {
config := sarama.NewConfig()
//tailf包使用
config.Producer.RequiredAcks = sarama.WaitForAll //Producer生产者 发送完数据需要leader和follow都确认
config.Producer.Partitioner = sarama.NewRandomPartitioner //Partitioner分区 新选出一个partition
config.Producer.Return.Successes = true //成功交付的消息将在success channel返回
//构造消息
msg := &sarama.ProducerMessage{}
msg.Topic = "web_log"
msg.Value = sarama.StringEncoder("this is a test log")
//链接kafka
client , err := sarama.NewSyncProducer([]string{"127.0.0.1:9092"},config)
if err != nil {
fmt.Println("producer closed ,err:",err)
return
}
fmt.Println("链接kafka成功!")
defer client.Close()
//发送消息
pid, offset ,err := client.SendMessage(msg)
if err != nil {
fmt.Println("send msg failed, err:",err)
return
}
fmt.Printf("pid:%v, offset:%v\n",pid, offset)
}
执行会在kafka日志配置文件生成web_log文件夹
 ?
设计LogAgent
目录结构
?函数入口src/logagent/main.go
package main
import (
"fmt"
"logagent/kafka"
"logagent/taillog"
"time"
)
//logAgent程序入口
func run() {
//1.读取日志
for {
select {
case line := <- taillog.ReadChan():
//2. 发送到kafka
kafka.SendToKafka("web_log", line.Text) //line.Text
default:
time.Sleep(time.Second)
}
}
}
func main() {
//1.初始化kafka链接
err := kafka.Init([]string{"127.0.0.1:9092"})
if err != nil {
fmt.Printf("Init Kafka failed, err:%v", err)
return
}
fmt.Println("Init kafka success")
//2.打开日志准备收集日志
err = taillog.Init("./my.log")
if err != nil {
fmt.Printf("Init taillog failed ,err: %v", err)
return
}
fmt.Println("Init taillog success...")
run()
}
收集日志模块src/logagent/taillog.go
package taillog
import (
"fmt"
"github.com/hpcloud/tail"
)
//专门从日志收集日志的模块
var (
tailObj *tail.Tail
LogChan chan string
)
func Init(fileName string) (err error) {
filename := "./my.log"
config := tail.Config{
ReOpen: true, //重新打开
Follow: true, // 是否跟随
Location: &tail.SeekInfo{Offset: 0, Whence: 2}, //从文件哪个地方开始读
MustExist: false, //文件不存在不报错
Poll: true, //
}
tailObj,err = tail.TailFile(filename,config)
if err != nil {
fmt.Println("tail file failed, err",err)
return
}
return
}
func ReadChan() <- chan *tail.Line {
return tailObj.Lines
}
往kafka写日志的模块src/logagent/kafka.go
package kafka
import (
"fmt"
"github.com/Shopify/sarama"
)
//专门往kafka写日志的模块
var (
client sarama.SyncProducer //声明一个全局的连接kafka的生产者client
)
func Init(addrs []string) (err error) {
config := sarama.NewConfig()
//tailf包使用
config.Producer.RequiredAcks = sarama.WaitForAll //Producer生产者 发送完数据需要leader和follow都确认
config.Producer.Partitioner = sarama.NewRandomPartitioner //Partitioner分区 新选出一个partition
config.Producer.Return.Successes = true //成功交付的消息将在success channel返回
//链接kafka
client , err = sarama.NewSyncProducer(addrs ,config)
if err != nil {
fmt.Println("producer closed ,err:",err)
return
}
fmt.Println("链接kafka成功!")
return
}
func SendToKafka(topic, data string) {
//构造消息
msg := &sarama.ProducerMessage{}
msg.Topic = topic //"web_log"
msg.Value = sarama.StringEncoder(data) //"this is a test log"
//发送消息
pid, offset ,err := client.SendMessage(msg)
if err != nil {
fmt.Println("send msg failed, err:",err)
return
}
fmt.Printf("pid:%v, offset:%v\n",pid, offset)
}

?
?
|