各自努力,最高处见!加油!
一、图形化界面创建数据库(以SQLyog为例)

二、使用指令删除数据库
DROP DATABASE db01
点击执行键后执行成功,刷新对象浏览器的显示后即可显示最新的数据库。
三、使用指令创建数据库
代码格式:
CREATE DATABASE [IF NOT EXISTS] db_name
#说明在创建表的时候,为了规避关键字,可以使用反引号解决。
CREATE DATABASE `CREATE`
用指令创建数据库表没有指定字符类型和排序类型,默认字符类型为utf8,校对规则为utf8_general_ci。
CREATE DATABASE db01
CREATE DATABASE db02 CHARACTER SET utf8 #设置utf8字符集
CREATE DATABASE db03 CHARACTER SET utf8 COLLATE utf8_bin #带校对规则
四、使用指令查找数据库
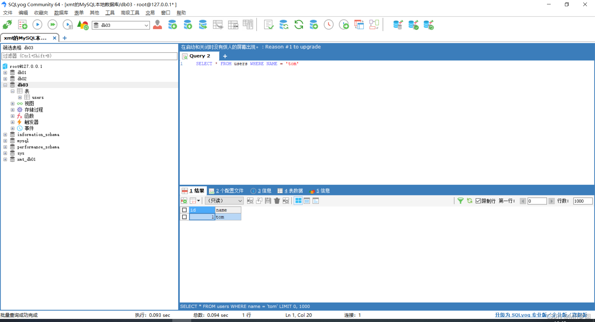
*表示所有字段FROM从哪个表里查询 WHERE表示从哪个字段 NAME表示查询的名字是tom 在创建该表的时候,校对规则保持默认,底层会自动将校对规则与该数据库的校对规则保持一致,即db03的校对规则为utf8_bin[区分大小写],所以这里搜序tom仅有一个那么相匹配。
SELECT * FROM users WHERE NAME = 'tom'


五、使用指令显示数据库
#显示数据库语句
SHOW DATABASES
#显示数据库的定义信息
SHOW CREATE DATABASE db02
|