作者:RicardoMJiang 链接:https://juejin.cn/post/6986265488275800072
前言
打开Android架构组件页面,我们可以发现一些最新发布的jetpack 组件,如Room ,DataStore , Paging3 ,DataBinding 等都支持了Flow Google开发者 账号最近也发布了几篇使用Flow 的文章,比如:从 LiveData 迁移到 Kotlin 数据流 看起来官方在大力推荐使用Flow 取代LiveData ,那么问题来了,有必要吗? 我LiveData 用得好好的,有必要再学Flow 吗?本文主要回答这个问题,具体包括以下内容 1.LiveData 有什么不足? 2.Flow 介绍以及为什么会有Flow 3.SharedFlow 与StateFlow 的介绍与它们之间的区别
本文具体目录如下所示: 
1. LiveData 有什么不足?
1.1 为什么引入LiveData ?
要了解LiveData 的不足,我们先了解下LiveData 为什么被引入
LiveData 的历史要追溯到 2017 年。彼时,观察者模式有效简化了开发,但诸如 RxJava 一类的库对新手而言有些太过复杂。为此,架构组件团队打造了 LiveData : 一个专用于 Android 的具备自主生命周期感知能力的可观察的数据存储器类。LiveData 被有意简化设计,这使得开发者很容易上手;而对于较为复杂的交互数据流场景,建议您使用 RxJava ,这样两者结合的优势就发挥出来了
可以看出,LiveData 就是一个简单易用的,具备感知生命周期能力的观察者模式 它使用起来非常简单,这是它的优点,也是它的不足,因为它面对比较复杂的交互数据流场景时,处理起来比较麻烦
1.2 LiveData 的不足
我们上文说过LiveData 结构简单,但是不够强大,它有以下不足 1.LiveData 只能在主线程更新数据 2.LiveData 的操作符不够强大,在处理复杂数据流时有些捉襟见肘
关于LiveData 只能在主线程更新数据,有的同学可能要问,不是有postValue 吗?其实postValue 也是需要切换到到主线程的,如下图所示: 
这意味着当我们想要更新LiveData 对象时,我们会经常更改线程(工作线程→主线程),如果在修改LiveData 后又要切换回到工作线程那就更麻烦了,同时postValue 可能会有丢数据的问题。
2. Flow 介绍
Flow 就是 Kotlin 协程与响应式编程模型结合的产物,你会发现它与 RxJava 非常像,二者之间也有相互转换的 API ,使用起来非常方便。
2.1 为什么引入Flow
为什么引入Flow ,我们可以从Flow 解决了什么问题的角度切入
LiveData 不支持线程切换,所有数据转换都将在主线程上完成,有时需要频繁更改线程,面对复杂数据流时处理起来比较麻烦- 而
RxJava 又有些过于麻烦了,有许多让人傻傻分不清的操作符,入门门槛较高,同时需要自己处理生命周期,在生命周期结束时取消订阅
可以看出,Flow 是介于LiveData 与RxJava 之间的一个解决方案,它有以下特点
Flow 支持线程切换、背压Flow 入门的门槛很低,没有那么多傻傻分不清楚的操作符- 简单的数据转换与操作符,如
map 等等 - 冷数据流,不消费则不生产数据,这一点与
LiveData 不同:LiveData 的发送端并不依赖于接收端。 - 属于
kotlin 协程的一部分,可以很好的与协程基础设施结合
关于Flow 的使用,比较简单,有兴趣的同学可参阅文档:Flow文档
3. SharedFlow 介绍
我们上面介绍过,Flow 是冷流 ,什么是冷流?
- 冷流 :只有
订阅者 订阅时,才开始执行发射数据流的代码。并且冷流 和订阅者 只能是一对一的关系,当有多个不同的订阅者 时,消息是重新完整发送的。也就是说对冷流 而言,有多个订阅者 的时候,他们各自的事件是独立的。 - 热流:无论有没有
订阅者 订阅,事件始终都会发生。当 热流 有多个订阅者 时,热流 与订阅者 们的关系是一对多的关系,可以与多个订阅者共享信息。
3.1 为什么引入SharedFlow
上面其实已经说得很清楚了,冷流 和订阅者 只能是一对一的关系,当我们要实现一个流,多个订阅者 的需求时(这在开发中是很常见的),就需要热流 了 从命名上也很容易理解,SharedFlow 即共享的Flow ,可以实现一对多关系,SharedFlow 是一种热流
3.2 SharedFlow 的使用
我们来看看SharedFlow 的构造函数
public fun <T> MutableSharedFlow(
replay: Int = 0,
extraBufferCapacity: Int = 0,
onBufferOverflow: BufferOverflow = BufferOverflow.SUSPEND
): MutableSharedFlow<T>
复制代码
其主要有3个参数 1.replay 表示当新的订阅者Collect 时,发送几个已经发送过的数据给它,默认为0,即默认新订阅者不会获取以前的数据 2.extraBufferCapacity 表示减去replay ,MutableSharedFlow 还缓存多少数据,默认为0 3.onBufferOverflow 表示缓存策略,即缓冲区满了之后Flow 如何处理,默认为挂起
简单使用如下:
//ViewModel
val sharedFlow=MutableSharedFlow<String>()
viewModelScope.launch{
sharedFlow.emit("Hello")
sharedFlow.emit("SharedFlow")
}
//Activity
lifecycleScope.launch{
viewMode.sharedFlow.collect {
print(it)
}
}
复制代码
3.3 将冷流转化为SharedFlow
普通flow 可使用shareIn 扩展方法,转化成SharedFlow
val sharedFlow by lazy {
flow<Int> {
//...
}.shareIn(viewModelScope, WhileSubscribed(500), 0)
}
复制代码
shareIn 主要也有三个参数:
@param scope 共享开始时所在的协程作用域范围 @param started 控制共享的开始和结束的策略 @param replay 状态流的重播个数
started 接受以下的三个值: 1.Lazily : 当首个订阅者出现时开始,在scope 指定的作用域被结束时终止。 2.Eagerly : 立即开始,而在scope 指定的作用域被结束时终止。 3.WhileSubscribed : 这种情况有些复杂,后面会详细讲解
对于那些只执行一次的操作,您可以使用Lazily 或者Eagerly 。然而,如果您需要观察其他的流,就应该使用WhileSubscribed 来实现细微但又重要的优化工作
3.4 Whilesubscribed 策略
WhileSubscribed 策略会在没有收集器的情况下取消上游数据流,通过shareIn 运算符创建的SharedFlow 会把数据暴露给视图 (View ),同时也会观察来自其他层级或者是上游应用的数据流。 让这些流持续活跃可能会引起不必要的资源浪费,例如一直通过从数据库连接、硬件传感器中读取数据等等。当您的应用转而在后台运行时,您应当保持克制并中止这些协程。
public fun WhileSubscribed(
stopTimeoutMillis: Long = 0,
replayExpirationMillis: Long = Long.MAX_VALUE
)
复制代码
如上所示,它支持两个参数:
- 1.
stopTimeoutMillis 控制一个以毫秒为单位的延迟值,指的是最后一个订阅者结束订阅与停止上游流的时间差。默认值是 0 (立即停止).这个值非常有用,因为您可能并不想因为视图有几秒钟不再监听就结束上游流。这种情况非常常见——比如当用户旋转设备时,原来的视图会先被销毁,然后数秒钟内重建。 - 2.
replayExpirationMillis 表示数据重播的过时时间,如果用户离开应用太久,此时您不想让用户看到陈旧的数据,你可以用到这个参数
4. StateFlow 介绍
4.1 为什么引入StateFlow
我们前面刚刚看了SharedFlow ,为什么又冒出个StateFlow ? StateFlow 是 SharedFlow 的一个比较特殊的变种,StateFlow 与 LiveData 是最接近的,因为:
- 1.它始终是有值的。
- 2.它的值是唯一的。
- 3.它允许被多个观察者共用 (因此是共享的数据流)。
- 4.它永远只会把最新的值重现给订阅者,这与活跃观察者的数量是无关的。
可以看出,StateFlow 与LiveData 是比较接近的,可以获取当前的值,可以想像之所以引入StateFlow 就是为了替换LiveData 总结如下: 1.StateFlow 继承于SharedFlow ,是SharedFlow 的一个特殊变种 2.StateFlow 与LiveData 比较相近,相信之所以推出就是为了替换LiveData
4.2 StateFlow 的简单使用
我们先来看看构造函数:
public fun <T> MutableStateFlow(value: T): MutableStateFlow<T> = StateFlowImpl(value ?: NULL)
复制代码
1.StateFlow 构造函数较为简单,只需要传入一个默认值 2.StateFlow 本质上是一个replay 为1,并且没有缓冲区的SharedFlow ,因此第一次订阅时会先获得默认值 3.StateFlow 仅在值已更新,并且值发生了变化时才会返回,即如果更新后的值没有变化,也没会回调Collect 方法,这点与LiveData 不同
与StateFlow 类似,我们也可以用stateIn 将普通流转化成SharedFlow
val result: StateFlow<Result<UiState>> = someFlow
.stateIn(
scope = viewModelScope,
started = WhileSubscribed(5000),
initialValue = Result.Loading
)
复制代码
与shareIn 类似,唯一不同的时需要传入一个默认值 同时之所以WhileSubscribed 中传入了5000 ,是为了实现等待5 秒后仍然没有订阅者存在就终止协程的功能,这个方法有以下功能
- 用户将您的应用转至后台运行,5 秒钟后所有来自其他层的数据更新会停止,这样可以节省电量。
- 最新的数据仍然会被缓存,所以当用户切换回应用时,视图立即就可以得到数据进行渲染。
- 订阅将被重启,新数据会填充进来,当数据可用时更新视图。
- 在屏幕旋转时,因为重新订阅的时间在5s内,因此上游流不会中止
4.3 在页面中观察StateFlow
与LiveData 类似,我们也需要经常在页面中观察StateFlow 观察StateFlow 需要在协程中,因此我们需要协程构建器,一般我们会使用下面几种
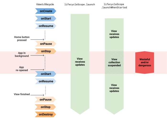
lifecycleScope.launch : 立即启动协程,并且在本 Activity 或Fragment 销毁时结束协程。LaunchWhenStarted 和 LaunchWhenResumed ,它会在lifecycleOwner 进入X 状态之前一直等待,又在离开X 状态时挂起协程

如上图所示: 1.使用launch 是不安全的,在应用在后台时也会接收数据更新,可能会导致应用崩溃 2.使用launchWhenStarted 或launchWhenResumed 会好一些,在后台时不会接收数据更新,但是,上游数据流会在应用后台运行期间保持活跃,因此可能浪费一定的资源
这么说来,我们使用WhileSubscribed 进行的配置岂不是无效了吗?订阅者一直存在,只有页面关闭时才会取消订阅 官方推荐repeatOnLifecycle 来构建协程 在某个特定的状态满足时启动协程,并且在生命周期所有者退出该状态时停止协程,如下图所示。 
比如在某个Fragment 的代码中:
onCreateView(...) {
viewLifecycleOwner.lifecycleScope.launch {
viewLifecycleOwner.lifecycle.repeatOnLifecycle(STARTED) {
myViewModel.myUiState.collect { ... }
}
}
}
复制代码
当这个Fragment 处于STARTED 状态时会开始收集流,并且在RESUMED 状态时保持收集,最终在Fragment 进入STOPPED 状态时结束收集过程。 结合使用repeatOnLifecycle API 和WhileSubscribed ,可以帮助您的应用妥善利用设备资源的同时,发挥最佳性能
4.4 页面中观察Flow 的最佳方式
通过ViewModel 暴露数据,并在页面中获取的最佳方式是:
- ?? 使用带超时参数的
WhileSubscribed 策略暴露 Flow 。示例 1 - ?? 使用
repeatOnLifecycle 来收集数据更新。示例 2

最佳实践如上图所示,如果采用其他方式,上游数据流会被一直保持活跃,导致资源浪费 当然,如果您并不需要使用到Kotlin Flow 的强大功能,就用LiveData 好了 😃
5 StateFlow 与SharedFlow 有什么区别?
从上文其实可以看出,StateFlow 与SharedFlow 其实是挺像的,让人有些傻傻分不清,有时候也挺难选择该用哪个的
我们总结一下,它们的区别如下:
SharedFlow 配置更为灵活,支持配置replay ,缓冲区大小等,StateFlow 是SharedFlow 的特化版本,replay 固定为1,缓冲区大小默认为0StateFlow 与LiveData 类似,支持通过myFlow.value 获取当前状态,如果有这个需求,必须使用StateFlow SharedFlow 支持发出和收集重复值,而StateFlow 当value 重复时,不会回调collect - 对于新的订阅者,
StateFlow 只会重播当前最新值,SharedFlow 可配置重播元素个数(默认为0,即不重播)
可以看出,StateFlow 为我们做了一些默认的配置,在SharedFlow 上添加了一些默认约束,这些配置可能并不符合我们的要求
- 它忽略重复的值,并且是不可配置的。这会带来一些问题,比如当往
List 中添加元素并更新时,StateFlow 会认为是重复的值并忽略 - 它需要一个初始值,并且在开始订阅时会回调初始值,这有可能不是我们想要的
- 它默认是粘性的,新用户订阅会获得当前的最新值,而且是不可配置的,而
SharedFlow 可以修改replay
StateFlow 施加在SharedFlow 上的约束可能不是最适合您,如果不需要访问myFlow.value ,并且享受SharedFlow 的灵活性,可以选择考虑使用SharedFlow
总结
简单往往意味着不够强大,而强大又常常意味着复杂,两者往往不能兼得,软件开发过程中常常面临这种取舍。 LiveData 的简单并不是它的缺点,而是它的特点。StateFlow 与SharedFlow 更加强大,但是学习成本也显著的更高. 我们应该根据自己的需求合理选择组件的使用
- 如果你的数据流比较简单,不需要进行线程切换与复杂的数据变换,
LiveData 对你来说相信已经足够了 - 如果你的数据流比较复杂,需要切换线程等操作,不需要发送重复值,需要获取
myFlow.value ,StateFlow 对你来说是个好的选择 - 如果你的数据流比较复杂,同时不需要获取
myFlow.value ,需要配置新用户订阅重播无素的个数,或者需要发送重复的值,可以考虑使用SharedFlow
学习推荐
GitHub大佬神仙笔记《Jetpack 高级强化实战》
有需要的朋友可以直接点击【此处】或者通过下方代码块找我免费获取全套资料。
// Wechat number(可复制):
study5233
一、初识ConstraintLayout之实现登录页面 1.创建项目 2.沉浸式的布局 3.富文本 4.属性动画  二、Navigation实践之实现APP主框架以及Navigation的相关介绍 1.搭建 Bottom Navigation Activity 2.导航界面跳转 3.Navigation传值 4.Navigation跳转动画 5.导航文件拆分 6.Deeplink导航  三、使用 Coroutines, Retrofit, Moshi实现网络数据请求 1.kotlin - Coroutine 协程 2.用协程和Retrofit实现网络请求 3.结语 - 协程值得一学  四、使用 TabLayout,ViewPager2 ,RecyclerView实现实现歌单广场页面 1.ViewPager2 2.TabLayout 3.RecyclerView 4.网络数据请求和数据填充 5.优化界面  五、歌单页面MVVM架构改造及其ViewModel和LiveData的使用介绍
六、Paging实现加载更多和下拉刷新,错误后重新请求
七、vlayout嵌套横向RecyclerView和Banner 实现主页的展示,自定义Moshi的JsonAdapter
八、Room数据库实现增删改查和事务处理
九、Room数据库Migration
十、ExoPlayer进行视频播放的实现
十一、MotionLayout让动画如此简单
十二、Kotlin Flow基础知识详解
十三、Kotlin Flow项目实战-网络、数据库和UI的应用
十四、View Binding替代ButterKnife和Kotlin synthetics
……(内容较多,可以自己领取完整版手册查看)
有需要的朋友可以直接点击【此处】或者通过下方代码块找我免费获取全套资料。
B站视频系列
|