一、服务是什么
Service是安卓中实现程序后台运行的解决方案,适合去执行不需要和用户交互且还要长期运行的项目。如下载、音乐播放等。服务的运行不依赖于任何用户界面。
二、服务的基本用法
1、启动和停止服务
activity_main.xml
<LinearLayout xmlns:android="http://schemas.android.com/apk/res/android"
android:layout_width="match_parent"
android:layout_height="match_parent"
android:orientation="vertical">
<Button
android:id="@+id/start_service"
android:layout_width="match_parent"
android:layout_height="wrap_content"
android:text="开始服务"/>
<Button
android:id="@+id/stop_service"
android:layout_width="match_parent"
android:layout_height="wrap_content"
android:text="停止服务"/>
</LinearLayout>
New——>Service——>Service创建一个服务 MyService.java
public class MyService extends Service {
public MyService() {
}
@Override
public void onCreate() {
super.onCreate();
Log.d("MyService","onCreate executed");
}
@Override
public int onStartCommand(Intent intent, int flags, int startId) {
Log.d("MyService","onStartCommand executed");
return super.onStartCommand(intent, flags, startId);
}
@Override
public void onDestroy() {
super.onDestroy();
Log.d("MyService","onDestory executed");
}
@Override
public IBinder onBind(Intent intent) {
Log.d("MyService","onBind executed");
}
}
MainActivity.java
public class MainActivity extends AppCompatActivity implements View.OnClickListener{
private Button startService;
private Button stopService;
@Override
protected void onCreate(Bundle savedInstanceState) {
super.onCreate(savedInstanceState);
setContentView(R.layout.activity_main);
startService = findViewById(R.id.start_service);
stopService = findViewById(R.id.stop_service);
startService.setOnClickListener(this);
stopService.setOnClickListener(this);
}
@Override
public void onClick(View view) {
switch (view.getId()){
case R.id.start_service:
Intent startIntent = new Intent(this,MyService.class);
startService(startIntent);
break;
case R.id.stop_service:
Intent stopIntent = new Intent(this,MyService.class);
stopService(stopIntent);
break;
default:
break;
}
}
}
在清单文件中会自动注册Service
<service
android:name=".MyService"
android:enabled="true"
android:exported="true">
</service>
方法详解:
startService(Intent service):启动服务 stopService(Intent service):停止服务
MainActivity中控制服务的启动和停止,启动服务时onCreate()和onStartCommand()方法都执行了,停止服务时,执行了onDestory()方法
2、活动和服务进行通信
(1)在Service中创建内部类,如:MyBinder,继承自Binder类 (2)在MyBinder类中编写服务要执行的工作 (3).创建MyBinder的对象 (4)在Service中重写onBind()方法,在该方法中返回MyBinder的对象 (5)在绑定Service的Activity中创建ServiceConnection的对象,并重写onServiceConnected()方法,在该方法中调用MyBinder实例的各种方法。这样就能在活动中控制服务执行什么事情 (6)调用bindService()绑定服务 (7)调用unbindService()解绑服务
activity_main.xml页面新增代码:
<Button
android:id="@+id/bind_service"
android:layout_width="match_parent"
android:layout_height="wrap_content"
android:text="绑定服务"/>
<Button
android:id="@+id/unbind_service"
android:layout_width="match_parent"
android:layout_height="wrap_content"
android:text="解绑服务"/>
MyService.java
public class MyService extends Service {
public MyService() {
}
private DownloadBinder mBinder = new DownloadBinder();
class DownloadBinder extends Binder {
public void startDownload(){
Log.d("MyService","startDownload executed");
}
public int getProgress(){
Log.d("MyService","getProgress executed");
return 0;
}
}
@Override
public IBinder onBind(Intent intent) {
Log.d("MyService","onBind executed");
return mBinder;
}
@Override
public boolean onUnbind(Intent intent) {
Log.d("MyService","onUnbind executed");
return super.onUnbind(intent);
}
@Override
public void onCreate() {
super.onCreate();
Log.d("MyService","onCreate executed");
}
@Override
public int onStartCommand(Intent intent, int flags, int startId) {
Log.d("MyService","onStartCommand executed");
return super.onStartCommand(intent, flags, startId);
}
@Override
public void onDestroy() {
super.onDestroy();
Log.d("MyService","onDestory executed");
}
}
Service的方法: onBind(Intent intent) :绑定服务时调用,返回值为Binder的实例 onUnbind(Intent intent):解绑服务时调用
MainActivity.java
public class MainActivity extends AppCompatActivity implements View.OnClickListener{
private Button startService;
private Button stopService;
private Button bindService;
private Button unbindService;
private MyService.DownloadBinder downloadBinder;
private ServiceConnection connection = new ServiceConnection() {
@Override
public void onServiceConnected(ComponentName componentName, IBinder service) {
downloadBinder = (MyService.DownloadBinder)service;
downloadBinder.startDownload();
downloadBinder.getProgress();
}
@Override
public void onServiceDisconnected(ComponentName componentName) {
}
};
@Override
protected void onCreate(Bundle savedInstanceState) {
super.onCreate(savedInstanceState);
setContentView(R.layout.activity_main);
startService = findViewById(R.id.start_service);
stopService = findViewById(R.id.stop_service);
bindService = findViewById(R.id.bind_service);
unbindService = findViewById(R.id.unbind_service);
startService.setOnClickListener(this);
stopService.setOnClickListener(this);
bindService.setOnClickListener(this);
unbindService.setOnClickListener(this);
}
@Override
public void onClick(View view) {
switch (view.getId()){
case R.id.start_service:
Intent startIntent = new Intent(this,MyService.class);
startService(startIntent);
break;
case R.id.stop_service:
Intent stopIntent = new Intent(this,MyService.class);
stopService(stopIntent);
break;
case R.id.bind_service:
Intent bindIntent = new Intent(this,MyService.class);
bindService(bindIntent,connection,BIND_AUTO_CREATE);
break;
case R.id.unbind_service:
unbindService(connection);
break;
default:
break;
}
}
}
ServiceConnection:用来监听访问者与Service间的连接情况 如果成功连接,回调 onServiceConnected() 如果异常终止或者其他原因终止导致Service与访问者断开连接,则回调onServiceDisconnected方法 onServiceConnected(ComponentName componentName, IBinder service):Activity与Service绑定成功时调用。通过第二个参数实现Activity与被绑定Service之间的通信 onServiceDisconnected(ComponentName componentName):Activity与Service解绑时调用
MainActivity的方法: bindService(Intent service, ServiceConnection conn, int flags):绑定服务
- 第一个参数:Intent对象
- 第二个参数:ServiceConnection实例
- 第三个参数:标志位
BIND_AUTO_CREATE:表示活动和服务进行绑定后自动创建服务
unbindService(ServiceConnection conn):解绑服务
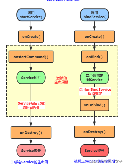
3、服务的生命周期
 启动Service的两种方式:startService()和bindService()
StartService启动Service:
点击开始服务按钮,依次执行: onCreate()、onStartCommand()
调用startService()时,先执行onCreate()方法创建Service实例。再执行onStartCommand()方法。 onCreate()方法在Service整个生命周期中只会被调用一次 
再点击开始服务按钮,执行: onStartCommand()
每调用一次startService()方法都会回调onStartCommand()方法。多次调用startService()方法不会重新创建Service对象,会复用前面产生的Service对象
 点击停止服务按钮,执行: onDestory()
调用stopService()或stopSelf()时,执行onDestory()方法,停止服务 每个服务只有一个实例,不管调用多少次startServie(),只要调用一次stopService()或stopSelf()就会停止服务

BindService启动Service:
点击绑定服务按钮,依次执行: onCreate()、onBind()
调用bindService()时,先执行onCreate()方法创建Service实例。再执行onBind()方法
 再点击绑定服务按钮: 什么也不执行 点击解除绑定按钮,执行: onUnbind()、onDestory()
调用unbindService()方法时,执行onUnbind()方法。再执行onDestory()方法 绑定多客户端情况下,当解除所有的绑定时,才会调用onDestory()方法

4、前台服务
服务一般都是在后台运行的。因为服务优先级较低,所以如果系统内存不足,可能会回收掉正在后台运行的服务。若希望服务一直保持运行状态,使用前台服务。
public class MyService extends Service {
public MyService() {
}
private DownloadBinder mBinder = new DownloadBinder();
class DownloadBinder extends Binder {
public void startDownload(){
Log.d("MyService","startDownload executed");
}
public int getProgress(){
Log.d("MyService","getProgress executed");
return 0;
}
}
@Override
public IBinder onBind(Intent intent) {
return mBinder;
}
@Override
public void onCreate() {
String CHANNEL_ONE_ID = "com.primedu.cn";
String CHANNEL_ONE_NAME = "Channel One";
NotificationChannel notificationChannel = null;
if (android.os.Build.VERSION.SDK_INT >= android.os.Build.VERSION_CODES.O) {
notificationChannel = new NotificationChannel(CHANNEL_ONE_ID,
CHANNEL_ONE_NAME, NotificationManager.IMPORTANCE_HIGH);
notificationChannel.enableLights(true);
notificationChannel.setLightColor(Color.RED);
notificationChannel.setShowBadge(true); notificationChannel.setLockscreenVisibility(Notification.VISIBILITY_PUBLIC);
NotificationManager manager = (NotificationManager) getSystemService(NOTIFICATION_SERVICE);
manager.createNotificationChannel(notificationChannel);
}
Intent intent = new Intent(this,MainActivity.class);
PendingIntent pi = PendingIntent.getActivity(this,0,intent,0);
Notification notification = new NotificationCompat.Builder(this)
.setContentTitle("aaa")
.setContentText("This is content text")
.setWhen(System.currentTimeMillis())
.setSmallIcon(R.mipmap.ic_launcher) .setLargeIcon(BitmapFactory.decodeResource(getResources(),R.mipmap.ic_launcher))设置、
.setContentIntent(pi)
.setChannelId(CHANNEL_ONE_ID)n
.getNotification();
notification.flags |= Notification.FLAG_NO_CLEAR;
startForeground(1,notification);
}
}
MainActivity.java: 代码与上面活动与服务进行通信时的MainActivity代码相同。
在清单文件中需要写入:
<uses-permission android:name="android.permission.FOREGROUND_SERVICE" />
点击启动服务或绑定服务按钮: 系统状态栏显示: 
5、IntentService
5.1、IntentService介绍
服务默认运行在主线程中,如果在服务中处理一些耗时的工作,会导致出现ANR。 而多线程无法自动停止服务,必须调用stopService()才能停止活动。所以Android提供一个专门的类IntentService来操作耗时操作,且能在服务操作完成后自定停止服务。 IntentService:
- 定义:是继承与Service并处理异步请求的一个类,在IntentService中有
一个工作线程来处理耗时操作,请求的Intent记录会加入队列 - 作用:处理异步请求&实现多线程
- 用法:(1)定义IntentService的子类,重写onHandleIntent()方法(2)在Activity中开启服务
activity_main.xml
<Button
android:id="@+id/start_intent_service"
android:layout_width="match_parent"
android:layout_height="wrap_content"
android:text="Start IntentService"/>
MyIntentService.java
public class MyIntentService extends IntentService {
public MyIntentService(String name) {
super(name);
}
@Override
protected void onHandleIntent(@Nullable Intent intent) {
Log.d("MyIntentService","Thread id is"+Thread.currentThread().getId());
}
@Override
public void onDestroy() {
super.onDestroy();
Log.d("MyIntentService","onDestory executed");
}
}
onHandleIntent(Intent intent):IntentService的子类中会重写该方法,在该方法中执行耗时任务
MainActivity.java
public class MainActivity extends AppCompatActivity{
private Button startIntentService;
@Override
protected void onCreate(Bundle savedInstanceState) {
super.onCreate(savedInstanceState);
setContentView(R.layout.activity_main);
startIntentService = findViewById(R.id.start_intent_service1);
startIntentService.setOnClickListener(new View.OnClickListener() {
@Override
public void onClick(View view) {
Log.d("MainActivity","Thread id is"+Thread.currentThread().getId());
Intent intentService = new Intent(MainActivity.this,MyIntentService.class);
startService(intentService);
}
});
}
}
运行结果: 
MainActivity和MyIntentService所在线程不一样,说明MyIntentService在子线程中执行。执行了onDestory()方法,说明MyIntentService在运行完毕后自动停止
5.2、IntentService与Service的区别
1.运行线程: Service的运行线程是主线程,在主线程中不能处理耗时操作,否则会报ANR IntentService创建一个工作线程,在工作线程中执行耗时任务 2.结束服务操作: Service需要调用stopSelf()或stopService()方法才能结束服务 IntentService能自动结束服务 3.其他 IntentService为Service的onBind()提供默认实现,返回null 为onStartCommand()提供默认实现
|