1.参考内容
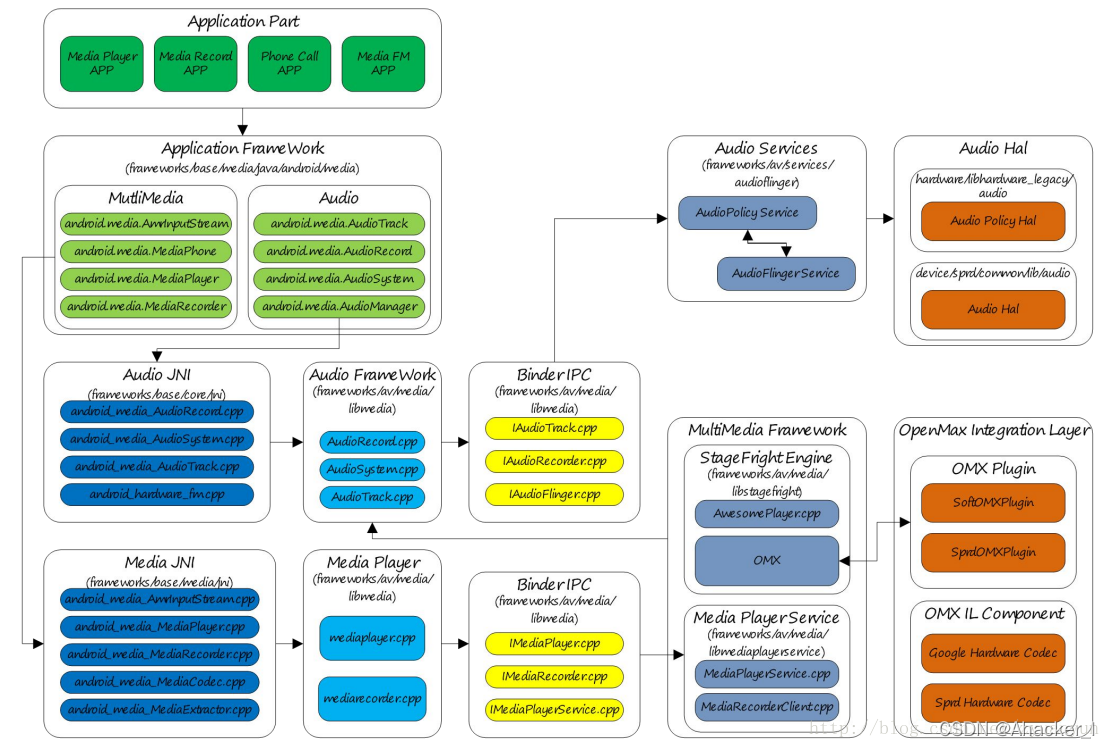
2.Audio框架图


?
?
3.Audio各层次简介
3.1 App
3.2 AppFramework
3.3 JNI
- AppFramework层中的实际实现在该层。该层为native代码,使用C++编写。AppFramework层只负责向App开发者提供Java语言的接口。
3.4 AudioFramework
- 上述MediaPlayer,MediaRecorder,AudioTrack,AudioRecorder都在底层库中可以找到对应的类源码在framework/av/media/libmedia目录中,多数以C++语言编写。
3.5 AudioFlinger(音频系统的核心)
- 至此除App和AppFramework为Java实现外,JNI,AudioFramework,AudioFlinger都采用C++语言编写,编写后以Libraries(库)的形式存在。
- App,AppFramework,JNI,AudioFramework都在App进程中运行,而AudioFlinger在mediaserver进程中运行,App进程和audioserver进程使用binder IPC(安卓binder进程间通讯)的方式进行进程间通讯。
- AudioFlinger通过AudioPolicy中的配置完成音频的处理传输给Audio HAL。
3.6 AudioHAL
- Audio硬件抽象层。该层依然在用户空间,通过调用tinyalsa的api将操作tinyalsa的接口封装好,提供给AudioFlinger使用。
3.7 tinyalsa
- 关于tinyalsa,tinyalsa是Google在Android 4.0之后推的基于alsa内核的用户层音频接口。TinyAlsa是 Android默认的alsalib,封装了内核ALSA的接口,用于简化用户空间的ALSA编程。
|