NativeDaemonConnector源码解析
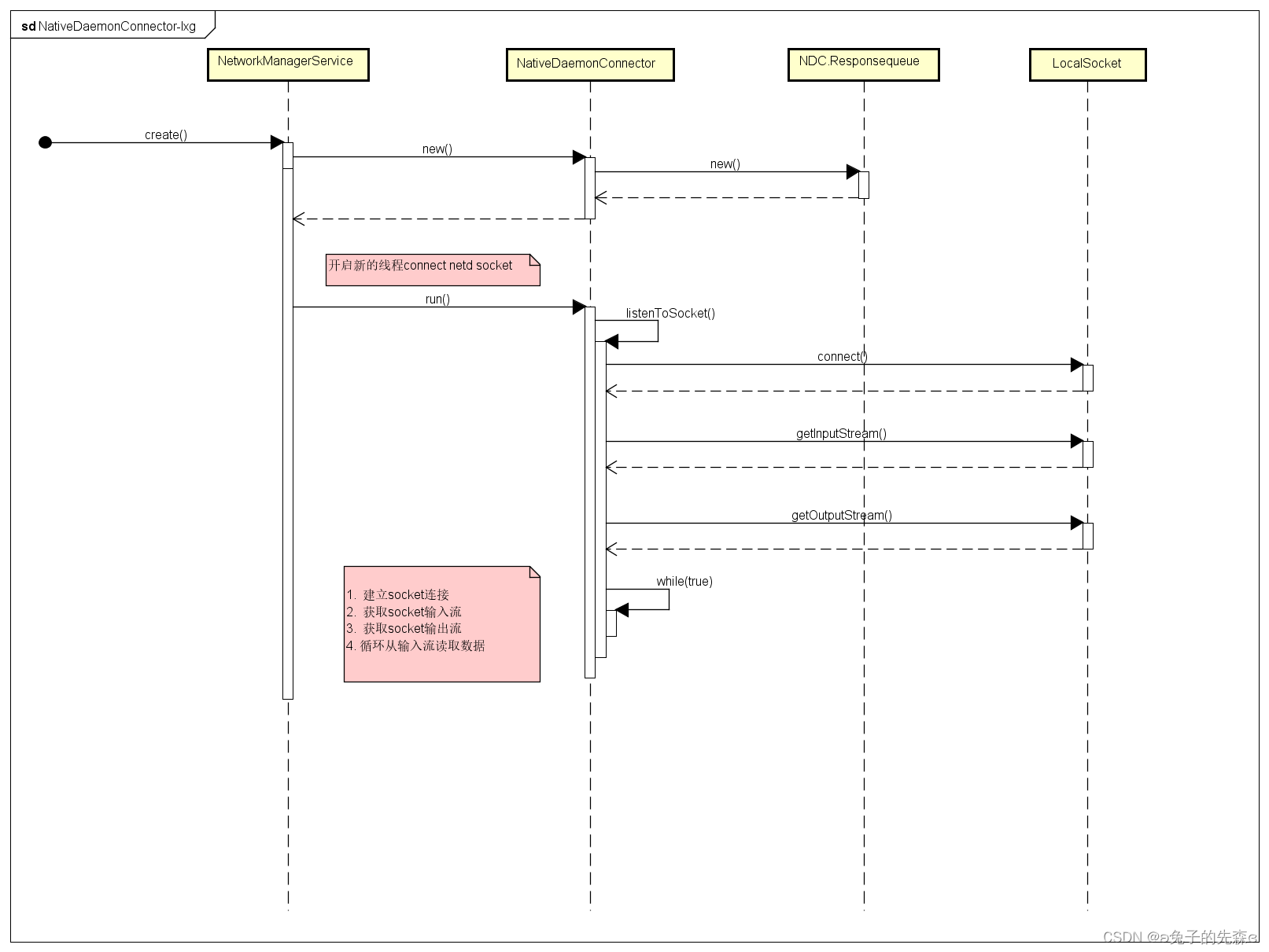
1. NativeDaemonConnector
??NetworkManagerService 和 netd 之间的桥梁
public class NetworkManagementService extends INetworkManagementService.Stub
implements Watchdog.Monitor {
private NetworkManagementService(Context context, String socket) {
mConnector = new NativeDaemonConnector(
new NetdCallbackReceiver(), socket, 10, NETD_TAG, 160, wl,
FgThread.get().getLooper());
mThread = new Thread(mConnector, NETD_TAG);
mDaemonHandler = new Handler(FgThread.get().getLooper());
}
}
final class NativeDaemonConnector implements Runnable, Handler.Callback, Watchdog.Monitor {
@Override
public void run() {
mCallbackHandler = new Handler(mLooper, this);
while (true) {
try {
listenToSocket();
} catch (Exception e) {
loge("Error in NativeDaemonConnector: " + e);
SystemClock.sleep(5000);
}
}
}
private void listenToSocket() throws IOException {
LocalSocket socket = null;
try {
socket = new LocalSocket();
LocalSocketAddress address = determineSocketAddress();
socket.connect(address);
InputStream inputStream = socket.getInputStream();
synchronized (mDaemonLock) {
mOutputStream = socket.getOutputStream();
}
mCallbacks.onDaemonConnected();
FileDescriptor[] fdList = null;
byte[] buffer = new byte[BUFFER_SIZE];
int start = 0;
while (true) {
int count = inputStream.read(buffer, start, BUFFER_SIZE - start);
------------------------------------------------------------
final NativeDaemonEvent event =
NativeDaemonEvent.parseRawEvent(rawEvent, fdList);
log("RCV <- {" + event + "}");
if (event.isClassUnsolicited()) {
if (mCallbacks.onCheckHoldWakeLock(event.getCode())
&& mWakeLock != null) {
mWakeLock.acquire();
releaseWl = true;
}
Message msg = mCallbackHandler.obtainMessage(
event.getCode(), uptimeMillisInt(), 0, event.getRawEvent());
if (mCallbackHandler.sendMessage(msg)) {
releaseWl = false;
}
} else {
mResponseQueue.add(event.getCmdNumber(), event);
}
------------------------------------------------------------
}
}
}
2. 初始化

3. 向netd发送指令
@Override
public InterfaceConfiguration getInterfaceConfig(String iface) {
mContext.enforceCallingOrSelfPermission(CONNECTIVITY_INTERNAL, TAG);
final NativeDaemonEvent event;
try {
event = mConnector.execute("interface", "getcfg", iface);
} catch (NativeDaemonConnectorException e) {
throw e.rethrowAsParcelableException();
}
event.checkCode(InterfaceGetCfgResult);
final StringTokenizer st = new StringTokenizer(event.getMessage());
}

4. 响应码
class NetdResponseCode {
public static final int InterfaceListResult = 110;
public static final int TetherInterfaceListResult = 111;
public static final int TetherDnsFwdTgtListResult = 112;
public static final int TtyListResult = 113;
public static final int TetheringStatsListResult = 114;
public static final int TetherStatusResult = 210;
public static final int IpFwdStatusResult = 211;
public static final int InterfaceGetCfgResult = 213;
public static final int SoftapStatusResult = 214;
public static final int InterfaceRxCounterResult = 216;
public static final int InterfaceTxCounterResult = 217;
public static final int QuotaCounterResult = 220;
public static final int TetheringStatsResult = 221;
public static final int DnsProxyQueryResult = 222;
public static final int ClatdStatusResult = 223;
public static final int InterfaceChange = 600;
public static final int BandwidthControl = 601;
public static final int InterfaceClassActivity = 613;
public static final int InterfaceAddressChange = 614;
public static final int InterfaceDnsServerInfo = 615;
public static final int RouteChange = 616;
public static final int StrictCleartext = 617;
public static final int InterfaceMessage = 618;
}
5. netd 主动上报的消息处理

6. 原理总结
??在服务刚刚开启的时候,就会开启一个线程在后台与localsocket进行连接,然后等待inputstream, 在调用对应的execute方法之后,调用者会阻塞在等待result,在命令执行完成后,会往inputstream里面传入流, 线程拿到流后进行解析,同时将解析结果放到responsequeue中。这个时候,execute方法的超时时间过了, 如果在responesequeue中还是没有结果就会抛出异常,如果有结果则会返回给调用者结果。
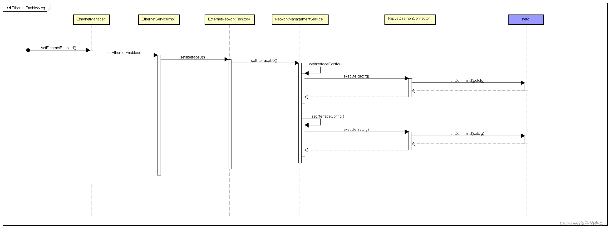
7. 打开有线网

|