|
本文以启动的目标 Activity 所属进程不存在的情形为例,结合 Android12 源码,给出了整个过程的流程图,以及局部过程的时序图。推荐一个 Android 源码阅读网站 。
先附上一张整体过程的流程图。app1 是当前活动的 Activity 所在的应用进程,图示为浅蓝色,app2 是即将启动的 Activity 进程,图示为深蓝色,系统进程主要为 AM(黄色) 和 WM(红色),涉及到的代码路径包括:
/frameworks/base/core/java/android/app/...
/frameworks/base/services/core/java/com/android/server/wm/...
/frameworks/base/services/core/java/com/android/server/am/...
 如图所示,启动 Activity 过程主要分为 5 个流程,不再赘述,在后文中跳过了步骤 3 中 pause 一个 Activity 的具体流程,以及步骤 4 中 zygote fork 进程的过程,把注意力集中到了 Activity 启动过程上。
1、app1 发起 Activity 启动请求
 比较典型的点击桌面上应用图标启动 Activity 这个场景,桌面自身也是一个 Activity,当点击事件发生后,这个 Activity 会调用到 Activity.java 的 startActivity() 方法,开始启动目标 Activity 的流程。在 Activity.java 中经过几次调用后会调用到 Instrumentain 类中的 execStartActivity() 方法。
Instrumentation 翻译为仪表盘,顾名思义,它的作用是监视 app 进程与系统间的交互,比如 Activity 和 Application 的生命周期。每个 Activity 都持有一个 Instrumentation 对象的引用,但一个应用进程只有一个 Instrumentation 对象。如下是 Instrumentation.java 中 execStartActivity 的核心逻辑:
1853 public ActivityResult execStartActivity(
1854 Context who, IBinder contextThread, IBinder token, String target,
1855 Intent intent, int requestCode, Bundle options) {
...
1882 int result = ActivityTaskManager.getService().startActivity(whoThread,
1883 who.getOpPackageName(), who.getAttributionTag(), intent,
1884 intent.resolveTypeIfNeeded(who.getContentResolver()), token, target,
1885 requestCode, 0, null, options);
...
1891 }
其中,ActivityTaskManager.getService() 会获取 IActivityTaskManager 对象,它是ActivityTaskManagerService 的代理,也就是一个用于跨进程通信的 Binder。所以这里其实是跨进程调用到 WM 中 ActivityTaskManager.java 的 startActivity() 方法。
2、WM 中解析和校验启动参数、模式,处理任务栈
 上图里跳过了 pause 当前活动 Activity 的具体过程,只以 startPausingLocked 带过。
首先,ActivityTaskManagerService.java 经过几次调用会走到如下的 startActivityAsUser() 方法。
1178 private int startActivityAsUser(IApplicationThread caller, String callingPackage,
1179 @Nullable String callingFeatureId, Intent intent, String resolvedType,
1180 IBinder resultTo, String resultWho, int requestCode, int startFlags,
1181 ProfilerInfo profilerInfo, Bundle bOptions, int userId, boolean validateIncomingUser) {
...
1188
1189 return getActivityStartController().obtainStarter(intent, "startActivityAsUser")
1190 .setCaller(caller)
1191 .setCallingPackage(callingPackage)
1192 .setCallingFeatureId(callingFeatureId)
1193 .setResolvedType(resolvedType)
1194 .setResultTo(resultTo)
1195 .setResultWho(resultWho)
1196 .setRequestCode(requestCode)
1197 .setStartFlags(startFlags)
1198 .setProfilerInfo(profilerInfo)
1199 .setActivityOptions(bOptions)
1200 .setUserId(userId)
1201 .execute();
1202
1203 }
其中,getActivityStartController().obtainStarter() 会通过 Starter 池获取到一个 ActivityStarter 对象,在设置 caller 的一些参数后执行 ActivityStarter 的 execute 方法。
ActivityStarter 会将 intent 和 flag 转换为 Activity 的启动逻辑,决定 Activity 如何启动,如何处理相关的任务和栈。
811 private int executeRequest(Request request) {
...
1177 mLastStartActivityResult = startActivityUnchecked(r, sourceRecord, voiceSession,
1178 request.voiceInteractor, startFlags, true , checkedOptions, inTask,
1179 restrictedBgActivity, intentGrants);
...
1186 }
executeRequest() 会首先解析相关启动参数,然后做参数和 caller 权限的初步校验,之后调用到 startActivityUnchecked(),这个方法的作用主要是保证在启动目标 Activity 失败时能移除这个 Activity。
Here also ensures that the starting activity is removed if the start wasn't successful.
随后到了 startActivityInner(),主要进行启动模式和任务栈相关的处理。
1671 int startActivityInner(final ActivityRecord r, ActivityRecord sourceRecord,
1672 IVoiceInteractionSession voiceSession, IVoiceInteractor voiceInteractor,
1673 int startFlags, boolean doResume, ActivityOptions options, Task inTask,
1674 boolean restrictedBgActivity, NeededUriGrants intentGrants) {
...
1812 mRootWindowContainer.resumeFocusedTasksTopActivities(
1813 mTargetRootTask, mStartActivity, mOptions, mTransientLaunch);
...
1824 }
下面就到了 RootWindowContainer.java,它是窗口容器的根容器,管理了所有的窗口和显示。所以,这个类里主要进行显示相关的属性检查和处理,resumeFocusedTasksTopActivities() 方法会恢复焦点任务栈顶的 Activity。
2315 boolean resumeFocusedTasksTopActivities(
2316 Task targetRootTask, ActivityRecord target, ActivityOptions targetOptions,
2317 boolean deferPause) {
...
2363 if (focusedRoot != null) {
2364 result |= focusedRoot.resumeTopActivityUncheckedLocked(target, targetOptions);
2365 }
...
2373 }
resumeTopActivityUncheckedLocked() 用来确保栈顶 Activity 是 resumed,具体的实现逻辑在 resumeTopActivityInnerLocked 方法里。
6153 @GuardedBy("mService")
6154 private boolean resumeTopActivityInnerLocked(ActivityRecord prev, ActivityOptions options,
6155 boolean deferPause) {
...
6252 if (mResumedActivity != null) {
6253 ProtoLog.d(WM_DEBUG_STATES, "resumeTopActivityLocked: Pausing %s", mResumedActivity);
6254 pausing |= startPausingLocked(false , next,
6255 "resumeTopActivityInnerLocked");
6256 }
6381 if (next.attachedToProcess()) {
...
6523 } else {
...
6534 mTaskSupervisor.startSpecificActivity(next, true, true);
6535 }
首先要通过 startPausingLocked() pause 栈顶 Activity,也就是暂停当前焦点所在的 Activity,然后再继续调用 startSpecificActivity() 启动目标 Activity。
下面主要关注 startSpecificActivity() 方法,它位于 ActivityTaskSupervisor 类中,这个类主要进行 ActivityStack 的管理。startSpecificActivity() 会根据要启动 Activity 目标进程状态做出不同的响应。如果进程已存在,则直接调用 realStartActivityLocked() 方法,否则会进入 startProcessAsync() 创建目标进程。
978 void startSpecificActivity(ActivityRecord r, boolean andResume, boolean checkConfig) {
979
980 final WindowProcessController wpc =
981 mService.getProcessController(r.processName, r.info.applicationInfo.uid);
982
983 boolean knownToBeDead = false;
984 if (wpc != null && wpc.hasThread()) {
985 try {
986 realStartActivityLocked(r, wpc, andResume, checkConfig);
987 return;
988 } catch (RemoteException e) {
989 Slog.w(TAG, "Exception when starting activity "
990 + r.intent.getComponent().flattenToShortString(), e);
991 }
992
993
994
995 knownToBeDead = true;
996 }
997
998 r.notifyUnknownVisibilityLaunchedForKeyguardTransition();
999
1000 final boolean isTop = andResume && r.isTopRunningActivity();
1001 mService.startProcessAsync(r, knownToBeDead, isTop, isTop ? "top-activity" : "activity");
1002 }
本文是以冷启动为例,所以会有进程创建的过程,但这里省略 zygote 创建进程的具体过程,我们直接飞奔到进程创建后,会进入到 ActivityThread 中的 main 方法
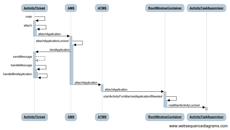
3、app2 进程创建后, 执行 attach 等过程
 首先是创建 ActivityThread 并进行 attach。在 attach 中会获取 AMS 对象,并进行跨进程调用 attachApplication 。
@UnsupportedAppUsage
7513 private void attach(boolean system, long startSeq) {
...
7521 final IActivityManager mgr = ActivityManager.getService();
7522 try {
7523 mgr.attachApplication(mAppThread, startSeq);
7524 } catch (RemoteException ex) {
7525 throw ex.rethrowFromSystemServer();
7526 }
}
我们看一下实现具体逻辑的 attachApplicationLocked 方法。
4275 private boolean attachApplicationLocked(@NonNull IApplicationThread thread,
4276 int pid, int callingUid, long startSeq) {
...
4501 thread.bindApplication(...);
...
4532 app.makeActive(thread, mProcessStats);
...
4565 didSomething = mAtmInternal.attachApplication(app.getWindowProcessController());
4534 }
(1)首先调用 ActivityThread 的 bindApplication 将主线程与应用绑定,绑定是通过 message 机制实现的,具体过程在 handleBindApplication 中完成,在这个方法中还会创建仪表盘对象、创建应用实例、回调 app 的 onCreate 生命周期。 (2)然后 makeActive 激活 app。 (3)最后通过调用到 ATMS 的 attachApplication 去启动 Activity,mAtmInternal 是一个ActivityTaskManagerService 的对象,ATMS 中并没有执行具体逻辑,似乎只是为了记录,具体还是看一下 RootWindowContainer.java。
1909 boolean attachApplication(WindowProcessController app) throws RemoteException {
...
1924 final PooledFunction c = PooledLambda.obtainFunction(
1925 RootWindowContainer::startActivityForAttachedApplicationIfNeeded, this,
1926 PooledLambda.__(ActivityRecord.class), app,
1927 rootTask.topRunningActivity());
...
1940 }
942 private boolean startActivityForAttachedApplicationIfNeeded(ActivityRecord r,
1943 WindowProcessController app, ActivityRecord top) {
...
1950 if (mTaskSupervisor.realStartActivityLocked(r, app,
1951 top == r && r.isFocusable() , true )) {
1952 mTmpBoolean = true;
1953 }
...
1961 }
最后,又走到了 realStartActivityLocked 方法,在这里和热启动回到同一流程。
4 真实的启动 Activity
 首先看一下在 ActivityTaskSupervisor.java 中的 realStartActivityLocked 方法。
713 boolean realStartActivityLocked(ActivityRecord r, WindowProcessController proc,
714 boolean andResume, boolean checkConfig) throws RemoteException {
...
840
841 final ClientTransaction clientTransaction = ClientTransaction.obtain(
842 proc.getThread(), r.appToken);
...
865 clientTransaction.setLifecycleStateRequest(lifecycleItem);
866
867
868 mService.getLifecycleManager().scheduleTransaction(clientTransaction);
...
948 }
该方法主要是创建事务并计划启动事务。经过一系列的调用其实会跨进程调用到 ApplicationThread 的 scheduleTransaction() 方法,ApplicationThread 是 ActivityThread 的内部类。
1004 private class ApplicationThread extends IApplicationThread.Stub {
...
1798 public void scheduleTransaction(ClientTransaction transaction) throws RemoteException {
1799 ActivityThread.this.scheduleTransaction(transaction);
1800 }
...
}
这里其实调用的是 ActivityThread 父类 ClientTransactionHandler 中的方法,在方法内部会发送了一个 H.EXECUTE_TRANSACTION 消息,然后通过 ActivityThread 的 handler 来处理。
2051 public void handleMessage(Message msg) {
...
2212 case EXECUTE_TRANSACTION:
2213 final ClientTransaction transaction = (ClientTransaction) msg.obj;
2214 mTransactionExecutor.execute(transaction);
2215 if (isSystem()) {
2216
2217
2218
2219 transaction.recycle();
2220 }
...
}
我们看到,handleMessage 将流程交到了 TransactionExecutor.java 的 execute() 中处理。
69 public void execute(ClientTransaction transaction) {
...
95 executeCallbacks(transaction);
96
97 executeLifecycleState(transaction);
...
100 }
104 public void executeCallbacks(ClientTransaction transaction) {
...
124 final int size = callbacks.size();
125 for (int i = 0; i < size; ++i) {
...
135 item.execute(mTransactionHandler, token, mPendingActions);
136 item.postExecute(mTransactionHandler, token, mPendingActions);
...
148 }
149 }
上面代码中 item 的类型是 LaunchActivityItem, 下面看看它的 execute() 方法。
99 public void execute(ClientTransactionHandler client, IBinder token,
100 PendingTransactionActions pendingActions) {
101 Trace.traceBegin(TRACE_TAG_ACTIVITY_MANAGER, "activityStart");
102 ActivityClientRecord r = client.getLaunchingActivity(token);
103 client.handleLaunchActivity(r, pendingActions, null );
104 Trace.traceEnd(TRACE_TAG_ACTIVITY_MANAGER);
105 }
client 是一个 ClientTransactionHandler 类对象,但这个类的 handleLaunchActivity 只是一个抽象方法,具体实现在 ActivityThread.java 中。
3761 public Activity handleLaunchActivity(ActivityClientRecord r,
3762 PendingTransactionActions pendingActions, Intent customIntent) {
...
3796 final Activity a = performLaunchActivity(r, customIntent);
...
performLaunchActivity 是真正创建 Activity 的地方,然后执行 Activity 的 onCreate() 生命周期方法。
3513 private Activity performLaunchActivity(ActivityClientRecord r, Intent customIntent) {
...
3536 activity = mInstrumentation.newActivity(
3537 cl, component.getClassName(), r.intent);
...
3609 if (r.isPersistable()) {
3610 mInstrumentation.callActivityOnCreate(activity, r.state, r.persistentState);
3611 } else {
3612 mInstrumentation.callActivityOnCreate(activity, r.state);
3613 }
...
}
看看 Instrumentation.java 中的 callActivityOnCreate() 方法。
1327 public void callActivityOnCreate(Activity activity, Bundle icicle) {
1328 prePerformCreate(activity);
1329 activity.performCreate(icicle);
1330 postPerformCreate(activity);
1331 }
1340 public void callActivityOnCreate(Activity activity, Bundle icicle,
1341 PersistableBundle persistentState) {
1342 prePerformCreate(activity);
1343 activity.performCreate(icicle, persistentState);
1344 postPerformCreate(activity);
1345 }
最后回到了 Activity.java 中,进行 Activity 生命周期方法的回调。
8035 final void performCreate(Bundle icicle, PersistableBundle persistentState) {
...
8048 if (persistentState != null) {
8049 onCreate(icicle, persistentState);
8050 } else {
8051 onCreate(icicle);
8052 }
...
}
至此,Activity 创建完成。
|