|
作为一名FPGA开发板、嵌入式学习的新人,我最近入手了一块Xilinx公司的ZYNQ_7020系列的开发板。在学习过程中,遇到了一些调试Bug,下面给出了遇到的问题及解决思路和方法。
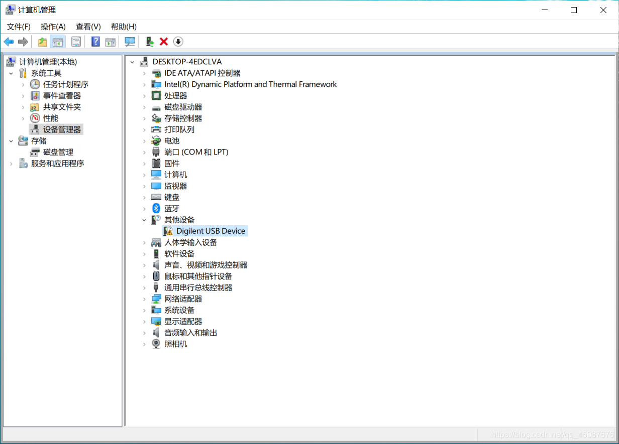
我在进行实验测试过程中遇到的问题如下: 提示我在开发板上找不到用于连接“本地”的ARM设备;使用ARM DAP无法进行任何操作。  首先,我怀疑是用‘USB 2.0 高速数据线’连接开发板和PC端过程中出现了问题。于是根据思路进行检查,连接好‘USB 2.0 高速数据线’后,打开PC端的计算机管理器中的设备管理器,发现在其他设备中出现了“Digilent USB Device”上有问号和感叹号,这说明该驱动程序未安装成功。  在Vivado2017.4的安装文件夹中找到该文件。路径:(根据自己的来)D:\Xilinx\Vivado\2017.4\data\xicom\cable_drivers\nt64\digilent,然后双击install_digilent.exe根据提示进行安装即可。 安装完成后,在设备管理器的端口中便出现了“USB Serial Port(COM5)”,表示安装成功。   现在,给ZYNQ_7020开发板通上电进行测试,仍然提示同样的错误,说明之前的思路是不对的。
经过多次实验测试和查找相关文档,发现通过创建Verilog HDL文件进行点亮LED是没有问题的,在进行体验ARM,输出“Hello World”的测试时出现了错误。这说明了PL端可以正常使用,PS端出现了问题。
再则,JTAG接口是通过USB线及板载的JTAG电路对ZYNQ系统进行调试和下载。 UART接口是用于和PC端或外部设备的串口通信。JTAG和UART接口的分工很明显了,结果我仔细一看我的ZYNQ_7020开发板只有一根“USB 2.0 高速数据线”,我想问题就出在这里了。于是,再买了一根“USB 2.0 高速数据线”,到货后马上进行了测试。连接UART接口如果也遇到驱动未安装情况,解决方法和JTAG一样。之前的问题便解决了。
现在测试来自PL的按键中断实验。结果如下:   本文只供遇到相似问题的进行参考,谢谢!!!
|