前言
stm32(中文名:嵌入式单片机)是意法半导体集团开发的一个系列的微控制器。 其是专为要求高性能、低成本、低功耗的嵌入式应用而设计的。按内核架构分为不同产品:主流产品(STM32F0、STM32F1、STM32F3)、超低功耗产品(STM32L0、STM32L1、STM32L4、STM32L4+)、高性能产品(STM32F2、STM32F4、STM32F7、STM32H7)。
一、安装keil uvision 5
下载好安装包   下载的地方建议不要放在系统盘。 随便填:

 安装后打开  软件破解 


二、工程建立
1.建立新工程
  
 

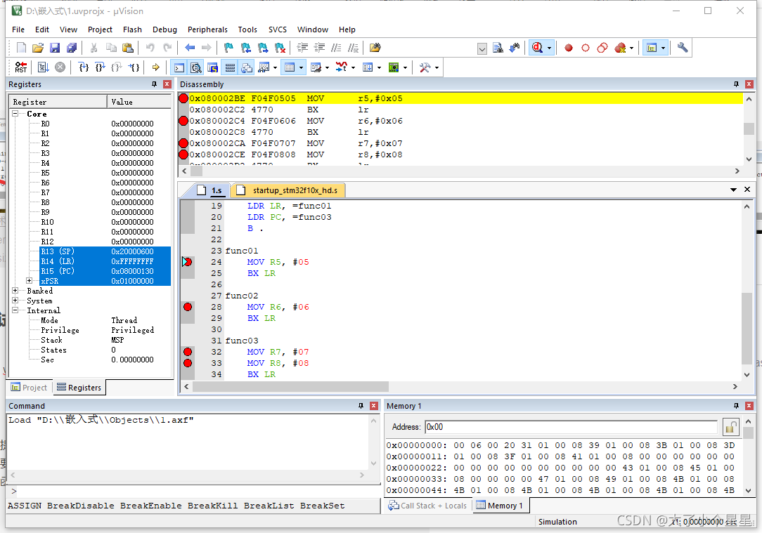
2.输入汇编语言代码
代码如下:
AREA MYDATA, DATA
AREA MYCODE, CODE
ENTRY
EXPORT __main
__main
MOV R0, #10
MOV R1, #11
MOV R2, #12
MOV R3, #13
;LDR R0, =func01
BL func01
;LDR R1, =func02
BL func02
BL func03
LDR LR, =func01
LDR PC, =func03
B .
func01
MOV R5, #05
BX LR
func02
MOV R6, #06
BX LR
func03
MOV R7, #07
MOV R8, #08
BX LR
原文链接:https://blog.csdn.net/u010632165/article/details/106481146
3.试运行
 错误:A1163E:未知操作指令MYDATA,预指令或者宏错误.
也就是说MYDATA未识别,记得以前看过博客好像是说
1.ARM汇编指令不支持顶格写,否则不能识别
2.声明变量时不要有空格
可能是缩进造成的问题,就在前面加了一个空格,就成功了。 
三,编译调试
 
四,总结
这次实验,因为没有硬件的原因,并没有完成的很好,不过对keil软件的了解加深的一些,对我们以后的学习有很大的帮助。
|