国产沁恒CH32F103C8T6使用指南
前言: CH32F103芯片是由南京沁恒电子产品公司推出的国产ARM芯片,与STM32F103系列芯片相比,不仅管脚和寄存器全部兼容,而且还增强了USB功能,有2个USB,一个Host,一个Device,但在flash下载算法和内部BootLoader上和ST公司的兼容性有差别。不能使用ST的下载软件,只能使用沁恒官方提供的软件下载,可以用串口和USB两种方式,USB方式速度更快,不需要开发额外的BootLoader。另外,最突出的是,它是所有同类型芯片中价格相对最低的。
产品特点
?Cortex-M3内核,72MHz系统主频; ?单周期乘法和硬件除法; ?20KB SRAM,64KB CodeFlash; ?供电范围:2.7V-5.5V,GPIO同步供电电压; ?多种低功耗模式:睡眠/停止/待机; ?上电/断电复位(POR/PDR); ?可编程电压监测器(PVD); ?7通道DMA控制器; ?12位模数转换ADC,1us转换时间; ?16路TouchKey通道检测; ?12位数模转换DAC; ?7个定时器; ?1个USB2.0 FullSpeed主机/设备接口(全速和低速); ?1个USB2.0 FullSpeed设备接口(全速和低速); ?1个CAN控制器(2.0B主动); ?2个I2C接口(支持SMBus/PMBus); ?3个USART接口; ?2个SPI接口(支持Master和Slave模式); ?51个I/O口,所有IO口都可以映射到16个外部中断; ?CRC计算单元,96位芯片唯一ID; ?串行单线调试(SWD)接口; ?封装形式:LQFP64M、LQFP48、QFN48。
选型指南

下面详细介绍开发和下载的过程
CH32F103C8T6共有三种程序下载方式,分别为:ST-LINK下载,串口下载与USB下载
(一)通过ST-link(SW等仿真工具)下载
1.1开发板连接ST-link 接法与STM32芯片完全相同。 1.2 在keil工程中下载
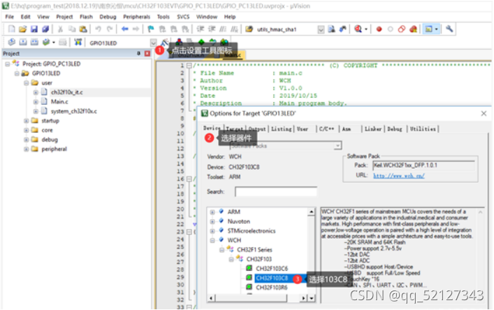
以GPIO_PC13LED工程(工程范例见Tony的CH32私家开发包)为例: (1)安装器件库,在“Tony的私家开发包”中找到器件库文件(必须安装才能找到器件) Keil.WCH32F1xx_DFP.1.0.0.pack,打开并安装。 (2)打开GPIO_PC13LED工程文件 (3)打开工程文件后,如下图选择器件,这里选择103C8。 
(4)连接STlink后,再配置选项中的Debug项选择仿真下载器,如下图。选择好SW后,能够看到内核数值,表示硬件连接正确,否则需要检查硬件连接。  
(5)添加算法文件,如图,选择flash download选项页,在该页面内选择add,增加算法,算法选择CH32F1xx Flash,然后确定。

(6)下载 程序编译成功后,点击工具栏的load工具,即可完成下载。如果下载成功,在输出栏会有下载完成提示。
(二)串口下载
(1)硬件连接: Rx—>A9 Tx---->A10 GND–>G VCC–>3.3 跳线boot0设置为高电平 (2)软件配置: 1.安装软件: 使用串口下载时要安装官方的专用下载软件WCHISPTool(在“Tony的私家开发包”中可以直接安装),注意ST公司的下载软件不能使用,因为内部BootLoader目前不兼容。 2.配置过程 ①选择串口–>②如果usb有上拉电阻可去掉此处------>③选择下载串口号------>④选择要下载的HEX或者bin文件------->⑤下载 
(三)USB下载
(1)USB连接 CH32F103有2个USB口,一个是主机usb,一个是设备usb。分别对应的管脚为: HUSB:PB7------>D+ PB6------>D- USB:PA12----->D+ PA11----->D- 跳线boot0设置为高电平 软件默认下载使用HUSB,因此可以用一个USB转Dip的小模块和开发板连接。 (2) 软件设置 软件设置过程 ①选择USB端口–>②解除读保护------>③看到usb设备------>④选择要下载的HEX或者bin文件------->⑤下载 
总结
当初入手CH32其实是因为x宝购货走眼了,以为是STM32,买回来才发现不是。不过既然买了,不能浪费啊,笔者就去官网和参考其他博主的文章进行学习,学了之后发现CH32其实也还行,在这个价位已经很不错了,国货牛x。(郑重声明:不是打广告) 特别感谢以下这篇文章的帮助!
https://blog.csdn.net/weixin_41565556/article/details/111619741
|