一、在C函数中调用汇编函数
(一)项目创建
1.选择工程路径  2.选择适用芯片  3.勾选启动项 
(二)编码
代码目的:用汇编语言编写函数,功能为传入一个整型数x,函数运行后返回整型x+100。并用C语言调用此函数。
1.创建main.c文件  代码如下:
#include<stdio.h>
extern int Init_1(int x);
int main()
{
int x=20;
Init_1(x);
return 0;
}
2.创建func.s文件  代码如下:
AREA My_Function,CODE,READONLY;
EXPORT Init_1;
Init_1
ADD r0,#100;
BX lr;
END;
(三)代码调试与运行结果
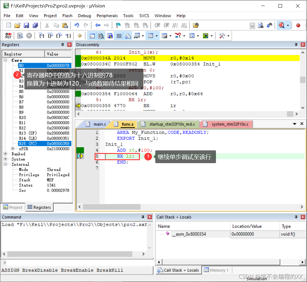
1.修改项目选项 如图所示: 其中Dialog DLL下修改为DARMSTM.dll;Parameter下修改为-pSTM32F103C8  2.编译并进入调试  4.单步调试  
二、在汇编函数中调用C函数
(一)项目创建
与前面步骤相同
(二)编码
1.main.c 代码如下:
#include <stdio.h>
extern int asm_main(void);
int init_1(int x)
{
return x+100;
}
int main()
{
asm_main();
return 0;
}
2.func.s 代码如下:
AREA My_Fuction,CODE,READONLY;
IMPORT init_1;
EXPORT asm_main;
asm_main
MOV r0, #20;
BL init_1;
BX lr;
END;
(三)代码调试与运行结果
1.修改项目选项与之前相同 2.编译并进入调试调试  3.单步调试  4.继续调试 
三、参考
C语言在ARM中函数调用时,栈是如何变化的? 在汇编代码中调用C函数 C函数与汇编函数之间参数及返回值传递方法
|