|

状态机
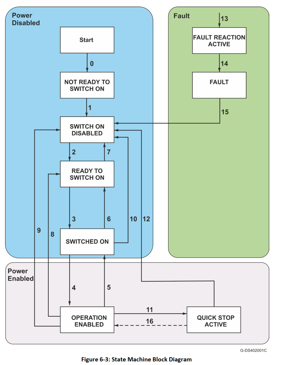
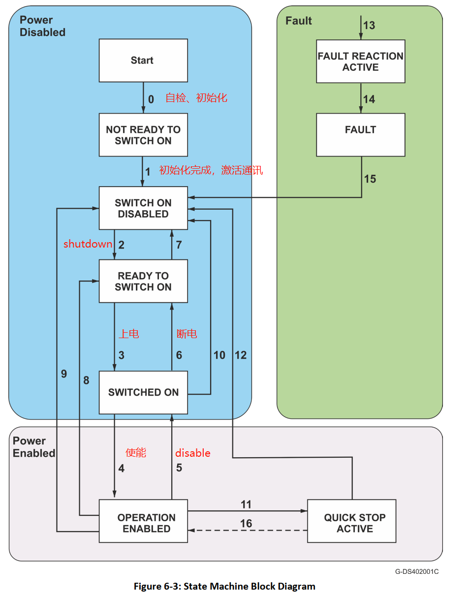
状态机描述设备状态和驱动器可能的控制顺序。单个状态代表一种特殊的内部或外部行为。驱动器的状态也决定了哪些命令被接受;例如,点对点point-to-point运动只能在驱动器处于OPERATION ENABLED状态时启动。 状态可以使用控制字和/或根据内部事件改变。当前状态可以通过Statusword读取  
驱动器在启动后执行转换0和1,无论是在上电或在NMT节点复位时的CAN通信。这种状态一直保持到由于接收到的主机命令而发生更改。 出现FAULT OCCURRED表示在操作过程中驱动器发生了故障 启用状态。这导致了一个过渡到FAULT REACTION ACTIVE状态,在此期间设备执行一个电机禁用功能。 执行该故障反应后,设备切换到故障状态。从Fault状态到switch-on-disable的转换需要一个Fault Reset命令。
如果在 OPERATION ENABLE 状态下发生错误,则紧急消息(如果没有通过对象屏蔽) 0x2F21)与故障原因一起发送。最后16条故障消息被锁定并通过DS301_MAN中定义的对象0x1003检索
故障状态下,通过控制字以外的方法设置MO=1激活电机,导致DSP 402协议的模糊状态。注意,如果ControlWord是循环传输的,那么MO设置将被覆盖
  0x605B 0X605C只有0,1可以选
0x6040
  
0x6041
  
Bit 5: Quick Stop 当bit5重置为0时,此位表示驱动器正在响应快速停止请求或已经进入 快停止状态。位0,1和2的状态字必须设置为1,以表明驱动器能够再启动 Bit 9: Remote 如果设置了bit 9,参数可以通过CAN网络修改,并且驱动器执行命令消息的内容。 如果位远程复位,驱动器处于本地模式,不执行命令消息。驱动器可以传输包含实际有效值(如位置实际值)的消息,这取决于实际驱动器配置。驱动器在本地模式下通过SDO接受访问 The Remote bit is always set by the Elmo drive.
|