|
(idea常用的插件 干货!!!)
欢迎使用Markdown编辑器
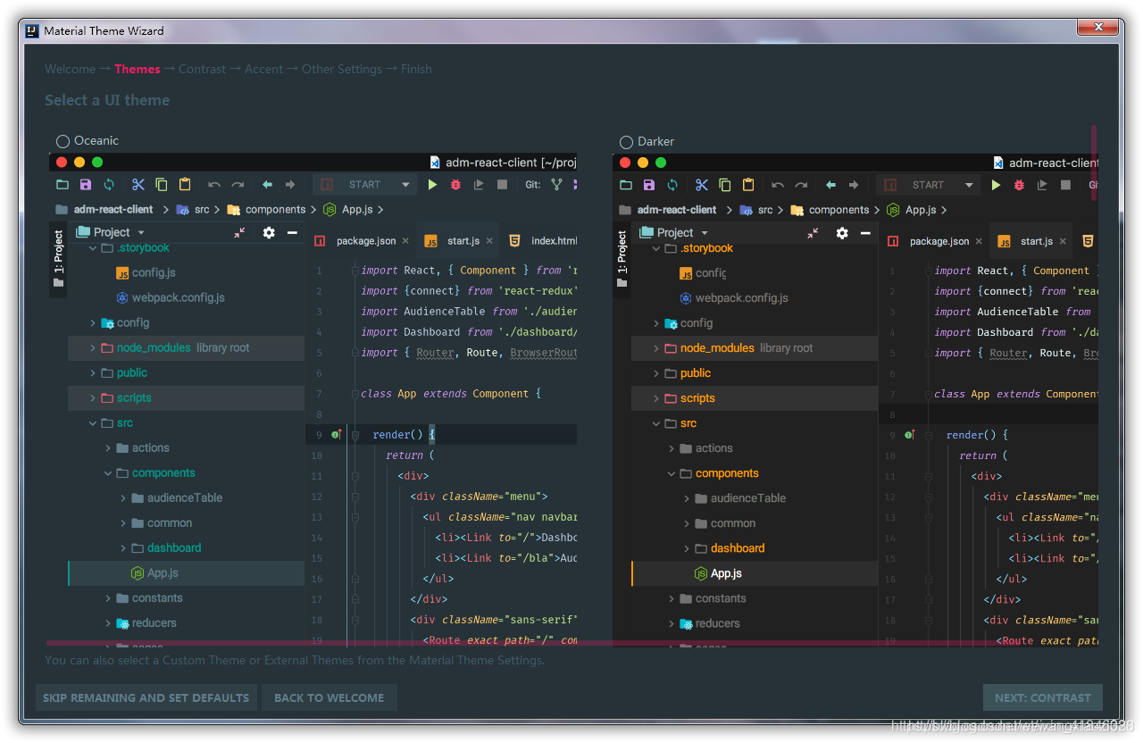
1、Material Theme UI
Material Theme UI是JetBrains IDE(IntelliJ IDEA,WebStorm,Android Studio等)的插件,可将原始外观更改为Material Design外观。
该插件最初受Sublime Text的Material Theme启发,提供了一系列的设置,可按所需方式调整IDE。 除了令人印象深刻的主题调色板外,它还提供:
- 漂亮的配色方案支持绝大多数语言
- 用彩色的“材料设计”图标替换所有图标
- 自定义大多数IDE的控件和组件
 设置好后的效果 设置好后的效果  还可以继续在setting中进行自定义设置: 
2.Maven Helper
分析依赖冲突插件
此插件可用来方便显示maven的依赖树,在没有此插件时,如果想看maven的依赖树需要输入命令行: mvn dependency:tree 才可查看依赖。如果想看是否有依赖包冲突的话也需要输入命令行等等的操作。而如果安装Maven Helper插件就可免去命令行困扰。通过界面即可操作完成。
使用方式:
打开项目中的pom文件,在底部会显示一个“Dependency Analyzer”,  点击此按钮,切换到此工具栏  可进行相应操作:
**1. Conflicts(查看冲突)
2. All Dependencies as List(列表形式查看所有依赖)
3. All Dependencies as Tree(树形式查看所有依赖)
4. 搜索功能**
3.Grep Console
由于Intellij idea不支持显示ascii颜色,grep-console插件能很好的解决这个问题, 可以设置不同级别log的字体颜色和背景色  自定义设置后,可以运行下项目看下效果  
4.Background Image Plus
这款插件并不能直接提高你的开发效率,但是可以让你面对的IDE不再单调,当把背景设置成你自己心仪的的图片, 是不是会感觉很赏心悦目,编码效率会不会因此间接的提高_?! 1. 2.  3.
5.Mybatis Log Plugin
Mybatis现在是java中操作数据库的首选,在开发的时候,我们都会把Mybatis的脚本直接输出在console中, 但是默认的情况下,输出的脚本不是一个可以直接执行的。  是不是很给力!!!
6.GsonFormat
在与组外或者不同部门对接接口时候发现,有时候对方返回的是JSON对象,自己想要用一个对象去接受,以便于处理后续,此时,需要自己一个个手动去输入属性么,肯定很抓狂,不过咱们可以使用这个插件来解决这个尴尬问题,当然也可以使用外部网址解决,比如bejson这个网站~ 
7.Lombok
**Lombok能以简单的注解形式来简化java代码,提高开发人员的开发效率。例如开发中经常需要写的javabean,都需要花时间去添加相应的getter/setter,也许还要去写构造器、equals等方法,而且**加粗样式**需要维护,当属性多时会出现大量的getter/setter方法,这些显得很冗长也没有太多技术含量,一旦修改属性,就容易出现忘记修改对应方法的失误。Lombok能通过注解的方式,在编译时自动为属性生成构造器、getter/setter、equals、hashcode、toString方法。**
出现的神奇就是在源码中没有getter和setter方法,   需要在pom.xml中引用使用!
各位小伙伴,欢迎留言补充更好的插件一起分享!!!!,小编感谢!!!
|