五个基类
UObject
提供了以下功能:
-
Garbage collection 问题:一个A对象可能被多个其他对象引用,由于不清楚被多少个对象引用,在A不需要使用的时候,该不该释放内存(释放->可能产生野指针,不释放->一旦丢弃这个指针,可能A的内存无法回收) 解决:(1)继承自UObject类,且指向UObject类实例对象的指针成员变量,使用UPROPERTY宏进行标记,此类变量会被放进垃圾回收系统中,自动进行对象生命周期的管理。(2)非UObject,使用智能指针(shared_ptr) -
Reference updating -
Reflection -
Serialization(序列化) -
Automatic updating of default property(变量) changes -
Automatic property initialization -
Automatic editor integration(和虚幻编辑器的自动交互) -
Type information available at runtime 虚幻引擎打开了/GR-编译器参数,无法使用C++标准的RTTI机制:dynamic_cast。希望使用时需要继承自UObject类,然后用Cast<>函数完成。 -
Network replication 继承自UObject类,其被宏标记的变量能自动完成网络复制的功能。(c/s架构)从服务端复制变量到客户端。
Actor
能力:能够挂载组件(UComponent) ↓↓↓ Scene Component:坐标和旋转量 静态网格体组件:Actor被渲染 Movement Component:移动
Pawn
棋子。可以被Controller操纵
Controller
棋手,操纵Pawn的行为 AI Controller:行为树/EQS Player Controller:绑定输入,转化成对Pawn的指令。通过Posses/UnPosses来控制or解除控制。
Character
继承自Pawn类,多了一个Character Movement组件。
常见前缀
- F- 纯c++类
- U- 继承自UObject
- A- 继承自Actor
- S- Slate控件相关类
- H- HitResult相关类
Unreal Header Tool 会在编译前检查类名,如果有错则警告并停止编译。
对象
类对象的产生
在c++中,通过new关键字,一个类产生一个对象,被称为“实例化”。 在ue中有三种情况:
- 如果类时纯c++类型(F开头),可以new。
- 如果类继承自UObject,但不继承自Actor,用NewObject函数产生对象。
NewObject<T>()
- 如果类继承自AActor,用SpawnActor函数产生对象。
GetWorld()->SpawnActor<AYourActorClass>()
- 如果要产生一个Slate类,用SNew函数。(旧版)
类对象的获取
获取一个类对象的唯一方法,就是通过某种方法传递到这个对象的指针或者引用。 特别地,获取一个场景中某个Actor的全部实例,借助Actor迭代器:TActorIterator
for(TActorIterator<AActor> Iterator(GetWorld());Iterator;++Iterator)
{
}
获取指向实际对象的指针
*Iterator
调用需要的成员函数
Iterator->YourFunction();
类对象的销毁
- 纯c++类,非new分配内存
函数调用后自动释放类的对象。 - 纯c++类,new分配内存,而且直接传递类的指针
除非手动删除,否则这一块内存永远不会释放。 - 纯c++类,new分配内存,且用TSharedPtr/TShared+Ref来进行管理
此时类对象会由智能指针引用计数来自动释放内存
TSharedPtr<YourClass> YourClassPtr = MakeShareable(new YourClass());
- UObject类,自带垃圾回收机制。当一个类的成员变量包含指向UObject的对象,同时又带有UPROPERTY宏定义,这个成员变量将触发引用计数机制。
垃圾回收器会定期从根结点Root开始检查,当一个UObject没有被别的任何UObject引用,就会被垃圾回收。可以通过AddToRoot函数让一个UObject一直不被回收。 - Actor类,可调用Destory函数请求销毁,仅从世界中销毁,内存的回收仍然由系统决定。
从c++到蓝图
- 把一个变量注册到蓝图中
UPROPERTY(BlueprintReadWrite,...)
- 把一个函数注册到蓝图中
UFUNCTION(BlueprintCallable,...)
游戏性框架概述
行为树
节点(3种类型)
-
流程控制: 1). Selector(选择器):从左到右执行子树,有一个返回True则返回True,所有子树都返回False,才返回False。类似或门(Y=A+B+C…)。 终止性:有一个成功则返回成功,后续子树不需要再进行。 优先级:优先级高的子树False时才考虑下一个子树。 2). Sequence(顺序执行器):逐个执行子树,所有子树返回True,才向上级返回True。有一个返回False,则上级返回False。类似与门(Y=ABC…)。 顺序性:依次执行子树直到子树False 或者 运行完所有子树返回True。 -
装饰器:对子树返回的结果进行处理的节点。 1). Force Success节点:强制让子树返回True -
执行节点:必须是叶子节点,执行任务,一段时间后根据任务成功与否返回True or False  通过这个行为树,我们会发现,在某个状况下,这个AI会按照这样的方式执行: (1)首先进入准备阶段: a.刷牙。 b.洗脸。 (2)准备阶段完成,开始准备去上班: a.看看地铁能不能坐: (a) 走到地铁站,发现地铁因为修理被关闭。 (b)返回false(回到家中)。 b.选择开车方案: (a) 开车出门。 (b)返回true,顺利到达上班地点。 c.交通阶段完成,开始上楼: (a) 尝试电梯,发现电梯坏掉了,返回false。 (b)尝试走楼梯,终于到达了办公室。
网络架构
客户端-服务器模型:客户端是对服务端的拙劣模仿。由于延迟的客观存在,客户端根据同步数据时当前对象的位置和速度,加上发送的时间来预测当前对象在服务器可能的位置。并通过修正当前世界去模仿服务端的位置,如果差距太大就强行闪现修正。
引擎系统相关类
在UE4中使用正则表达式
#include "Regex.h"
FString TextStr("ABCDEFGHIJK");
FRegexPattern TextPattern(TEXT("C.+H"));
FRegexMatcher TextMatcher(TextPattern,TextStr);
if(TextMatcher.FindNext())
{
UE_LOG(MyLog,Warning,TEXT("找到匹配的内容%d-%d"),TextMatcher.GetMatchBeginning(),TextMatcher.GetMatchEnding());
}
FPaths类的使用
- 具体路径类:如FPaths::GameDir()可以获取到游戏根目录。
- 工具类:如FPaths::FileExists()用于判断一个文件是否存在。
- 路径转换类:如:FPaths::ConvertRelativePathToFull()用于将相对路径转换为绝对路径。
XML & JSON
XML
创建一个XML文件,示例如下:
解析XML代码如下: 
JSON
JSON解析要用到JSON模块以及 include"Json.h",使用示例如下: 
文件读写与访问
FPlatformFileManger
读写文件的访问接口
#include "PlatformFileManger.h"
FPlatformFileManger::Get()->GetPlatformFile();
- 拷贝函数
CopyDirectoryTree 递归拷贝某个目录 CopyFile 拷贝当前文件 - 创建函数
CreateDirectory 创建目录 CreateDirectoryTree 创建目录树(路径字符串) - 删除函数
DeleteDirectory 删除指定目录 DeleteDirectoryRecursively 递归删除指定目录 DeleteFile 删除指定文件 - 移动函数
MoveFile 用于移动文件 - 属性函数
DirectoryExists 检查目录是否存在 FileExists 检查文件是否存在 GetStateData 获取文件状态信息 GetAccessTimeStamp 获取当前文件上次访问的时间 SetTimeStamp 设置文件修改的时间 FileSize 获取文件大小 IsReadOnly 文件是否只读 - 遍历函数
IterateDirectory 遍历某个目录 IteratoryDirectoryRecursively 递归遍历某个目录 IterateDirectoryStatRecursively 同上,递归遍历 - 读写函数
OpenRead 打开一个文件用于读取 OpenWrite 打开一个文件用于写入 LoadFileToArray 直接路径指定的文件读取到一个TArray类型的二进制数组中 LoadFileToString 直接路径指定的文件读取到一个FString类型的字符串中 SaveArrayToFile 保存一个二进制数组到文件中 SaveStringToFile 保存一个字符串到文件中 CreateBitmap 在硬件中创建一个BMP文件 LoadANSITextFileToStrings 读取一个ANSI编码的文本文件到一个字符串数组中,每行对应一个FString类型的对象
GConfig类
专门读写配置文件的类
- 写配置
SetString SetInt SetBool SetFloat 示例:四个参数分别是:组别,配置的key,具体的值,配置文件的路径  - 读配置
GetString GetInt …Get系列 示例:注意第三个参数从具体的值变成一个变量的引用  如果要马上把配置操作值写入文件,调用g->Flush()。
UE_LOG
作用:记录程序运行过程中函数调用的过程,参与运算的数据信息,反馈错误。 查看Log: Game模式:在启动参数后加-log。编辑器模式:Window->Developer Tools->Output Log 使用Log:
UE_LOG(MyLog,Log,TEXT("Hello World"));
UE_LOG(MyLog,Warning,TEXT("Hello World"));
UE_LOG(MyLog,Error,TEXT("Hello World"));
自定义Log分类:
DEFINE_LOG_CATEGORY_STATIC(LogMyCategory,Warning,All);
字符串的处理
FName(无法修改,大小写不敏感,哈希表唯一存储),FString(唯一提供修改的字符串类),FText(要显示的字符串)三者可以相互转换。
废弃函数的标记
ue的废弃函数在被调用的时候才会输出。VS宏定义使用__declspec 关键字,输出使用deprecated关键字。
编译器指令实现跨平台
多态:存在一个基类,定义了抽象的接口,独立于操作系统存在。每个操作系统的对应版本继承自这个基类,然后做出自己的实现。 编译期跨平台方案:准备多个平台的实现,通过宏定义切换平台。 通用类:FPlatformMisc Linux:FLinuxPlatformMisc 跨平台方法:typedef FLuminPlatformMisc FPlatformMisc
images
ImageWrapper作为UE所有图像类的抽象层
图片压缩后的数据称为CompressedData 图片未压缩的RGBA数据称为RawData 所有图片都可以被抽象为上面两种数据的组合
- 读取为Tarray二进制数据
- 用SetCompressData填充为压缩数据
- 用GetRawData获取RGB数据
- 读取为Tarray二进制数据
- 用SetCompressData填充为压缩数据
- 用GetRawData获取RGB数据
- 将RGB数据填充到JPG类型的ImageWrapper中
- 用GetCompressData获得压缩后的JPG数据
- 用FFileHelperi写到文件中
转换案例: 
 
- 读取图片文件到二进制数组,获取图片压缩后的数据
- 用ImageWrapper的GetRaw转换成原始的RGB格式
- 填充原始的RGB数据到UTexture数据中
示例如下:   
模块机制
一个模块文件夹应包含Public,Private,.build.cs文件
创建新的模块
- 创建模块文件夹结构
- 创建模块构建文件.build.cs
- 创建模块头文件与实现文件
- 创建模块预编译头文件PrivatePHC.h
- 创建模块的c++声明和定义
快速完成模块创建
这种方法不考虑模块的加载和卸载,不考虑接口的公开和隐藏 在source文件夹下添加如下文件结构: 
各文件对应内容如下:
-
.build.cs  -
.h -
.cpp
创建标准模块结构
以pluginDev为例:   pluginDev.Build.cs  pluginDev.h  pluginDev.cpp 
引入模块
游戏模块:Source->工程名.Target.cs  插件模块:插件名.uplugin 
模块加载的顺序
- 加载PlatformFileModule读取文件
- 加载核心模块FengineLoop::PreInit->LoadCoreModules
- 加载CoreUObject
- 初始化引擎前加载FEngineLoop::LoadPreInitModules
- 加载Engine
- 加载Renderer
- 加载AnimGraphRuntime
UBT
Unreal Build Tool 三个工作阶段: 收集阶段:收集信息。UBT收集环境变量、虚幻引擎源代码目录、虚幻引擎目录、工程目录等一系列的信息。 参数解析阶段:UBT解析传入的命令行参数,确定自己需要生成的目标类型。 实际生成阶段:UBT根据环境和参数,开始生成makefile,确定C++的各种目录的位置。最终开始构建整个项目。此时编译工作交给标准C++编译器。 同时UBT也负责监视是否需要热加载。并且调用UHT收集各个模块的信息。
UHT
Unreal Header Tool
- 能编译引擎却依赖引擎
UBT通过命令行参数告诉UHT游戏模块对应的定义文件在哪里,然后UHT开始三次编译:Public Classes Headers,Public Headers,Private Headers,最终生成.generated.cpp和generated.h文件 - 反射机制
更新记录被UPROPERTY or UFUNCTION标记的信息 - 加载信息
静态全局变量的初始化先于main函数的执行
在.generated.cpp中有一个宏
IMPLEMENT_CLASS
这个宏
- 声明了一个具有独一无二名字的UClassCompiledInDefer<当前类名>静态全局变量实例,可以在main函数之前执行。
- 实现了当前类的GetPrivateStaticClass函数。
core系统
内存分配
采用TBB内存分配,主要是出于以下的原因: (1)虚幻引擎工作在多个线程,而标准内存分配为了避免出现内存分配BUG,是强制同一时间只有一个线程分配内存。导致内存分配的速度大幅度降低。 (2)缓存命中问题。CPU中存在高速缓存,而同一个缓存,一次只能被一个线程访问。 Intel TBB提供了scalable_allocator(ue主要使用):不在同一个内存池中分配内存,解决由于多线程竞争带来的无谓消耗;cache_aligned_allocator:通过缓存对齐,避免假共享。
引擎初始化
两个过程 :
- PreInit :
带有参数CmdLine,能够获得传入的命令行字符串 设置路径:当前程序路径,当前工作目录路径,游戏的工程路径 设置标准输出:设置GLog系统的输出的设备,是输出到命令行还是何处 初始化一部分系统:初始化游戏主线程GameThread;初始化随机数系统;初始化TaskGraph任务系统,按照当前核心数量设置TaskGraph的工作线程数量。 判断游戏启动模式:游戏模式 or 服务器模式 调用LoadCoreModules 调用PreInitModules 调用AppInit函数 - Init:加载到内存的模块,如果有PostEngineInit函数的,都会调用初始化。
- 主循环:
while(!GIsRequestingExit)
{
EngineTick();
}
引擎的Tick按照以下的顺序来更新引擎中的各个状态: □ 更新控制台变量。这些控制台变量可以使用控制台直接设置。 □ 请求渲染线程更新当前帧率文字。 □ 更新当前应用程序的时间,也就是App::DeltaTime。 □ 更新内存分配器的状态。 □ 请求渲染线程刷新当前的一些底层绘制资源。 □ 等待Slate程序的输入状态捕获完成。 □ 更新GEngine,调用GEngine->Tick。 □ 假如现在有个视频正在播放,需要等待视频播放完。之所以在GEngine之后等待,是因为GEngine会调用用户的代码,此时用户有可能会请求播放一个视频。 □ 更新SlateApplication。 □ 更新RHI。 □ 收集下一帧需要清理的UObject对象。
Automation System
ue中的并行和并发 在模块文件夹创建如下文件: Test.cpp 编译保存后回到ue编辑器 Developer Tools->Session Frontend->勾选对应的白框 就可以在Message Output得到一行输出,这种方式可以快速测试代码。
线程
FRunnable对象,多线程异步执行示例如下:  这里声明了一个继承自FRunnable的类,并实现了三个函数Init,Run,Exit,分别放置初始化代码,运行代码,运行退出的清理工作。 启动线程借用FRunnableThread::create(FRunnable对象,线程名字)。
TaskGraph系统
对线程复用实现的系统,原理:将指令和数据打包交给TaskGraph,当有空闲的线程,就会取出其中的Task执行   Task Graph由于采用的是模板匹配,因此并不需要每个Task继承自一个指定的类,而是只要具有指定的几个函数,就能够让模板编译通过。这些函数就是: □ GetTaskName:静态函数,返回当前Task的名字。 □ GetStatId:静态函数,返回当前Task的ID记录类型,你可以借助RETURN_QUICK_DECLARE_CYCLE_STAT宏快速定义一个并返回。 □ GetDesiredThread:可以指定这个Task是在哪个线程执行,关于可选项有哪些,可以查看ENamedThreads::Type。 □ GetSubsequentsMode:这是Task Graph用来进行依赖检查的前置标记,可选包括Track Subsequents和Fire And Forget两个选项。前者表示这个Task有可能是某个其他Task的前置条件,所以Task Graph系统会反复检查这个Task有没有执行完成。后者表示一旦开始就不用去管了,直到执行完毕。也就不能作为其他Task的前置条件。 □ DoTask:最重要的函数,里面是这个Task的执行代码。 而启动一个Task的方式是这样的:  这里的0是构造函数里的ID,运行发现代码在其他存在线程执行,而非创建一个新的线程。
Std::Thread
c++自带多线程 
线程同步系统
ue的线程同步系统是分层级的 最低层包括:FCriticalSection临界区,有一对Lock Unlock操作原语 ue中更先进的线程同步方式,包括
- 投递Task到另一个线程TaskGraph中执行
- 使用TFuture,TPromise。
- 在2的基础上使用Asyne模板
auto Result = Async()EAsyncExecution::Thread,{return 123;} 返回值是一个TFuture对象。
多进程
虚幻引擎同样提供了对进程的封装。在Core模块的GenericPlatformProcess中,可以看到FGenericPlatformProcess类的定义。其提供的CreateProc静态函数能够根据提供的URL启动一个进程,返回FProcHandle类型的进程句柄,并通过管道的形式进行数据交换。
对象模型
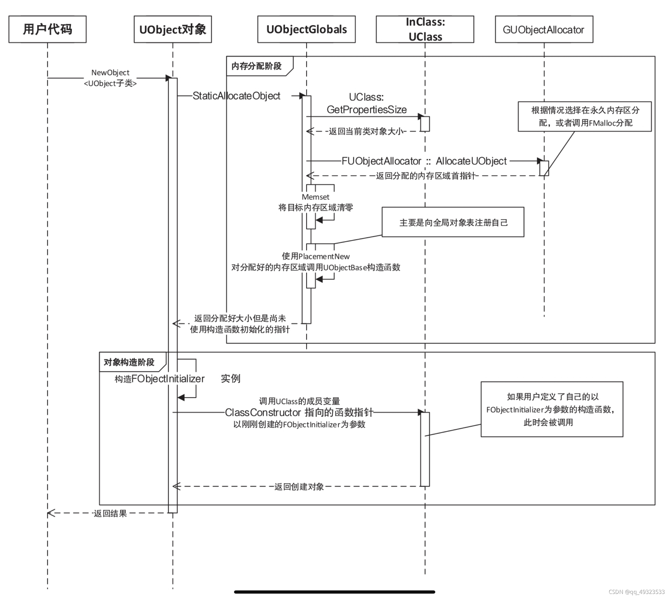
UObject对象
产生:NewObject<T> ,不能直接new产生。 
销毁:垃圾回收系统自动回收。
序列化
序列化是指将一个对象变成更易保存的形式,写入到持久储存中。 反序列化是指将一个数据从持久储存中读取出来,然后还原原先的对象。 UObject的序列化和反序列化都对应函数Serialize
反序列化的框架:
- 实例化一个对象之后,传递一个FArchive参数调用反序列化函数
- 通过GetClass函数获取当前的类信息,通过GetOuter函数获取Outer。这个Outer实际上指定了当前UObject会被作为哪一个对象的子对象进行序列化。
- 判断当前等待序列化的对象的类UClass的信息是否被载入,没有的话:
a.预载入当前的类信息; b.预载入当前类的默认对象CDO的信息。 - 载入名字。
- 载入Outer。
- 载入当前对象的类信息,保存于ObjClass对象中。
- 载入对象的所有脚本成员变量信息。这一步必须在类信息加载后,否则无法根据类信息获得有哪些脚本成员变量需要加载。对应函数为SerializeScriptProperties。a.调用FArchive::MarkScriptSerializationStart函数,标记脚本数据序列化开始;b.调用ObjClass对象的SerializeTaggedProperties,载入脚本定义的成员变量;c.调用MarkScriptSerializationEnd标记脚本数据序列化结束。
ue序列化每个子类不会多次序列化其父类,而是只序列化一份父类,然后序列化子类的差异。而对于自定义类型的序列化,是由序列化类解决的。
UPackage
主要概念: UPackage UObject 这里主要指UPackage中等待被序列化的对象。 UClass 等待被序列化对象对应的类。 UProperty 被UClass持有,存储这个类的属性(成员变量)信息。 FLinkerLoad 继承自FArchive,负责作为“豆腐”处理序列化和反序列化的过程。 CDO (Class Default Object)类默认对象。一个类会在内存中放置一个默认对象,包含默认值。  反序列化 序列化必要的,差异性的数据:被UPROPERTY标记才会被序列化or反序列化 先模塑对象,再还原数据:被模塑的对象会成为其他对象修正指针的基础 对象具有所属关系:由NewObject指定的Outer负责序列化和反序列化 鸭子理论:叫起来像鸭子,看起来像鸭子,动起来像鸭子,那就是鸭子。也就是说,如果一个对象的所有成员变量与原始对象一致(指针的值可以不同,但指向的对象要一致),则该对象就是原始对象。
释放与消亡
UObject销毁需要手动请求ConditionalBeginDestroy。,然后引擎在适当时机销毁之。 一般垃圾回收器会触发销毁,执行析构和回收内存
垃圾回收算法
引用计数算法:👍在运行中逐个清理垃圾,👎指针计数开销大,环形引用无法判断 标记-清扫算法:👍解决了环形引用,👎暂停后大扫除,延迟大;丢垃圾不整理会出现内存碎片 ue中使用引用计数算法:智能指针系统,弱指针方案解决环形引用 特点:精确式GC、追踪式GC,没有搬迁对象,非实时,渐进式 
Actor对象
产生:UWorld::SpawnActor<T> 销毁:垃圾回收系统自动回收
- SpawnActor:
 构造Actor之前的处理:主要是三个内容:检查、获取Actor的模板Template,根据ESpawnActorCollisionHandlingMethod确定是否生成。
- 检查:借助HasAnyClassFlags函数Flag检查:当前类是否被废弃,当前类是否是抽象类,当前类是否真的继承自Actor,传递的Actor的模板是否和当前Actor类型对应,是否在构造函数中创建Actor等。
- 模板:Actor的模塑基础。虚幻引擎允许原型式模塑Actor对象,即从一个已有对象中模塑出一个新的一模一样的对象,而非从类中模塑。如果没有提供模板,当前Actor所属类的CDO将会作为模板。
- 碰撞处理:使用蓝图生成Actor的读者都应该知道,其需要提供一个ESpawn-ActorCollisionHandlingMethod枚举值,用来指定当生成的Actor位置存在碰撞的情况应该如何处理。这里就会根据提供的值进行处理:SpawnParameters.bNoFail 特殊标记值,该标记放于SpawnParameters中,如果设置为真,则忽略所有的碰撞处理,强制生成。DontSpawnIfColliding 在指定位置检测是否有几何碰撞,如果有就放弃生成对象。其他的处理方式,留到生成Actor后进行。
构造Actor后的处理:两个步骤:注册Actor和初始化Actor。
- 添加Actor到当前关卡的Actor列表中。
- 调用PostSpawnInitialize函数。
a.获取Acor的root并计算位置 b.调用DispatchOnComponentsCreated函数,从而调用CreateDe-faultSubobject函数构造出来的组件的OnComponentCreated函数。 c.通过RegisterAllComponents注册所有的Actor组件。实质上调用组件的Reg-isterComponent函数。所以,如果动态生成和添加组件,务必自己手动调用该函数以注册。 d.设置当前Actor的Owner。 e.调用PostActorCreated函数,通知当前Actor已经生成完成。 f.调用FinishSpawning函数:(a) 调用ExecuteConstruction函数。如果当前Actor继承自蓝图Actor类,此时会拉出所有的蓝图父类串成一串,然后从上往下调用蓝图构造函数(此时顺便也会把Timeline组件生成出来)。最后调用用户在蓝图定义的构造函数脚本.(b)调用虚函数OnConstruction,通知C++层,当前脚本构造已经完成。开发者可以重载该函数,介入这一过程。 g.调用PostActorConstruction函数,该函数主要处理了组件的初始化过程。(a) 调用PreInitializeComponents函数。对于Actor来说,这里只处理一件事情:如果当前Actor需要自动获取输入,则试图获取当前PlayerController,然后启用输入;如果当前PlayerController不存在,则调用当前Level的RegisterActorForAutoReceiveInput以启用输入。该函数可以被重载以实现自己的逻辑。(b)调用InitializeComponents,实质是遍历当前所有的组件,调用其Initial-izeComponent函数以通知初始化。这也是一个通知函数,开发者可以重载该函数以实现自己的初始化。父类只是简单设置bHasBeenInitialized为真。(c) 根据前文提到的碰撞处理方式,对当前Actor的位置进行处理。(d)调用PostInitializeComponents。对于Actor类来说,这里只是设置bAc-torInitialized为真,顺便向寻路系统注册自己,然后调用UpdateAllRepli-catedComponents函数。这个函数同样可以重载以实现自己的逻辑。(e) 调用著名的BeginPlay函数。这是这个Actor的第一声“啼哭”,即第一次Tick。接下来这个Actor将会进入自己的Tick循环。
加载
Actor作为UObject的子类,加载的前半部分依然遵循UObject的加载过程,Actor只会调用自己的PostLoad函数做处理。Children数组被标记为了transient,不会参与到序列化中。 游戏世界的初始化过程:
- UWorld::InitializeActorsForPlay 该函数依序调用以下函数:
(1). UWorld::UpdateWorldComponents 添加属于世界(但是不属于任何Actor)的组件,例如绘制线条用的PersistentLineBatcher等。同时如果有其他的子关卡,这里开始更新子关卡的组件。 (2).GEngine->SpawnServerActors 根据服务端的Actor信息,在本地生成对应Actor。 (3).AGameMode::InitGame 调用当前游戏模式的初始化函数。 (4).ULevel::RouteActorInitialize 遍历所有关卡,对Actor进行初始化。此时需要进行的仅仅是通知初始化。故该函数遍历关卡中的所有Actor,执行顺序如下: AActor::PreInitializeComponents AActor::InitializeComponents AActor::PostInitializeComponents AActor::BeginPlay (5).ULevel::SortActorList 对所有关卡(包括子关卡)的Actor对象进行排序整理。这里是针对网络设计的,将Actor按照是否需要网络同步,放入对应数组进行整理。 (6).UNavigationSystem::OnInitializeActors 通知寻路系统开始初始化。 (7).UAISystem::InitializeActorsForPlay 通知AI系统初始化。
希望在Actor生成的时候触发,但不希望在Actor加载的时候触发,可以重载PostActorCreated这类函数。 希望Actor在加载的时候触发,可以重载PostLoad函数。 希望均触发,可以重载BeginPlay函数。
释放与消亡
手动请求Destroy来销毁Actor的过程如下:
- UWorld::DestroyActor Actor的Destroy函数只是一个辅助函数,实际上是请求当前世界来摧毁自己。该函数完成:
Actor::Destroyed 调用该函数通知本Actor已经被摧毁。虽然这个Actor尚未被垃圾回收,但是在这一步发送通知,意味着在此之后不能再访问本Actor。这里也会在网络上通知本Actor被摧毁。 取消绑定子Actor 虽然父级Actor被删除了,但是子Actor不应当被同样删除,因此需要从父级Actor上取消绑定。 Actor::SetOwner(NULL) 将Actor的Owner设置为空,不再参与服务器同步。 UWorld::RemoveActor 从当前世界的Actor列表中移除当前Actor。 Actor::UnregisterAllComponents 通知所有的组件,从世界中取消注册。 Actor::MarkPendingKill 设置PendingKill这个标记,表示当前UObject需要被删除。 Actor::MarkPackageDirty 设置最外侧的Package为Dirty。 Actor::MarkComponentsAsPendingKill 对当前Actor的所有子组件添加Pend-ingKill。 Actor::RegisterAllActorTickFunctions 取消注册所有的Actor Tick函数。 触发垃圾回收 当下一次垃圾回收过程开始的时候,会检测到这个Actor已经没有任何引用(已经从ULevel的ActorList中被取下),且被设置为PendingKill。于是进入到UObject的垃圾回收流程。
渲染系统
渲染线程的启动
虚幻引擎在FEngineLoop::PreInit中对渲染线程进行初始化。具体的位置是在StartRen-deringThread函数里面。 渲染线程的启动位于StartRenderingThread全局函数中。大致来说,这个函数执行了以下内容: (1)创建渲染线程类实例。 (2)通过FRunnableThread::Create函数创建渲染线程。 (3)等待渲染线程准备好从自己的TaskGraph取出任务并执行。 (4)注册渲染线程。 (5)创建渲染线程心跳更新线程。
渲染线程的运行
渲染线程的主要执行内容在全局函数RenderingThreadMain中。游戏线程会借助EQUEUE_Render_COMMAND系列宏,向渲染线程的TaskMap中添加渲染任务。渲染线程则不断提取这些任务添加到RHI命令列表中,由RHI取出线程向GPU发送去执行。
渲染架构
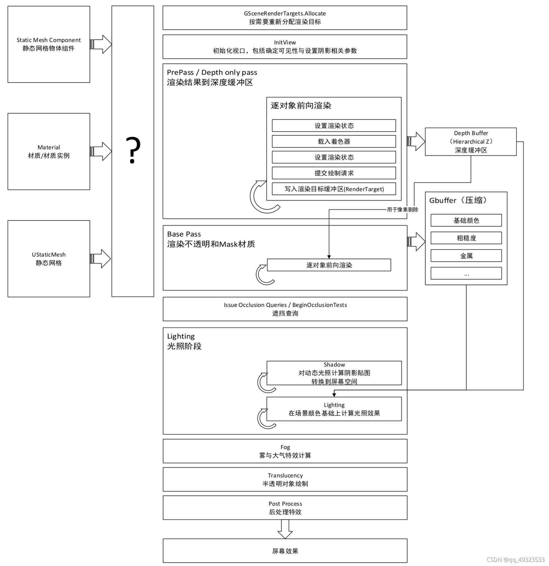
延迟渲染
UE对非透明物体的渲染方式是延迟渲染。 UE对透明物体的渲染方式是前向渲染。 延迟渲染则是将“光照渲染”延迟进行。每次渲染,将会把物体的BaseColor(基础颜色)、粗糙度、表面法线、像素深度等分别渲染成图片,然后根据这几张图,再逐个计算光照。 👍节省光照的计算量,👎半透明物体无法被渲染。 面对半透明物体先进行延迟光照计算,再进行深度排序
渲染过程

- 可见性剔除
剔除过程分为三步:预设置可见性,可见性计算,完成可见性计算。 预设置可见性 对应函数为PreVisibilityFrameSetup。该函数主要执行以下内容: (1)根据当前的画质设置,设置TemporalAA的采样方式,确定采样位置。 (2)设置视口矩阵,包括视口投影矩阵和转换矩阵。 - 可见性计算
可见性计算对应的函数是ComputViewVisibility,主要执行以下内容: (1)初始化视口的一系列用于可视化检测的缓存区。 (2)排除特殊情况,大多数情况下视口都使用平截头体剔除。对应的是模板函数FrustumCull。该函数内部使用了ParallelFor函数来进行并行化的异步剔除。
所谓平截头体剔除就是,摄像机视口的远近平面构成了一个类似梯台的体积,在该体积内的对象会被保留,在该体积外的对象的可视化检测缓冲区对应的比特位就会被设置为0,表示不会被看见。
(3)剔除过小的线框,以加速整体的性能。如果在线框模式下,此时所有的非线框也会被剔除掉。 (4)非线框模式下,对视口范围内的被遮挡物进行剔除 (5)根据所有的可见性位图,设置每个需要渲染的对象的可见性状况 (6)给每个对象返回是否可见的机会 (7)获取所有动态对象的渲染信息,对应函数是每个RenderProxy的Get-DynamicMeshElements函数。 3. 完成可见性计算 对应的函数为PostVisibilityFrameSetup (1)对半透明的物体进行排序,从后往前渲染。 (2)对每个光照确定当前光照可见的对象列表,同样使用平截头体剔除。 (3)初始化雾和大气的常量值,完成对阴影的计算 4. PrePass预处理阶段 目的是降低BasePass的渲染工作量 是否执行取决于NeedPrePass函数的返回结果:只有不是基于分块的GPU和EarlyZPassMode的参数不为DDM_None(或GEarlyZPassMovable!=0)两者同时满足才会进行PrePass计算。
预处理的工作步骤: (1)设置渲染状态SetupPrePassView (2)渲染三个绘制列表 :PositionOnlyDepthDrawList DepthDrawList MaskedDepthDrawList (3)绘制动态的预处理阶段对象 ShouldUseAsOccluder函数询问Render Proxy是否是遮挡物或者可移动 (4)绘制可视对象 对于静态网格体是以TStaticMeshDrawList为单位成批绘制的 每个列表公用以下着色器状态: 顶点描述Vertex Declaration 顶点着色器Vertex Shader 壳着色器Hull Shader 域着色器Domain Shader 像素着色器Pixel Shader 几何着色器Geometry Shader
(5)载入公共着色器信息 SetBoundShaderState载入需要的着色器 SetSharedState 对比较有代表性的TBasePass而言,是设置顶点着色器和像素着色器的参数。如果是透明物体,即透明度设置为Additive、Translucent、Modulate,会在此时再次设置混合模式。 (6)逐元素渲染 元素是BatchElement (7)BasePass将对象的光照信息写入缓存区 (8)设置渲染视口 (9)渲染动态数据 (10)RenderOcclusion 渲染遮挡 尽量剔除屏幕内被遮挡的对象 (11)光照渲染 RenderLights
场景代理SceneProxy
会根据对象信息更新渲染信息
virtual FPrimitiveSceneProxy*CreateSceneProxy()
可重载.
创建新的渲染代理
三个函数: (1)GetMemoryFootprint:跟踪分配内存 (2)GetDynamicMeshElement:收集动态元素时调用 (3)GetViewRelevance:根据传入View判断对象是否可见 示例如下: .h  .cpp  
Shader
Shader的创建
Source->Plugins->ShaderTest->Source->ShaderTest->ShaderTest.build.cs 
 ShaderTest.h
#include "Engine.h"
ShaderTest.cpp
#include "ShaderTest.h"
IMPLEMENT_PRIMARY_GAME_MODULE(FDefaultGameModuleImpl,ShaderTest,"ShaderTest");
在Moudule中增加对ShaderTest的引用
{
"Name":"ShaderTest",
"Type":"Runtime",
"LoadingPhase":"PostConfigInit"
}
定义Shader
测试案例:   定义Shader对应的c++  代码包括这些层级:
- Shader层: 我们的usf文件。
- Shader包裹层(FTestShader): 我们的C++类,提供了与Shader进行交互的诸多功能,比如设置Shader的参数。
- Shader操作层: 可以直接写在单元测试中,也可以被封装为一个单独的类。
-
Shader包裹层,可以看作以下三段: Shader变量声明与定义 这里的变量声明与定义与我们usf文件中的内容是匹配的。 顶点结构描述 在OpenGL和DirectX中,都允许你自己定义顶点包含的数据,而不是规定顶点具体包含哪些信息。例如顶点法线方向、顶点颜色,甚至你可以定义第二套UV。 Shader着色器描述 由于我们的着色器有两个部分:顶点着色器和像素着色器。因此,对应的代码也分为以下两个类: 顶点着色器 顶点着色器部分我们十分简单地用了一个默认定义,因为实际上我们也没有对顶点着色器内容进行任何多余的规定。 像素着色器 像素着色器部分则更加复杂一些。有一个参数StartColor -
Shader操作层 借用 ENQUEUE UNIQUE RENDER COMMAND系列,这个宏将task挂载到渲染线程上,实现了游戏线程向渲染线程发送指令的设计。
材质
材质蓝图(MaterialGraph)依然是一个蓝图,因此UMaterialGraph类继承自UEd-Graph类。比较特殊的部分如下: Material 持有指向对应材质的引用。 UMaterialFunction 当前对应的材质函数。如果这是一个普通材质,那么这个变量为空。 RootNode 根节点。这个节点就是那个有一堆输入端口(BaseColor、粗糙度)的节点。如果是材质函数,这个变量为空。 MaterialInputs 材质输入。是一个FMaterialInputInfo类型的数组。如果是材质函数,这个变量不会被设置。 AddExpression(UMaterialExpressionExpression) 添加一个材质表达式到当前材质蓝图,返回新创建的蓝图节点指针。 LinkGraphNodesFromMaterial() 根据材质信息链接蓝图。 LinkMaterialExpressionsFromGraph() 根据蓝图信息链接材质。 IsInputActive(class UEdGraphPinGraphPin) 判断当前给定的蓝图输入是否可用。
材质相关的c++类
UMaterial
持有逻辑线程相关的材质信息,并作为逻辑线程的访问接口,管理其余两个渲染线程的类。
FMaterial
负责管理渲染资源的类。这里的渲染资源主要就指ShaderMap。其负责处理ShaderMap的编译等。
FMaterialRenderProxy
渲染代理,负责处理渲染相关操作的类。
Slate界面系统
Slate两次排布
(1)首先,递归计算每个控件的大小,父控件会根据子控件来计算自己的大小。 (2)然后,根据控件大小,具体计算出每个控件的绘制位置。 由于有部分控件是“大小可改变”的,因此必须先计算出“固定大小”,才可能实际排布这些控件。
Slate的渲染
- 将控件对象转换为需要绘制的图形面片
- 通过PixelShader和VertexShader使用GPU绘制
- 拿回绘图结果,显示在SWindow中
(1)有些控件对象实际上是可以同时渲染的,只要它们互相不重叠就可以。 (2)重叠的对象必须按照先后次序渲染。 (3)实际上来说,只有SOverlay、SCanvas这样的控件,才会产生控件对象堆叠,类似SVerticalBox这样的控件,是根本不会产生堆叠的。
蓝图
蓝图系统依然是一套依托于虚幻引擎现有UClass、UProperty、UFunction框架,根植于虚幻引擎Unreal Script字节码编译器系统的一套可视化编程系统。这就意味着: (1)蓝图最终编译结果依然会转化为UClass、UProperty、UFunction信息。其中指令代码将会存储于UFunction的信息中。 (2)蓝图本身可以看作是一种可视化版的Unreal Script,是经过转化和经过语法解析生成的字节码。
Schema
部分可重载函数 (1) GetContextMenuActions定义在当前蓝图编辑器中右键菜单的菜单项。通过向FGraphContextMenuBuilder引用中填充内容,实现对右键菜单的定制。 (2) GetGraphContextActions与上面介绍的ContextMenuActions不同之处在于,定义的是右键菜单和拖曳连线之后弹出的菜单公用的菜单项。 (3) CanCreateConnection该函数传入两个UEdGraphPin,判断是否能够建立一条连线。需要注意的是,返回值并非一个布尔值。其通过构造一个FPinConnection-Response作为返回。构造函数中需要传入两个参数,第一个参数为具体的连接结果,第二个参数是一个消息返回,包括: CONNECT_RESPONSE_MAKE可以连接,直接建立起一条连线。 CONNECT_RESPONSE_DISALLOW不准建立连线。 CONNECT_RESPONSE_BREAK_OTHERS_A A(第一个参数)对应的连接头的所有其他连接线都会被截断。 CONNECT_RESPONSE_BREAK_OTHERS_B B(第二个参数)对应的连接头的所有其他连接线都会被截断。 CONNECT_RESPONSE_BREAK_OTHERS_AB两个连接头对应的其他连接线都会被截断。 CONNECT_RESPONSE_MAKE_WITH_CONVERSION_NODE 建立起一条连接线,但会立即产生一个转换节点。
(4) CanMergeNode字面含义为能够合并节点,具体作用不明。 (5) Try系列函数包括TryCreateConnection这样的函数,其主要是在进行具体的连线之前进行一次先行检测,此时返回false作为失败,不会有任何副作用,只是“尝试失败”。这个函数比CanCreateConnection简单,且无副作用。而CanCre-ateConnection的某些返回值是有副作用的。 (6) Debug监视相关函数,包括DoesSupportPinWatching、IsPinBeingWatched、ClearPin-Watch,主要用于设置节点值的监视。 (7) CreateDefaultNodesForGraph为当前UEdGraph创建一个默认节点。许多蓝图都有一个基础节点,例如状态机的入口节点。通过重载该函数可以实现。 (8) Drop系列函数在从外部拖放一个资源对象进入蓝图时触发。包括拖放到蓝图中、拖放到节点上、拖放到Pin上。 (9) CreateConnectionDrawingPolicy创建一个连接线绘制代理。可以通过自定义代理来修改连接线的样式
编辑器
可设置的参数: □ IsEditable是否可以编辑。 □ DisplayAsReadOnly是否以只读方式显示。 □ IsEmpty是否为空。 □ TitleBar编辑器顶部工具栏的控件。
蓝图的编译
一个蓝图会经历以下过程,最终产生出UClass: 类型清空 清空当前类的内容。每个蓝图生成的类,即UBlueprintGeneratedClass,都会被复用,并非被删除后创建新的实例。对应函数为CleanAndSanitizeClass。 创建类成员变量 根据蓝图中的“NewVariables”数组与其他位置定义的类成员变量,创建UProperties。对应的函数为CreateClassVariablesFromBlueprint。 创建成员函数列表 编译器执行这四个过程:处理当前的事件蓝图,处理当前的函数蓝图,对函数进行预编译,创建函数列表。 处理事件蓝图 调用CreateAndProcessUberGraph函数,将所有的事件蓝图复制到一张超大蓝图里面,此时每个节点都有机会去展开自己(例如宏节点)。同时每个事件蓝图都会创建一个FKismetFunctionContext对象与之对应。 处理函数蓝图 普通的函数蓝图通过ProcessOneFunctionGraph函数进行处理。此时每个函数蓝图会被复制到一个暂时的蓝图里面,同时节点有机会被展开。同样地,每个函数蓝图都会有一个FKismetFunctionContext与之对应。 预编译函数 PrecompileFunction函数对函数进行预编译。具体而言,其完成了这样的内容: □ “修剪”蓝图,只有连接的节点才会被保留,无用的节点会被删掉。 □ 运行现在还剩下的节点句柄的RegisterNets函数。 □ 填充函数的骨架:包括参数和局部变量的信息。但是里面还没有脚本代码。 组合和链接类 此时编译器已经获得了当前类的所有属性与函数的信息,可以开始组合和链接类了。包括填充变量链表、填充变量的大小、填充函数表等。这一步本质上产生了一个类的头文件以及一个类默认对象(CDO)。但是缺少类的最终标记以及元数据。 编译函数 请注意这一步还没产生实际的虚拟机码!这一步包括: □ 调用每个节点句柄的Compile函数,从而生成一个FKismetCompiledStatement对象。 □ 调用AppendStatementForNode函数。 完成类编译 填充类的标记和元数据,并从父类中继承需要的标记和元数据。最终进行一系列的最终检测,确保类被正确编译。 后端产生最终代码 后端逐函数地转换节点状态集合为最终代码。如果使用FK-ismetCompilerVMBackend,则产生虚拟机字节码,使用FKismetCppBackend则产生C++代码。 复制类默认值对象属性 借助一个特殊函数——CopyPropertiesForUnrelatedObjects,从而将老的类默认对象的值复制到新的对象中。因为这个转换是通过基于Tag的序列化完成的,因此只要名字没变,值就会被转换过来。而组件则会被重新实例化,并被适当地修复。在整个过程中,生成的新类的默认对象CDO是权威参照。 重新实例化 由于新的类的大小可能会改变,参数也有可能增减,编译器需要对原来的那个类的所有对象进行重新实例化。首先借助TObjectInterator来找到正在编译的类的所有实例,生成一个新的类,然后通过CopyPropertiesForUnrelatedObjects将老实例的值更新到新的实例。 多编译器适配 对于每一个对当前蓝图进行编译的请求(通过调用 FKismet2CompilerModule 的CompileBlueprint函数),FKismet2CompileModule会询问当前所有的Compiler,调用它们的CanCompile函数,询问是否可以编译当前蓝图。
插件
创建插件
执行“Editor”→“Plugins”命令,在打开的窗口右下角单击“New Plugin”,选择相应的插件模板。
插件结构
- .uplugin
每个.uplugin文件代表一个插件 Modules里可添加多个模块。 Type: (1) Runtime在任何情况下都会加载。 (2) RuntimeNoCommandlet Runtime模式但不包含命令。 (3) Developer只在开发(Development)模式和编辑模式下加载,打包(Shipping)后不加载。 (4) Editor只在编辑器启动时加载。 (5) EditorNoCommandlet Editor模式但不包含命令。 (6) Program独立的应用程序。 LoadingPhase用于控制模块加载启动的时机 (1)Default (2)PreDefault:在一般模块加载前加载 (3)PostConfigInit:在关键模块加载前加载 - Resources目录:资源目录,图标模型等等
- Source目录:插件的源码目录
- .Build.cs:模块的配置文件
- PHC:预编译头
模块入口
虚幻引擎4的模块继承自IModuleInterface,在IModuleInterface中包含7个虚函数:StartupModule、PreUnloadCallback、PostLoadCallback、ShutdownModule、SupportsDy-namicReloading、SupportsAutomaticShutdown、IsGameModule, 其中StartupModule为模块入口。
基于Slate的界面
自定义用户界面系统
创建新UI
在Slate中,创建一个新的UI,有SNew与SAssignNew两种方式。 SNew与SAssignNew的主要区别是返回值类型不一样。SNew返回TSharedPtr,而SAssignNew返回TSharedRef。 两种类型可以直接转换
Slate控件的三种类型
在Slate中,控件分为三种类型: (1) Leaf Widgets不带子槽的控件。如显示一块文本的STextBlock。 (2) Panels子槽数量为动态的控件。如垂直排列任意数量子项,形成一些布局规则的SVerticalBox。 (3) Compound Widgets子槽显式命名、数量固定的控件。如拥有一个名为Content的槽(包含按钮中所有控件)的SButton。
控件最终是要放到插槽里。在Slate系统里,容器并不是直接存储控件的,而是容器里的Slot(插槽)来存放控件。插槽的数量决定这个容器是属于什么类型:没有Slot的叫Leaf Widgets;Slot数量不固定的叫Panels;有明确的Slot的叫Compound Widgets。
布局控制
UI布局通常使用Panels类型的控件。常用的有SVerticalBox、SHorizontalBox、SOverlay。 添加子槽 +SVertiaclBox::Slot()[SNew(SButton)]
控件参数和属性
通过SLATE_ATTRIBUTE宏,添加属性。这里需要注意的是,SLATE_ATTRIBUTE必须放在SLATE_BEGIN_ARGS和SLATE_END_ARGS中间。
Delegate控件交互
在SButton.h里是这么定义的:SLATE_EVENT(FOnClicked,OnClicked)。在Slate的宏,一般遵循(类型名,变量名)的规则。所以FOnClicked是一个类型,OnClicked则是具体名字。 SLATE_EVENT专门用于处理这种事件反馈(或者说“回调”或“代理”)。 DECLARE_DELEGATE_TwoParams即自定义一个代理,并指明此代理将会有两个参数,类型为FString。 SLATE_EVENT(FLoginDelegate,OnStartLogin)即暴露一个接口,让SEventTest在实例化(SNew或SAssignNew)的时候,可以传入一个回调方法。 FLoginDelegate OnLoginDelegate是用于存储此回调方法。因为SLATE_EVENT将回调函数传入后,如果不进行存储,那么在构造函数结束后,将无法获取到此函数。因此,在构造函数里。我们就需要将OnLoginDelegate赋值。
自定义皮肤
Style->Set方式添加图片。其中第一个参数为样式的名称,第二个参数指定具体的样式。在图片创建中,我们使用了IMAGE_BRUSH宏。此宏在SimpleWindowStyle.cpp已经定义,除此之外,还有几个宏用于快速创建样式: (1) IMAGE_BRUSH图片。 (2) BOX_BRUSH九宫格缩放样式。 (3) BORDER_BRUSH九宫格缩放样式,但不保留中间部分。 (4) TTF_FONT TTF字体。 (5) OTF_FONT OTF字体。
图标字体
FontAwesome图标字体库。 具体使用方法如下: (1)在Build.cs中添加模块引用(通常在PrivateDependencyModuleNames中添加“Ed-itorStyle”)。 (2)在需要使用图标字体的地方,引用相应头文件(EditorStyleSet.h和EditorFontG-lyphs.h)。 (3)设置字体Font为“FontAwesome”。 (4)设置具体显示的图标。
UMG扩展
UMG系统允许我们以一种可视化的方式编辑UI,相比Slate这种以代码方式编写UI,可视化操作效率高很多。
蓝图扩展
方法一:编辑器->Blueprint Function Library 方法二:c++创建自己的类,继承自UBlueprintFunctionLibrary,然后把要封装的代码写成静态函数
第三方库引用
lib静态链接库的使用
dll动态链接库的使用
自定义资源类型
方法一:c++继承自UDataAsset类class UExampleDataAsset:public UDataAsset 方法二:(1)创建一个继承自UObject的类,该类将会作为你自定义资源的数据模型类。你可以定义自己的字段来存储你希望存储的信息。 (2)创建一个工厂类,该类将会被虚幻引擎识别,然后作为在内容管理器中创建资源的工厂,可以在这里设置你的自定义资源的数据模型的初始值等。
切分为两个模块
一部分是Runtime,运行时需要 一部分是Development和Editor,运行时不需要
创建资源类
继承自UObjectclass UExampleDataAsset:public UObject
|