每天遇到的问题做个汇总
2022/2/19
-
披风效果
动画有动态,我们需要跟随动画我们可以attach ,第三端口连接动画的布料, paint强度尾巴小一点。 1——红色——完全读动画 0——紫色——完全读(给的力场)风场扰乱
遇到的问题:布料拧在一起——原因 remesh造成的点数变化。
attach 里有个速度跟随,运用时候必须两边都有速度。(第一帧计算不出速度需要提前几帧)
有波动的一般都在sop里做好动画在结算blendshape过去

2021/2/20
1.测试了披风 三角面和四边面 三角面横向拉生太大了 ,感觉并不适合披风。 2.23pm 测试了一晚上披风,由于是巨人的披风参数是在把握不准//后面还是缩放到正常比例做的 披风边缘的角会缩紧,翻转——单独给了个大点的bend值——单独给attach动画(这就完全依赖动画了感觉不完美)
人物从大到小变化
布料大小没办法跟住 找到动画locate文件 做原地的!!
2021/2/21
calculate vary 计算出来的 mass是非常小的不是给的数值那样——具体看属性——mass小对应—F=ma也就小动态也就小了-----mass小了布料也就软。 缓存优化 2. 对于斗篷丝带,让他运动自然 == 随机选取一部分点,做attach动画,随笔图颜色amp强度关联(更加随机),如此自然点==
做巨人 time scale可以小一点----这样动态慢也就显得大 1.选取部分点 均匀控制(大小强度一样) 2.画力noise一点——给全部点or随机点——目的让动态自然一点力度随机 要完全跟动画点就要多一点//跟动画的点不应该太多不然褶皱会很多
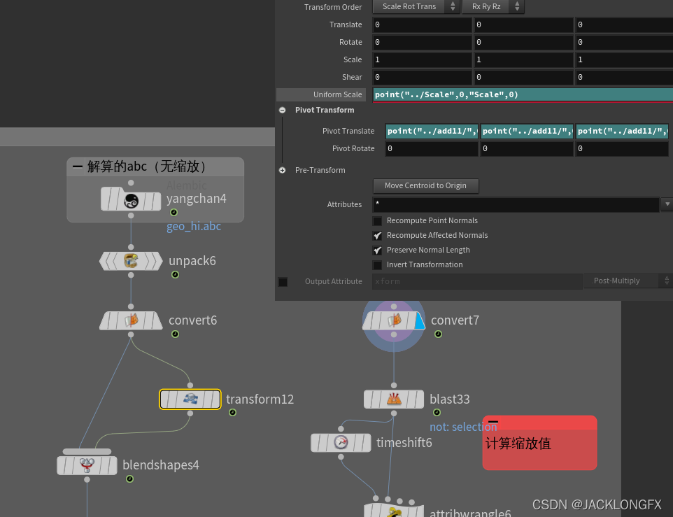
2022 2 22 1.问题出现布料抖动,解决原因solver结算开了2倍的速度导致布料动态过大出现抖动 2.缩放的人物(结算还原),先做原地的结算 i/获得动画做的一个local的球(物体中心) ii/ 动画缩放的模型,获取2个点(同一条线),timeshift一帧。 aw(0端口是原地的线,1端口是带动画的线(得到每帧变大的过程))
vector p1 = point(0,"P",0);
vector p2 = point(0,"P",1);
float dis1 = distance(p1,p2);
vector p3 = point(1,"P",0);
vector p4 = point(1,"P",1);
float dis2 = distance(p3,p4);
f@Scale = dis2/dis1;
解析 线变大了多少=人物变大了多少
还原回去:知道缩放的中心坐标和变化大小  丝带 ==是真tm浪费时间,真的是难算。 今天悟出来一点想法 list一下 首先看动画形状 是否有满意的地方,满意的就可以画画让他跟动画。 靠近 手臂的地方可以attach住。 想要跟动画的地方选区一部分的点去attach自己,(这里有倒立的人pin比attach好用多了)。attach——pin自己会出现奇怪的褶皱——原因:damping太大了导致的。 为了保持和动画一样的动态,测试了attach碰撞体,attach自己,pin自己 得到的结论pin跟的最好。
最好最好的是否可以获得平整的uv,返回原点结算完动态在跟回去??
一切从简——节点太多问题越多 pin 加cloth
飘带制作/太极图制作 思路:放回原点处(通过uv,展平)
问题 :uv是断断续续的 没办法处理 虽然可以用uvflatten1 去处理,可是每帧的都在变,所以没办法解决 (最后在maya自己展平)  在做噪波处理在 pointdeform回去
2. sin
int success; float mask = 1.0; if (int(ch("…/mask_by_attribute"))) { mask = getattrib(0, “point”, chs("…/attribute_mask"), @ptnum, success); } if (ch("…/axis") == 2) { v@P.x = lerp(@P.x, sin(f@Time * ch("…/speedx") + @P.zch("…/frequencyx")) * ch("…/intensityx") + @P.x, mask); v@P.y = lerp(@P.y, sin(f@Time * ch("…/speedy") + @P.zch("…/frequencyy")) * ch("…/intensityy") + @P.y, mask); }
if (ch("…/axis") == 1) { v@P.x = lerp(@P.x, sin(f@Time * ch("…/speedx") + @P.ych("…/frequencyx")) * ch("…/intensityx") + @P.x, mask); v@P.z = lerp(@P.z, sin(f@Time * ch("…/speedy") + @P.ych("…/frequencyy")) * ch("…/intensityy") + @P.z, mask); }
if (ch("…/axis") == 0) { v@P.z = lerp(@P.z, sin(f@Time * ch("…/speedx") + @P.xch("…/frequencyx")) * ch("…/intensityx") + @P.z, mask); v@P.y = lerp(@P.y, sin(f@Time * ch("…/speedy") + @P.xch("…/frequencyy")) * ch("…/intensityy") + @P.y, mask); }
2022/2/25 翻转衣服没有感觉——锁位移太厉害了——没有动画带动
2022/2/28 不死板没有达到效果就是数值不对 披风内部噪波太多,tur太乱了
== 手臂动作太大导致披风甩上去了 解决办法把衣服拉开一点, 如果下面attach了自己记得要softransfer k回去不然就改了动画了—— 需要挂肩膀就在结算的时候看哪里的时候挂上去的这样可以选出点k attach==
|