|
目录
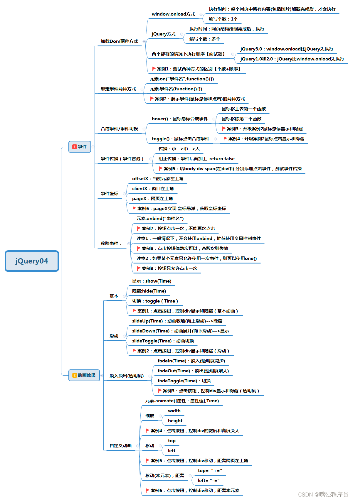
原生态javascript加载函数和jQuery加载函数的使用及区别:
? 1.原生态js加载函数的编写?? 2种形式
2.js中可写多个加载函数的方法(但会被覆盖)
?3.jQuery的加载函数 ?2种 ?一个页面可以出现多次
4.js的加载函数和jQuery的加载函数出现在一个页面,先后顺序版本有关 ?jQuery3.0版本以上 ? js快
jQuery中三种绑定事件的方法:
获取滚动条被滚动的距离:
合成事件hover 鼠标移除与触发:
?事件传播与解绑事件:
jQuery中的动画效果演示:
点击时实现缩放显示和隐藏:
点击时上下隐藏的实现:
实现透明度的淡出,淡去效果:
自定义动画:
自定义变大变小动画:
自定义让div盒子每秒位移增加:
原生态javascript加载函数和jQuery加载函数的使用及区别:
? 1.原生态js加载函数的编写?? 2种形式
??????????? a.window.onload = function(){}?? 1个?? 多个的情况,前者无效 ??????????? b.window.addEventListener('事件名称',function(){});? 多个 ??????????? 在一个页面中出现多个window.onload,前者会覆盖前者 ?
window.onload = function(){
alert('第1个加载函数');
}
window.onload = function(){
alert('第2个加载函数');
}
运行后前面的会被覆盖 所以运行结果是 第二个加载函数
2.js中可写多个加载函数的方法(但会被覆盖)
window.addEventListener('load',function(){
alert("111")
});
window.addEventListener('load',function(){
alert("222")
});
?3.jQuery的加载函数 ?2种 ?一个页面可以出现多次
$(document).ready(function(){
alert(22);
});
// 简写
$(function(){
alert(123);
})
4.js的加载函数和jQuery的加载函数出现在一个页面,先后顺序 版本有关 ?jQuery3.0版本以上 ? js快
window.onload = function(){
alert("原生态js")
}
$(function(){
alert('jQuery')
});
jQuery中三种绑定事件的方法:
// 加载函数
$(function(){
// 1.标签绑定绑定事件的方式
// (1)直接调用click点击事件的方法即可
$("#btn1").click(function(){
alert("我点击了这个按钮")
});
// (2)可以通过标签对象调用on这个方法来绑定一个指定的事件。
$("#btn1").on('click',function(){
alert("on实现的点击");
});
// (3)可以通过调用bind方法进行绑定一个事件
$("#btn1").bind('click',function(){
alert("bind 点击")
});
})
获取滚动条被滚动的距离:
$(window).scroll(function(){
console.log($('body').scrollTop()+$('html').scrollTop())
})
合成事件hover 鼠标移除与触发:
//1.合成事件hover
$(function(){
// 参数中第1个回调函数的作用:鼠标触碰式触发
// 参数中第2个回调函数的作用:鼠标离开式触发
$("#btn2").hover(function(){
console.log('111')
// 标签显示show 属于jQuery中的动画效果
// $("#oDiv").show();
$("#oDiv").css("display","block");
},function(){
console.log('222')
// 标签隐藏
// $("#oDiv").hide();
$("#oDiv").css("display","none");
});
?事件传播与解绑事件:
<!DOCTYPE html>
<html>
<head>
<meta charset="utf-8">
<title></title>
<style type="text/css">
/* a标签属于行内元素,不能设置宽度和高度 */
a{
background-color: red;
/* 转成行内块状 或者块状 */
display: inline-block;
width:150px;
height: 40px;
/* 居中 */
text-align: center;
/* 先获得行高,实现垂直居中 */
line-height: 40px;
/* 去掉下划线 */
text-decoration: none;
}
/* 伪类选择器 */
a:hover{
background-color: yellow;
color: red;
}
</style>
<!-- 引入jQuery库 -->
<!-- <script src="js/jquery-3.3.1.js" type="text/javascript" charset="utf-8"></script> -->
<!-- jQuery1.7 -->
<script src="js/jquery-1.7.2.js" type="text/javascript" charset="utf-8"></script>
<script type="text/javascript">
//1.合成事件hover
$(function(){
// 参数中第1个回调函数的作用:鼠标触碰式触发
// 参数中第2个回调函数的作用:鼠标离开式触发
$("#btn2").hover(function(){
console.log('111')
// 标签显示show 属于jQuery中的动画效果
// $("#oDiv").show();
$("#oDiv").css("display","block");
},function(){
console.log('222')
// 标签隐藏
// $("#oDiv").hide();
$("#oDiv").css("display","none");
});
// toggle事件
$("#btn3").click(function(){
console.log("我点击了");
// 在jQuery中所有的动画效果都是默认改变标签的宽度,高度,透明度
$("#oDiv2").toggle(3000);
})
});
</script>
<!-- 事件传播如何组织 -->
<script type="text/javascript">
// 事件传播:在多个标签中设置点击事件,只允许当前点击的标签有效
// 其它则无效----解决 阻止事件传播
// 阻止事件传播的顺序:从小到大。
$(function(){
// p标签设置一个点击事件
$("p").click(function(){
alert('p段落的点击事件');
return false;//阻止事件传播
})
// 设置oDiv3的点击事件
$("#oDiv3").click(function(){
alert('oDiv3的点击事件')
return false;//直接返回false 阻止传播
})
// $("body").click(function(){
// alert('body点击事件')
// });
// 事件坐标 pageX pageY 都是通过event事件对象调用
$("body").click(function(){
// 获取鼠标所点击的位置
// 鼠标的坐标
console.log(event.pageX+" "+event.pageY);
// // 偏移量 考虑了外边距,边框,内填充
console.log(event.offsetX+" "+event.offsetY);
// // 如果没有滚动条,与pageX和pageY是一样的
// // client 可视区宽度和高度
console.log(event.clientX+" "+event.clientY)
});
});
</script>
<!-- 解绑事件 -->
<script type="text/javascript">
$(function(){
// unbind off
$("#btn4").click(function(){
alert("恭喜你中奖了~");
// 调用解绑事件
$(this).unbind(); 解绑事件
$(this).off(); 第二种解绑事件
// $(this).disable();//禁用 无效
// disabled 是属性 不是样式 不能用css去设置
$(this).attr("disabled","disabled");
});
var index = 1;
$("#btn5").click(function(){
// 点击(奇数次可以,偶数次不行)
// index为奇数的时候可以 为偶数的时候不行
if(index % 2 == 1){
console.log(index);
}
index++;
});
$("#btn6").one('click',function(){
alert("只有一次机会")
})
});
</script>
</head>
<body>
<button id="btn1" disabled="disabled">按钮</button>
<hr>
<!-- 伪类选择器的使用hover -->
<a href="">我的老婆</a>
<hr>
<button type="button" id="btn2">按钮</button>
<div id="oDiv" style="width:100px;height: 100px;background-color: red;display: none;"></div>
<hr >
<button type="button" id = "btn3">toggle</button>
<div id="oDiv2" style="width:100px;height: 100px;background-color: red;display: none;"></div>
<hr>
<h4>事件传播如何阻止</h4>
<div id = "oDiv3" style="width: 200px;height: 200px;background-color: red;">
<br><br><br><br>
<p style="width:100%;height: 20px;background-color: yellow;">我是p段落</p>
</div>
<hr>
<h4>解绑事件</h4>
<button id="btn4">点击抽象</button>
<button id="btn5">点击(奇数次可以,偶数次不行)</button>
<button id="btn6">one方法 一次性</button></button>
</body>
</html>
jQuery中的动画效果演示:
点击时实现缩放显示和隐藏:

function test1() {
// div隐藏和显示
$("div").eq(0).show(2000)
}
function test2() {
// div隐藏和显示
$("div").eq(0).hide(2000)
}
function test3() {
// div隐藏和显示
$("div").eq(0).toggle(1000)
}
点击时上下隐藏的实现:
?
//慢慢隐藏 高度慢慢缩短
function test4() {
$("div").eq(1).slideUp(1000);
}
function test5() {
$("div").eq(1).slideDown(1000);
}
//两个方法的结合
function test6() {
$("div").eq(1).slideToggle(1000);
}
实现透明度的淡出,淡去效果:

//慢慢隐藏 改变透明度慢慢隐藏
function test7() {
$("div").eq(2).fadeIn(1000);
}
function test8() {
$("div").eq(2).fadeOut(1000);
}
//两个方法的结合
function test9() {
$("div").eq(2).fadeToggle(1000);
}
自定义动画:

// 自定义动画
function test10(){
$("div").eq(3).animate({
width:"+=300",
height:"+=300"
},800)
}
自定义变大变小动画:

// 自定义动画 点击变大与变小
var index=1;
function test10(){
if(index%2==1){
$("div").eq(3).animate({
width:"+=10",
height:"+=10"
},800)}else{
$("div").eq(3).animate({
width:"-=10",
height:"-=10"
},800)
}
index++;
}
自定义让div盒子每秒位移增加:

$(function(){
// 定时器 每隔200毫秒加2
window.setInterval(function(){
$("div").last().animate({
left:"+=2px"
},2);
},100);
})
更多内容:

?
|