|
目录
引言
一、动态路由基本原理
二、静态路由与动态路由比较
三、IGP(内部网关型路由协议)
四、RIP的基本概念
五、RIP常规配置
总结
引言
由于局域网的规模越来越大,静态路由协议已经不能满足需求,手动配置复杂且繁多,配置的时候容易遗漏静态路由条目,从而导致局域网无法正常通信,排查也很繁琐,从而引用到了动态路由协议。
一、动态路由基本原理
1、动态路由形成:基于某种路由协议实现
2、动态路由的特点
? ? ? 优点:减少的管理任务;
? ? ? 缺点:占用了网络带宽。
3、动态路由协议概述解释:路由器之间用来交换路由信息的语言。
4、动态路由协议的Metric(度量值):跳数、带宽、负载、时延、可靠性、成本。
5、收敛:是所有路由表都达到一致状态的过程;收敛时间:所需要的时间越短越好。
6、主类路由:IP地址和默认子网掩码相乘得出来的路由
7、跨越主类网络边界:指的是两个不同的主类网络之间的路由网段
二、静态路由与动态路由比较
静态路由:手工配置、配置灵活、节省链路开销
动态路由:自动学习路由、占用带宽、链路开销、规模大。
三、IGP(内部网关型路由协议)
1、距离矢量路由协议:依据从源网络到目标网络所经过的路由器的个数选择路由;
2、链路状态路由协议:综合考虑从源网络到目标网络的各条路径的情况选择路由。
四、RIP的基本概念
1、RIP路由协议学习路由表的过程
? ? ? t1:动态路由不需要手工写路由,路由器之间能够自己相互学习对方的直连路由;
? ? ? t2:学习了对方的完整路由表。
2、①30s更新周期;②路由形成是根据邻居学习来的;③广播更新(版本v1)、组播更新(版本v2);④全路由表更新。
3、RIP度量值为跳数:最大跳数为15跳,16跳为不可达(防止环路);RIP更新时间:每隔30s发送路由更新消息,UDP的520端口;RIP路由更新消息:发送整个路由表信息。
4、执行水平分割可以阻止路由环路的发生(防止路由环路):
? ? ?①从一个接口学习到的路由信息,不再从这个接口发送出去;
? ? ?②同时也能减少路由更新信息占用的链路带宽资源。
5、RIPv1和RIPv2的区别:
| 版本 | RIP v1 | RIP v2 | | 区 别 | 有类路由协议 | 无类路由协议 | | 广播更新(255.255.255.255) | 组播更新(224.0.0.9) | | 不支持VLSM | 支持VLSM | | 自动路由汇总,不可关闭 | 自动汇总可关闭,可手动汇总 | | 不支持不连续子网 | 支持不连续子网 | | 注:VLSM(可变长子网掩码) |
五、RIP常规配置
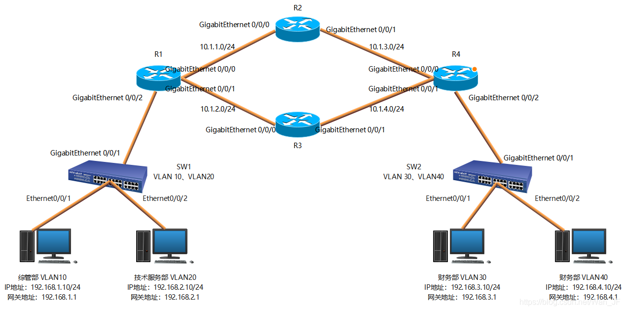
一家公司有四个不同的部门,其中综管部和技术服务部在一栋楼里面,财务部和研发部在另一栋楼里面,两栋楼之间的网络传输经过4台路由器,这四个部门都不在同一个网段,使用四个部门之间都能相互之间访问。

SW1配置: [SW1]vlan batch 10 20(创建VLAN) [SW1]interface Ethernet0/0/1(进入接口) [SW1-Ethernet0/0/1]port link-type access(接口accsee类型) [SW1-Ethernet0/0/1]port default vlan 10(将接口划分到VLAN里) [SW1]interface Ethernet0/0/2(进入接口) [SW1-Ethernet0/0/2]port link-type access(接口accsee类型) [SW1-Ethernet0/0/2]port default vlan 20(将接口划分到VLAN里) [SW1]interface GigabitEthernet 0/0/1(进入接口) [SW1-GigabitEthernet0/0/1]port link-type trunk(接口trunk类型)? [SW1-GigabitEthernet0/0/1]port trunk allow-pass vlan 10 20(端口上允许通过的VLAN )
SW2配置: [SW2]vlan batch 30 40(创建VLAN) [SW2]interface Ethernet0/0/1(进入接口) [SW2-Ethernet0/0/1]port link-type access(接口accsee类型) [SW2-Ethernet0/0/1]port default vlan 30(将接口划分到VLAN里) [SW2]interface Ethernet0/0/2(进入接口) [SW2-Ethernet0/0/2]port link-type access(接口accsee类型) [SW2-Ethernet0/0/2]port default vlan 40(将接口划分到VLAN里) [SW2]interface GigabitEthernet 0/0/1(进入接口) [SW2-GigabitEthernet0/0/1]port link-type trunk(接口trunk类型) [SW2-GigabitEthernet0/0/1]port trunk allow-pass vlan 30 40(端口上允许通过的VLAN )
R1配置: [R1]interface GigabitEthernet 0/0/0(进入接口) [R1-GigabitEthernet0/0/0]ip address 10.1.1.1 255.255.255.0(接口设置IP地址) [R1-GigabitEthernet0/0/0]undo shutdown(开启接口)? [R1]interface GigabitEthernet 0/0/1(进入接口) [R1-GigabitEthernet0/0/1]ip address 10.1.2.1 255.255.255.0?? ?(接口设置IP地址) [R1-GigabitEthernet0/0/1]undo shutdown (开启接口) [R1]interface GigabitEthernet 0/0/2(进入接口) [R1-GigabitEthernet0/0/2]undo shutdown (开启接口) [R1]interface GigabitEthernet 0/0/2.10(进入子接口) [R1-GigabitEthernet0/0/2.10]ip address 192.168.1.1 255.255.255.0(子接口设置IP地址) [R1-GigabitEthernet0/0/2.10]dot1q termination vid 10(子接口封装)?? ? [R1-GigabitEthernet0/0/2.10]arp broadcast enable (开启ARP广播) [R1]interface GigabitEthernet 0/0/2.20(进入子接口) [R1-GigabitEthernet0/0/2.20]ip address 192.168.2.1 255.255.255.0(子接口设置IP地址) [R1-GigabitEthernet0/0/2.20]dot1q termination vid 20(子接口封装)?? ? [R1-GigabitEthernet0/0/2.20]arp broadcast enable (开启ARP广播) [R1]rip(进入rip协议) [R1-rip-1]version 2(版本2) [R1-rip-1]network 10.0.0.0(宣告本地网段) [R1-rip-1]network 192.168.1.0(宣告本地网段) [R1-rip-1]network 192.168.2.0(宣告本地网段) [R1-rip-1]undo summary(关闭自动汇总)
R2配置: [R2]interface GigabitEthernet 0/0/0(进入接口) [R2-GigabitEthernet0/0/0]ip address 10.1.1.2 255.255.255.0?? ?(接口设置IP地址) [R2-GigabitEthernet0/0/0]undo shutdown(开启接口) [R2]interface GigabitEthernet 0/0/1(进入接口) [R2-GigabitEthernet0/0/1]ip address 10.1.3.2 255.255.255.0(接口设置IP地址) [R2-GigabitEthernet0/0/0]undo shutdown(开启接口) [R2]rip(进入rip协议)?? ? [R2-rip-1]version 2(版本2) [R2-rip-1]network 10.0.0.0(宣告本地网段) [R2-rip-1]undo summary (关闭自动汇总)
R3配置: [R3interface GigabitEthernet 0/0/0(进入接口) [R3-GigabitEthernet0/0/0]ip address 10.1.2.3 255.255.255.0(接口设置IP地址) [R3-GigabitEthernet0/0/0]undo shutdown(开启接口) [R3]interface GigabitEthernet 0/0/1(进入接口) [R3-GigabitEthernet0/0/1]ip address 10.1.4.3 255.255.255.0(接口设置IP地址) [R3-GigabitEthernet0/0/0]undo shutdown(开启接口) [R3]rip(进入rip协议) [R3-rip-1]version 2(版本2) [R3-rip-1]network 10.0.0.0(宣告本地网段) [R3-rip-1]undo summary (关闭自动汇总)
R4配置: [R4]interface GigabitEthernet 0/0/0(进入接口) [R4-GigabitEthernet0/0/0]ip address 10.1.3.4 255.255.255.0(接口设置IP地址) [R4-GigabitEthernet0/0/0]undo shutdown(开启接口) [R4]interface GigabitEthernet 0/0/1(进入接口)?? ? [R4-GigabitEthernet0/0/1]ip address 10.1.4.4 255.255.255.0(接口设置IP地址) [R4-GigabitEthernet0/0/1]undo shutdown(开启接口) [R4]interface GigabitEthernet 0/0/2(进入接口) [R4-GigabitEthernet0/0/2]undo shutdown(开启接口) [R4]interface GigabitEthernet 0/0/2.30(进入子接口) [R4-GigabitEthernet0/0/2.10]ip address 192.168.3.1 255.255.255.0(子接口设置IP地址) [R4-GigabitEthernet0/0/2.10]dot1q termination vid 30(子接口封装)?? ? [R4-GigabitEthernet0/0/2.10]arp broadcast enable(开启ARP广播) [R4]interface GigabitEthernet 0/0/2.40(进入子接口) [R4-GigabitEthernet0/0/2.20]ip address 192.168.4.1 255.255.255.0(子接口设置IP地址) [R4-GigabitEthernet0/0/2.20]dot1q termination vid 40(子接口封装)?? ? [R4-GigabitEthernet0/0/2.20]arp broadcast enable(开启ARP广播) [R4]rip(进入rip协议) [R4-rip-1]version 2(版本2) [R4-rip-1]network 10.0.0.0(宣告本地网段) [R4-rip-1]network 192.168.3.0(宣告本地网段) [R4-rip-1]network 192.168.4.0(宣告本地网段) [R4-rip-1]undo summary (关闭自动汇总)
?四个部门之间都能相互访问。
总结
RIP是一种动态路由选择协议,用于自治系统(AS)内的路由信息的传递。基于距离矢量算法,使用“跳数”(即metric)来衡量到达目标地址的路由距离。只与自己相邻的路由器交换信息,范围限制在15跳之内,每隔30s发送路由更新消息,UDP的520端口。
|