|
????????扑街前言:前面说了netty的基本运用、Java的NIO等一系列的知识,这些知识已经可以做一个简单的rpc框架,本篇和下篇我们一起了解一个怎么完成一个rpc框架,当然个只是为了更好的了解rpc框架的基本逻辑,并不是真的可以用于业务使用。(认识到自己是菜鸟的第47天,今天突然记起来是多少天了)
????????在编写具体代码之前,我们要了解什么是rpc框架,它是由什么结构组成的,而最常见RPC框架就是Dubbo。
????????RPC 的主要功能目标是让构建分布式计算(应用)更容易,是一种通过网络从远程计算机程序上请求服务,而不需要了解底层网络技术的协议规范,简单的来说就是像调用本地服务一样调用远程服务,对开发者而言是透明的。
RPC的优势
- RPC框架一般使用长链接,不必每次通信都要3次握手,减少网络开销。
- RPC框架一般都有注册中心,有丰富的监控管理。
- 发布、下线接口、动态扩展等,对调用方来说是无感知、统一化的操作。
- 协议私密,安全性较高。
- rpc 能做到协议更简单内容更小,效率更高。
- rpc是面向服务的更高级的抽象,支持服务注册发现,负载均衡,超时重试,熔断降级等高级特性。
RPC架构设计
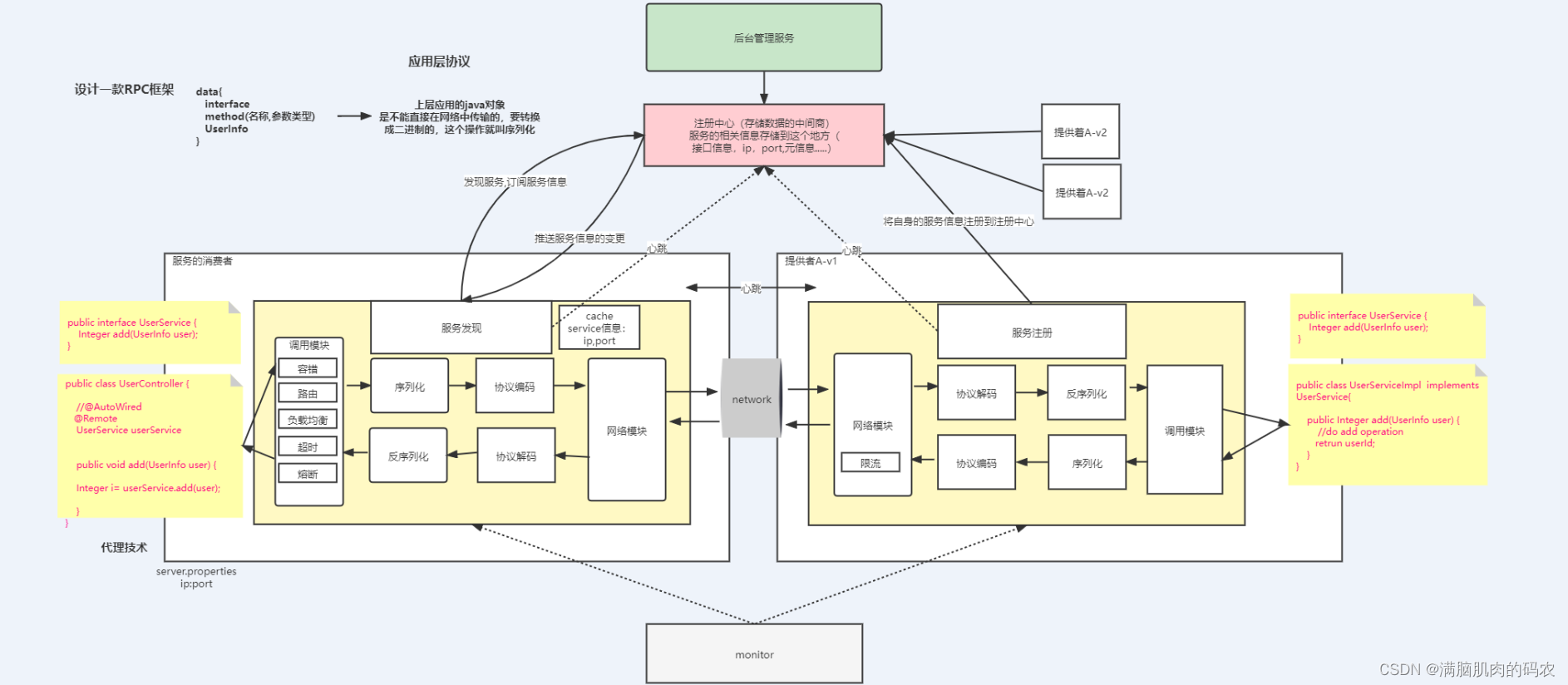
????????一幅图片解释整个rpc的架构设计

? ? ? ? 上述简单描述一下rpc的一些简单概念,那么首先来编写服务端的代码,因为服务端的编写难度要小于客户端。从上面图片可以看出服务端主要是:服务注册(这里用zookeeper作为注册中心)、监听端口接收连接(包括请求解码、响应编码、请求处理,而编码和解码又有一次编、解码和二次编、解码)。当然这是简单的基本功能,比如限流、健康监测之类的后续再说,先迈出第一步很重要。

?zookeeper
? ? ? ? 在代码开始之前,还需要简单的了解zookeeper的安装和使用,安装就是在zookeeper的官网下载一下最新的稳定版本,然后解压,打开bin目录,运行zkServer.cmd即可。具体的详细下篇文章再说,本篇文章重点是rpc框架的基本编写。至于Java中使用zookeeper,可以类比Redis的使用,Redis为Java提供了两个客户端 Jedis 和 Redisson,下面代码我们也是使用zookeeper了一个客户端?zkclient。

代码逻辑示例
????????上述内容结合之前文章的相关的网络编程内容,可以先写一个服务端,代码如下。 首先结合上面的流程图,大致说一下逻辑。1、需要一个引导类,用于引导整个rpc服务的启动;2、有一个启动器,在启动器中完成服务注册和基于netty的监听;3、需要一个服务注册的server,基于zookeeper实现服务注册,需要封装zookeeper的连接和调用;4、需要一个netty的server,实现一次、二次编解码,并且实现请求处理调用具体的业务逻辑。
引导类
? ? ? ? 这里单独说明一下@PostConstruct注解,这个具体作用是当这个类被注册bean的时候,会运行一次被修饰的方法,但是在jdk9之后就去除了。
import org.springframework.beans.factory.annotation.Autowired;
import org.springframework.context.annotation.Configuration;
import javax.annotation.PostConstruct;
@Configuration
public class RpcServerBootstrap {
@Autowired
private RpcServerRnner rpcServerRnner;
@PostConstruct
public void initRpcServer (){
// 运行启动器
rpcServerRnner.run();
}
}
启动器
import com.rpc.server.registry.RpcRegistry;
import org.springframework.beans.factory.annotation.Autowired;
import org.springframework.stereotype.Component;
import javax.annotation.Resource;
@Component
public class RpcServerRnner {
@Autowired
private RpcRegistry rpcRegistry;
@Resource
private RpcServer rpcServer;
/**
* 用于服务注册和netty监听
*/
public void run () {
// 服务注册
rpcRegistry.serviceRegistry();
// 启动服务,监听端口,接收连接请求
rpcServer.start();
}
}
配置信息对象
import lombok.Data;
import org.springframework.beans.factory.annotation.Value;
import org.springframework.stereotype.Component;
@Data
@Component
public class RpcServerConfiguration {
/**
* ZK根节点名称
*/
@Value("${rpc.server.zk.root}")
private String zkRoot;
/**
* ZK地址信息
*/
@Value("${rpc.server.zk.addr}")
private String zkAddr;
/**
* RPC通讯端口
*/
@Value("${rpc.network.port}")
private int rpcPort;
/**
* Spring Boot 服务端口
*/
@Value("${server.port}")
private int serverPort;
/**
* ZK连接超时时间配置
*/
@Value("${rpc.server.zk.timeout:10000}")
private int connectTimeout;
}
zookeeper客户端连接
import org.I0Itec.zkclient.ZkClient;
import org.springframework.beans.factory.annotation.Autowired;
import org.springframework.context.annotation.Bean;
import org.springframework.context.annotation.Configuration;
@Configuration
public class ServerZkClientConfig {
/**
* RPC服务端配置
*/
@Autowired
private RpcServerConfiguration rpcServerConfiguration;
/**
* 声音ZK客户端
* @return
*/
@Bean
public ZkClient zkClient() {
return new ZkClient(rpcServerConfiguration.getZkAddr(), rpcServerConfiguration.getConnectTimeout());
}
}
zookeeper连接操作接口
import org.I0Itec.zkclient.ZkClient;
import org.springframework.beans.factory.annotation.Autowired;
import org.springframework.stereotype.Component;
/**
* Zookeeper连接操作接口
*/
@Component
public class ServerZKit {
@Autowired
private ZkClient zkClient;
@Autowired
private RpcServerConfiguration rpcServerConfiguration;
/***
* 根节点创建
*/
public void createRootNode() {
boolean exists = zkClient.exists(rpcServerConfiguration.getZkRoot());
if (!exists) {
zkClient.createPersistent(rpcServerConfiguration.getZkRoot());
}
}
/***
* 创建其他节点
* @param path
*/
public void createPersistentNode(String path) {
String pathName = rpcServerConfiguration.getZkRoot() + "/" + path;
boolean exists = zkClient.exists(pathName);
if (!exists) {
zkClient.createPersistent(pathName);
}
}
/***
* 创建节点
* @param path
*/
public void createNode(String path) {
String pathName = rpcServerConfiguration.getZkRoot() + "/" + path;
boolean exists = zkClient.exists(pathName);
if (!exists) {
zkClient.createEphemeral(pathName);
}
}
}
用于服务请求连接的注解
import org.springframework.core.annotation.AliasFor;
import org.springframework.stereotype.Component;
import java.lang.annotation.*;
@Component
@Target(ElementType.TYPE)
@Retention(RetentionPolicy.RUNTIME)
@Documented
public @interface HrpcService {
/**
* 等同于@Component的value
* @return
*/
@AliasFor(annotation = Component.class)
String value() default "";
/**
* 服务接口Class
* @return
*/
Class<?> interfaceClass() default void.class;
/**
* 服务接口名称
* @return
*/
String interfaceName() default "";
/**
* 服务版本号
* @return
*/
String version() default "";
/**
* 服务分组
* @return
*/
String group() default "";
}
创建一个Spring的Bean工厂,用于封装获取IOC容器中的bean信息
import org.springframework.beans.BeansException;
import org.springframework.beans.factory.support.DefaultListableBeanFactory;
import org.springframework.context.ApplicationContext;
import org.springframework.context.ApplicationContextAware;
import org.springframework.stereotype.Component;
import java.lang.annotation.Annotation;
import java.util.Map;
@Component
public class SpringBeanFactory implements ApplicationContextAware {
/**
* ioc容器
*/
private static ApplicationContext context;
@Override
public void setApplicationContext(ApplicationContext applicationContext) throws BeansException {
context = applicationContext;
}
/*public static ApplicationContext getApplicationContext() {
return context;
}*/
/**
* 根据Class获取bean
* @param cls
* @param <T>
* @return
*/
public static <T> T getBean(Class<T> cls) {
return context.getBean(cls);
}
/**
* 根据beanName获取bean
* @param beanName
* @return
*/
public static Object getBean(String beanName) {
return context.getBean(beanName);
}
/***
* 获取有指定注解的对象
* @param annotationClass
* @return
*/
public static Map<String, Object> getBeanListByAnnotationClass(Class<? extends Annotation> annotationClass) {
return context.getBeansWithAnnotation(annotationClass);
}
/**
* 向容器注册单例bean
* @param bean
*/
public static void registerSingleton(Object bean) {
DefaultListableBeanFactory beanFactory = (DefaultListableBeanFactory) context.getAutowireCapableBeanFactory();
// 让bean完成Spring初始化过程中所有增强器检验,只是不重新创建bean
beanFactory.applyBeanPostProcessorsAfterInitialization(bean,bean.getClass().getName());
//将bean以单例的形式入驻到容器中,此时通过bean.getClass().getName()或bean.getClass()都可以拿到放入Spring容器的Bean
beanFactory.registerSingleton(bean.getClass().getName(),bean);
}
}
服务注册
? ? ? ? 上面的准备工作基本上就做完了,下面开始正式的逻辑代码。这里提一点,当spring boot整合这个自定义框架的时候,可以有很多方式,这个不再细说,可以参考文章spring boot的自动配置,这里可以直接粗暴一点在spring boot项目的启动类上@SpringBootApplication(scanBasePackages ={"包路径","包路径"})。
? ? ? ? 再说一下@component 注解,这是由spring 提供,被其修饰的类被声明为spring 的组件,简单来说就是创建bean并放置IOC容器中。
/**
* 服务注册接口
*/
public interface RpcRegistry {
/**
* 服务注册
*/
void serviceRegistry();
}
import com.rpc.annotation.HrpcService;
import com.rpc.server.config.RpcServerConfiguration;
import com.rpc.server.registry.RpcRegistry;
import com.rpc.spring.SpringBeanFactory;
import com.rpc.util.IpUtil;
import lombok.extern.slf4j.Slf4j;
import org.springframework.stereotype.Component;
import java.util.Map;
@Component
@Slf4j
public class ZkRegistry implements RpcRegistry {
/**
* 封装的bean工厂
*/
@Autowired
private SpringBeanFactory springBeanFactory;
/**
* 封装的zookeeper的客户端
*/
@Autowired
private ServerZKit zKitClient;
/**
* 配置信息对象
*/
@Autowired
private RpcServerConfiguration rpcServerConfiguration;
@Override
public void serviceRegistry() {
/*
* 1、首先要获取被HrpcService 注解修饰的,IOC中的所有的bean信息
* 2、拿到bean之后,再获取bean上的HrpcService 注解对象
* 3、拿到HrpcService 注解上面的接口信息
* 4、创建zookeeper上的根节点,并获取服务端ip和配置文件中的zookeeper端口,创建以接口名称为key,ip+端口为value的子节点
* 5、注册成功
*/
// 获取被HrpcService 注解修饰的,IOC中的所有的bean信息
Map<String, Object> annotationClass = springBeanFactory.getBeanListByAnnotationClass(HrpcService.class);
// 没被注册信息,直接结束
if (annotationClass == null || annotationClass.size() < 0){
return;
}
// 迭代所有的bean
for (Object bean : annotationClass.values()) {
// 获取HrpcService 注解信息
HrpcService hrpcService = bean.getClass().getAnnotation(HrpcService.class);
// 获取HrpcService 注解的interfaceClass属性,也就是接口对象
Class<?> interfaceClass = hrpcService.interfaceClass();
// 获取接口的名称
String name = interfaceClass.getName();
/*
* 开始往zookeeper添加节点
*/
// 根节点
zKitClient.createRootNode();
// 子节点,用于接口名称
zKitClient.createPersistentNode(name);
// 获取ip
String ip = IpUtil.getRealIp();
// ip + 端口
String node = ip + rpcServerConfiguration.getZkAddr();
// 子节点对应下级节点
zKitClient.createNode(name + "/" + node);
// 打印日志
log.info("服务{}-{}注册成功", name, node);
}
}
}
序列化工具
import io.protostuff.LinkedBuffer;
import io.protostuff.ProtostuffIOUtil;
import io.protostuff.Schema;
import io.protostuff.runtime.RuntimeSchema;
import lombok.extern.slf4j.Slf4j;
import java.util.*;
import java.util.concurrent.CopyOnWriteArrayList;
/**
* @description
* @author: ts
* @create:2021-04-08 10:31
*/
@Slf4j
public class ProtostuffUtil {
//存储因为无法直接序列化/反序列化 而需要被包装的类型Class
private static final Set<Class<?>> WRAPPER_SET = new HashSet<Class<?>>();
static {
WRAPPER_SET.add(List.class);
WRAPPER_SET.add(ArrayList.class);
WRAPPER_SET.add(CopyOnWriteArrayList.class);
WRAPPER_SET.add(LinkedList.class);
WRAPPER_SET.add(Stack.class);
WRAPPER_SET.add(Vector.class);
WRAPPER_SET.add(Map.class);
WRAPPER_SET.add(HashMap.class);
WRAPPER_SET.add(TreeMap.class);
WRAPPER_SET.add(LinkedHashMap.class);
WRAPPER_SET.add(Hashtable.class);
WRAPPER_SET.add(SortedMap.class);
WRAPPER_SET.add(Object.class);
}
//注册需要使用包装类进行序列化的Class对象
public static void registerWrapperClass(Class<?> clazz) {
WRAPPER_SET.add(clazz);
}
/**
* 将对象序列化为字节数组
* @param t
* @param useWrapper 为true完全使用包装模式 为false则选择性的使用包装模式
* @param <T>
* @return
*/
public static <T> byte[] serialize(T t,boolean useWrapper) {
Object serializerObj = t;
if (useWrapper) {
serializerObj = SerializeDeserializeWrapper.build(t);
}
return serialize(serializerObj);
}
/**
* 将对象序列化为字节数组
* @param t
* @param <T>
* @return
*/
public static <T> byte[] serialize(T t) {
//获取序列化对象的class
Class<T> clazz = (Class<T>) t.getClass();
Object serializerObj = t;
if (WRAPPER_SET.contains(clazz)) {
serializerObj = SerializeDeserializeWrapper.build(t);//将原始序列化对象进行包装
}
return doSerialize(serializerObj);
}
/**
* 执行序列化
* @param t
* @param <T>
* @return
*/
public static <T> byte[] doSerialize(T t) {
//获取序列化对象的class
Class<T> clazz = (Class<T>) t.getClass();
//获取Schema
// RuntimeSchema<T> schema = RuntimeSchema.createFrom(clazz);//根据给定的class创建schema
/**
* this is lazily created and cached by RuntimeSchema
* so its safe to call RuntimeSchema.getSchema() over and over The getSchema method is also thread-safe
*/
Schema<T> schema = RuntimeSchema.getSchema(clazz);//内部有缓存机制
/**
* Re-use (manage) this buffer to avoid allocating on every serialization
*/
LinkedBuffer buffer = LinkedBuffer.allocate(LinkedBuffer.DEFAULT_BUFFER_SIZE);
byte[] protostuff = null;
try {
protostuff = ProtostuffIOUtil.toByteArray(t, schema, buffer);
} catch (Exception e){
log.error("protostuff serialize error,{}",e.getMessage());
}finally {
buffer.clear();
}
return protostuff;
}
/**
* 反序列化
* @param data
* @param clazz
* @param <T>
* @return
*/
public static <T> T deserialize(byte[] data,Class<T> clazz) {
//判断是否经过包装
if (WRAPPER_SET.contains(clazz)) {
SerializeDeserializeWrapper<T> wrapper = new SerializeDeserializeWrapper<T>();
ProtostuffIOUtil.mergeFrom(data,wrapper,RuntimeSchema.getSchema(SerializeDeserializeWrapper.class));
return wrapper.getData();
}else {
Schema<T> schema = RuntimeSchema.getSchema(clazz);
T newMessage = schema.newMessage();
ProtostuffIOUtil.mergeFrom(data,newMessage,schema);
return newMessage;
}
}
private static class SerializeDeserializeWrapper<T> {
//被包装的数据
T data;
public static <T> SerializeDeserializeWrapper<T> build(T data){
SerializeDeserializeWrapper<T> wrapper = new SerializeDeserializeWrapper<T>();
wrapper.setData(data);
return wrapper;
}
public T getData() {
return data;
}
public void setData(T data) {
this.data = data;
}
}
}
一次编码
import io.netty.handler.codec.LengthFieldBasedFrameDecoder;
/**
* 一次解码
*/
public class FrameDecoder extends LengthFieldBasedFrameDecoder {
public FrameDecoder() {
super(Integer.MAX_VALUE, 0, 4, 0, 4);
}
}
二次编码
import com.rpc.util.ProtostuffUtil;
import io.netty.buffer.ByteBuf;
import io.netty.channel.ChannelHandlerContext;
import io.netty.handler.codec.MessageToMessageEncoder;
import lombok.extern.slf4j.Slf4j;
import java.util.List;
/**
* 服务端的二次编码
*/
@Slf4j
public class RpcResponseEncoder extends MessageToMessageEncoder<ByteBuf> {
@Override
protected void encode(ChannelHandlerContext ctx, ByteBuf msg, List<Object> out) throws Exception {
/*
* 首先将传入的ByteBuf 序列化为一个byte 数组
* 然后用ChannelHandlerContext 构建一个buffer对象
* 最后写入buffer,添加out写出
*/
try {
// 使用序列化工具,将msg序列化
byte[] bytes = ProtostuffUtil.serialize(msg);
// 由ctx分配构建一个buffer对象
ByteBuf buffer = ctx.alloc().buffer(bytes.length);
// 将数据交给buffer
buffer.writeBytes(bytes);
// 添加写出
out.add(buffer);
} catch (Exception e) {
// 异常
log.error("RpcResponseEncoder exception ,msg={}",e.getMessage());
}
}
}
一次解码
import io.netty.handler.codec.LengthFieldPrepender;
/**
* 一次解码
*/
public class FrameEncoder extends LengthFieldPrepender {
public FrameEncoder() {
super(4);
}
}
二次解码
import com.itheima.rpc.util.ProtostuffUtil;
import io.netty.buffer.ByteBuf;
import io.netty.channel.ChannelHandlerContext;
import io.netty.handler.codec.MessageToMessageEncoder;
import lombok.extern.slf4j.Slf4j;
import java.util.List;
/**
* 服务端的二次编码
*/
@Slf4j
public class RpcResponseEncoder extends MessageToMessageEncoder<ByteBuf> {
@Override
protected void encode(ChannelHandlerContext ctx, ByteBuf msg, List<Object> out) throws Exception {
/*
* 首先将传入的ByteBuf 序列化为一个byte 数组
* 然后用ChannelHandlerContext 构建一个buffer对象
* 最后写入buffer,添加out写出
*/
try {
// 使用序列化工具,将msg序列化
byte[] bytes = ProtostuffUtil.serialize(msg);
// 由ctx分配构建一个buffer对象
ByteBuf buffer = ctx.alloc().buffer(bytes.length);
// 将数据交给buffer
buffer.writeBytes(bytes);
// 添加写出
out.add(buffer);
} catch (Exception e) {
// 异常
log.error("RpcResponseEncoder exception ,msg={}",e.getMessage());
}
}
}
响应对象
import lombok.AllArgsConstructor;
import lombok.Builder;
import lombok.Data;
import lombok.NoArgsConstructor;
@Data
@Builder
@NoArgsConstructor
@AllArgsConstructor
public class RpcResponse {
private String requestId;
private Object result;
private Throwable cause;
public boolean isError() {
return cause != null;
}
}
请求对象
import lombok.AllArgsConstructor;
import lombok.Builder;
import lombok.Data;
import lombok.NoArgsConstructor;
@Data
@Builder
@NoArgsConstructor
@AllArgsConstructor
public class RpcRequest {
private String requestId;
private String className;
private String methodName;
private Class<?>[] parameterTypes;
private Object[] parameters;
}
业务逻辑调用Handler
import com.itheima.rpc.data.RpcRequest;
import com.itheima.rpc.data.RpcResponse;
import com.itheima.rpc.spring.SpringBeanFactory;
import io.netty.channel.ChannelHandlerContext;
import io.netty.channel.SimpleChannelInboundHandler;
import lombok.extern.slf4j.Slf4j;
import java.lang.reflect.InvocationTargetException;
import java.lang.reflect.Method;
/**
* 客户端请求业务调用
*/
@Slf4j
public class RpcRequestHandler extends SimpleChannelInboundHandler<RpcRequest> {
@Override
protected void channelRead0(ChannelHandlerContext ctx, RpcRequest rpcRequest) throws Exception {
/*
* 先创建请求对应的响应对象
* 从请求对象中获取相关接口信息,接口名称、方法名称、参数类型、参数
* 根据接名称从容器中获取bean
* 用反射,根据方法和参数类型拿到Method 对象
* 将参数传入Method 对象,然后运行,拿到返回值
* 将返回值给到响应对象
* 一定要将响应对象回写给客户端
*/
log.info("服务端收到的请求是:{}",rpcRequest);
// 构建响应对象
RpcResponse rpcResponse = new RpcResponse();
// 于请求对象关联
rpcResponse.setRequestId(rpcRequest.getRequestId());
try {
// 接口名称
String interfaceName = rpcRequest.getClassName();
// 方法名称
String methodName = rpcRequest.getMethodName();
// 参数类型
Class<?>[] parameterTypes = rpcRequest.getParameterTypes();
// 实际参数
Object[] parameters = rpcRequest.getParameters();
// 从容器中获取bean实例
Object bean = SpringBeanFactory.getBean(Class.forName(interfaceName));
// 反射获取method 对象
Method method = bean.getClass().getMethod(methodName, parameterTypes);
// 执行对应方法,拿到返回值
Object result = method.invoke(bean, parameters);
// 添加到响应对象
rpcResponse.setResult(result);
} catch (Exception e) {
log.error("RpcRequestHandler exception,msg={}",e.getMessage());
rpcResponse.setCause(e);
} finally {
// 将结果写回
log.info("向客户端发送响应,{}",rpcResponse);
ctx.writeAndFlush(rpcResponse);
}
}
}
netty代码实现
import com.rpc.netty.codec.FrameDecoder;
import com.rpc.netty.codec.FrameEncoder;
import com.rpc.netty.codec.RpcRequestDecoder;
import com.rpc.netty.codec.RpcResponseEncoder;
import com.rpc.netty.handler.RpcRequestHandler;
import com.rpc.server.boot.RpcServer;
import com.rpc.server.config.RpcServerConfiguration;
import io.netty.bootstrap.ServerBootstrap;
import io.netty.channel.ChannelFuture;
import io.netty.channel.ChannelInitializer;
import io.netty.channel.ChannelOption;
import io.netty.channel.ChannelPipeline;
import io.netty.channel.nio.NioEventLoopGroup;
import io.netty.channel.socket.SocketChannel;
import io.netty.channel.socket.nio.NioServerSocketChannel;
import io.netty.util.NettyRuntime;
import io.netty.util.concurrent.DefaultThreadFactory;
import org.springframework.beans.factory.annotation.Autowired;
public class NettServer implements RpcServer {
@Autowired
private RpcServerConfiguration rpcServerConfiguration;
@Override
public void start() {
/*
* 首先要获取三个线程池,用于注册serverSocketChannel、socketChannel 还有业务逻辑处理(即请求调用)
* 再构建引导类,并配置先关信息,将注册请求和处理读写的线程池配置到引导类中,然后配置好相关的 handler(第一、二次编解码,请求调用),注意请求调用使用线程池做处理
* 最后启动引导类,绑定监听端口,设置同步
* 监控等待关闭
* 优雅的关闭线程池
*/
// 构建注册serverSocketChannel 的线程池
NioEventLoopGroup boss = new NioEventLoopGroup(1, new DefaultThreadFactory("boss"));
// 构建注册socketChannel 的线程池
NioEventLoopGroup worker = new NioEventLoopGroup(0, new DefaultThreadFactory("worker"));
// 构建业务调用的线程池
NioEventLoopGroup rpcRequestHandler = new NioEventLoopGroup(NettyRuntime.availableProcessors() * 2, new DefaultThreadFactory("reqRequestHandler"));
// 业务逻辑调用
RpcRequestHandler requestHandler = new RpcRequestHandler();
try {
// 构建引导类
ServerBootstrap serverBootstrap = new ServerBootstrap();
// 配置引导类
serverBootstrap.group(boss, worker)
.channel(NioServerSocketChannel.class)
.option(ChannelOption.SO_BACKLOG,1024)
.childOption(ChannelOption.TCP_NODELAY,true)
.childOption(ChannelOption.SO_KEEPALIVE,true)
.childHandler(new ChannelInitializer<SocketChannel>() {
@Override
protected void initChannel(SocketChannel socketChannel) throws Exception {
// 获取 pipeline
ChannelPipeline pipeline = socketChannel.pipeline();
/*
* 配置 handler
*/
// 一级编码
pipeline.addLast("FrameEncoder", new FrameEncoder());
// 二级编码
pipeline.addLast("RpcResponseEncoder", new RpcResponseEncoder());
// 一级解码
pipeline.addLast("FrameDecoder", new FrameDecoder());
// 二级解码
pipeline.addLast("RpcRequestDecoder", new RpcRequestDecoder());
// 业务线程池调用
pipeline.addLast(rpcRequestHandler, "requestHandler", requestHandler);
}
});
// 启动引导类,监听端口,设置同步
ChannelFuture future = serverBootstrap.bind(rpcServerConfiguration.getRpcPort()).sync();
// 监控等待关闭
future.channel().closeFuture().sync();
} catch (Exception e) {
// 异常
e.printStackTrace();
} finally {
/*
* 优雅的关闭各个线程池
*/
boss.shutdownGracefully();
worker.shutdownGracefully();
rpcRequestHandler.shutdownGracefully();
}
}
}
? ? ? ? 上述内容就已经完成了一个服务端的创建,后续文章在说客户端,本次结束。
|