理论部分
Nginx与LVS对比
nginx是基于反向代理的负载均衡,是七层负载均衡。客户端和Nginx是要进行3次握手、四次分手的。  LVS是基于四层(也可以说三层半)的负载均衡。没有三次握手四次分手,只是在四次偷窥数据包中的IP地址、MAC地址、端口号等,然后就把数据包转发给了真实服务器。所以性能比七层负载均衡的Nginx要强很多。 
keepalived功能推导
 
实验手册

实操部分
node01清空LVS
ipvsadm -lnc
ipvsadm -ln
ipvsadm -C
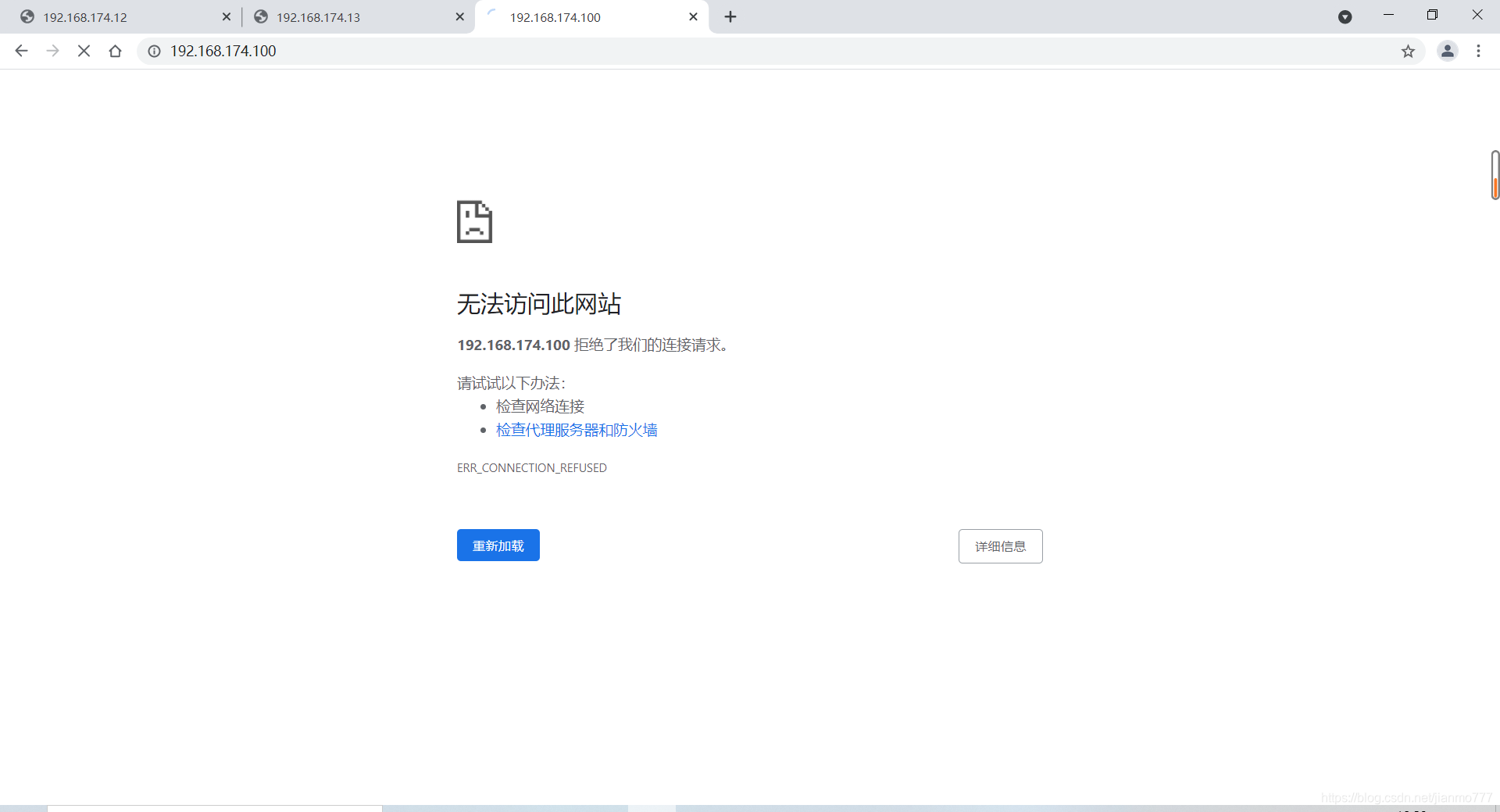
 访问 http://192.168.174.100  清空VIP
ifconfig
ifconfig ens33:3 down

node01安装keepalived(主)
node01安装keepalived
yum install keepalived -y
 node01配置keepalived
cd /etc/keepalived
ls
cp keepalived.conf keepalived.conf.bak
vim keepalived.conf
vrrp_instance VI_1 {
state MASTER
interface eth0
改成
vrrp_instance VI_1 {
state MASTER
interface ens33
virtual_ipaddress {
192.168.200.16
192.168.200.17
192.168.200.18
}
改成
virtual_ipaddress {
192.168.174.100/24 dev ens33 label ens33:3
}
virtual_server 192.168.200.100 443 {
delay_loop 6
lb_algo rr
lb_kind NAT
persistence_timeout 50
protocol TCP
改成
virtual_server 192.168.174.100 80 {
delay_loop 6
lb_algo rr
lb_kind DR
nat_mask 255.255.255.0
persistence_timeout 0
protocol TCP
real_server 192.168.201.100 443 {
weight 1
SSL_GET {
url {
path /
digest ff20ad2481f97b1754ef3e12ecd3a9cc
}
url {
path /mrtg/
digest 9b3a0c85a887a256d6939da88aabd8cd
}
connect_timeout 3
nb_get_retry 3
delay_before_retry 3
}
}
改成
real_server 192.168.174.12 80 {
weight 1
HTTP_GET {
url {
path /
status_code 200
}
connect_timeout 3
nb_get_retry 3
delay_before_retry 3
}
}
real_server 192.168.174.13 80 {
weight 1
HTTP_GET {
url {
path /
status_code 200
}
connect_timeout 3
nb_get_retry 3
delay_before_retry 3
}
}
   node01启动keepalived
service keepalived start
访问 http://192.168.174.100,F5刷新几次页面   查看偷窥列表 
node04安装keepalived(备)
node04安装keepalived、ipvsadm
yum install keepalived ipvsadm -y
  node04配置keepalived
cd /etc/keepalived
ls
rm -rf keepalived.conf
scp keepalived.conf root@192.168.174.14:`pwd`
ls
cat keepalived.conf
/*
vrrp_instance VI_1 {
state BACKUP
interface ens33
virtual_router_id 51
priority 50
advert_int 1
authentication {
auth_type PASS
auth_pass 1111
}
virtual_ipaddress {
192.168.174.100/24 dev ens33 label ens33:3
}
}
*/
service keepalived start
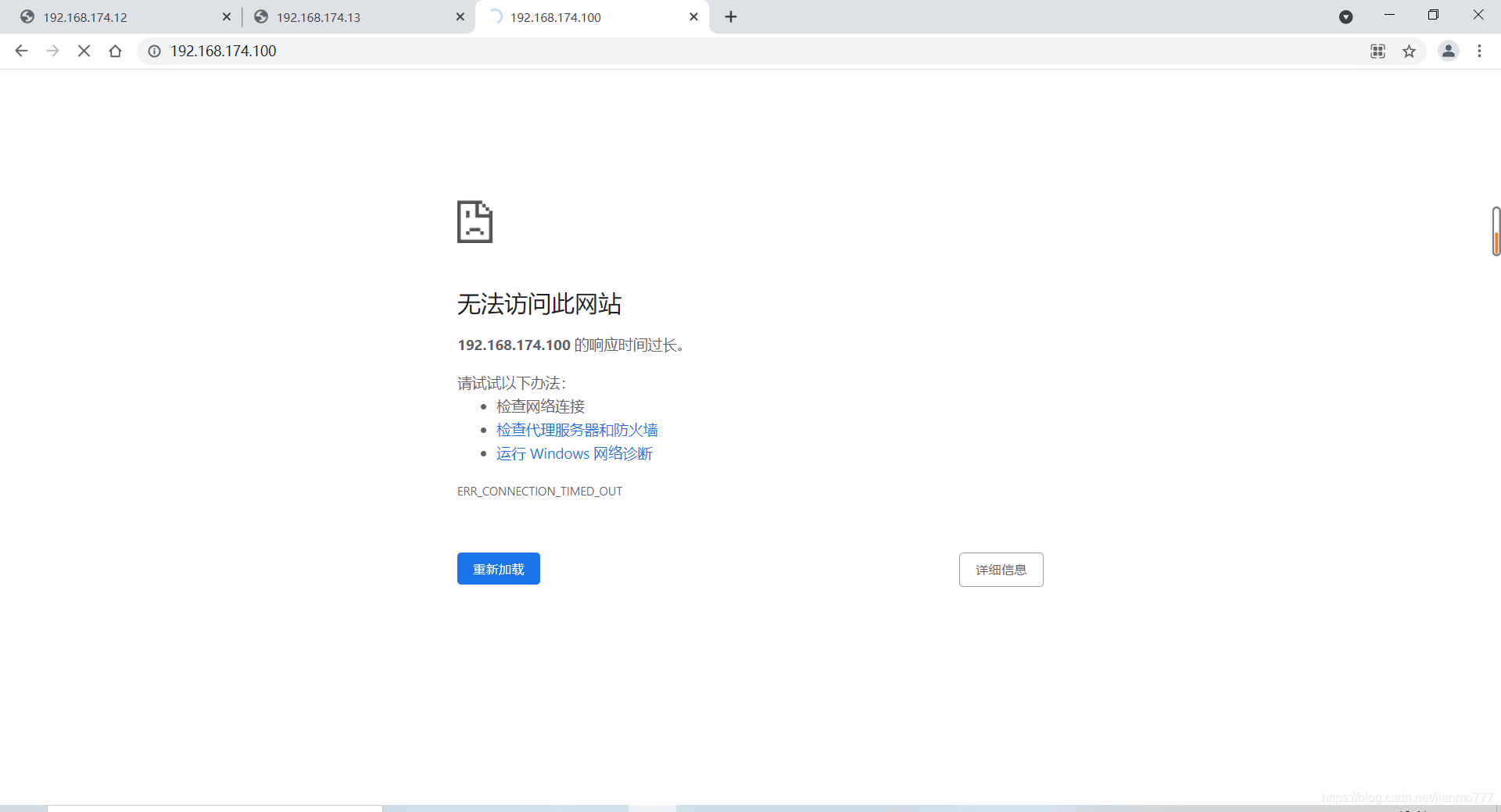
删除配置文件  拷贝配置文件(从node01远程拷贝keepalived.conf到node04的相同目录下)  查看配置文件  修改配置文件  启动  访问 http://192.168.174.100,一直转圈圈,过一会,无法访问网站   备机下线,ens33:3没有了  访问 http://192.168.174.100,正常了   备机上线  访问 http://192.168.174.100,还是失败,同上 主机下线   访问 http://192.168.174.100  备机没起作用,备机下线,主机上线  
上面备机不起作用的问题
简单描述:备机启动,不应该出现VIP却出现了,反复试了几次,只要启动备机的keepalived服务,VIP网卡就会出现。然后,两个相同的VIP暴露在外网, http://192.168.174.100就访问不了了,一直转圈圈,过一会显示“无法访问次网站”。 问题出在哪里?一定是备机配置有问题,但是配置是从node01远程拷贝过来,只改了MASTER --> BACKUP,和权重100–>50,其它都没改。 所以问题具体出在哪里了呢? 答:// TODO ~ 等我搞清楚了再继续写吧
补充知识点
安装使用man
安装man
命令:yum install man -y
使用man
man 5 keepalived.conf

上一篇《03 高并发负载均衡:LVS的DR模型试验搭建》
|