ACL:访问控制列表(Access Control Lists,ACL)
访问控制列表(ACL)是一种基于包过滤的访问控制技术,它可以根据设定的条件对接口上的数据包进行过滤,允许其通过或丢弃。访问控制列表被广泛地应用于路由器和三层交换机,借助于访问控制列表,可以有效地控制用户对网络的访问,从而最大程度地保障网络安全。
功能:
? 1、 访问控制—在路由器流量进或出接口上,定制列表匹配流量后产生动作—允许、拒绝(类似于小区保安)
? 2、 定义流量 — 帮助其他的策略技术抓取流量(类似于保安抓人)
分类:
- 标准 – 仅关注数据包中的源ip地址
标准ACL的配置: 由于仅关注数据包中的源ip地址,为避免误删,配置时建议调用时尽量靠近目标; 标准列表编号 2000-2999 一个编号为一张表;一张表中可以配置多条内容信息
- 扩展 – 关注数据包中的源、目标ip地址,目标端口号或协议号
扩展ACL –由于扩展ACL可以精确匹配流量,故调用时建议尽量的靠近源,扩展访问控制列表的列表号是3000-3999
使用扩展ACL来进行目标行为的限制: Telnet—远程登录 基于tcp下的23号端口工作
设置条件: 1、 登录设备与被登录设备可以通信
2、 被登录设备开启的远程登录服务
AAA是认证(Authentication)、授权(Authorization)和计费(Accounting)的简称,是网络安全中进行访问控制的一种安全管理机制,提供认证、授权和计费三种安全服务。
ACL编辑完成后,需要到接口调用方可生效; 调用时注意方向,在一个接口的一个方向 ;若删除了ACL,调用的命令虽然还在接口上,但没有意义;
?
题目

分析
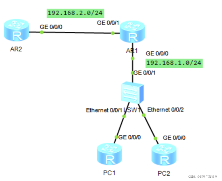
规划IP 
在R1上需要阻断的
| 协议 | 来源 | 目标 |
|---|
| icmp | 192.168.1.2 | 192.168.1.1 & 192.168.2.1 | | tcp | 192.168.1.2 | 192.168.2.2 | | tcp | 192.168.1.3 | 192.168.1.1 & 192.168.2.1 | | icmp | 192.168.1.3 | 192.168.2.2 |
配置
PC配置
[pc2]int g0/0/0
[pc2-GigabitEthernet0/0/0]ip add 192.168.1.3 24
[pc2-GigabitEthernet0/0/0]q
[pc2]ip route-static 0.0.0.0 0 192.168.1.1 //当作电脑,写个缺省指向网关
[pc1]int g0/0/0
[pc1-GigabitEthernet0/0/0]ip add 192.168.1.2 24
[pc1]ip route-static 0.0.0.0 0 192.168.1.1
R1配置
[r1]int g0/0/0
[r1-GigabitEthernet0/0/0]ip add 192.168.1.1 24
[r1-GigabitEthernet0/0/0]int g0/0/1
[r1-GigabitEthernet0/0/1]ip add 192.168.2.1 24
[r1-GigabitEthernet0/0/1]
[r1]aaa //在AAA服务中定制账号、权限、密码,功能
[r1-aaa]local-user huawei privilege level 15 password cipher 123456
Info: Add a new user. //用户 等级15,设置密码
[r1-aaa]local-user huawei service-type telnet
[r1-aaa]q
[r1]user-interface vty 0 4 //远程登陆虚拟接口vty 0-4个人登
[r1-ui-vty0-4]authentication-mode aaa
[r1]acl 3000
[r1-acl-adv-3000]rule deny icmp source 192.168.1.2 0 destination 192.168.1.1 0
[r1-acl-adv-3000]rule deny icmp source 192.168.1.2 0 destination 192.168.2.1 0
//R1上有两个端口都要拒绝pc1访问
[r1-acl-adv-3000]rule deny tcp source 192.168.1.2 0 destination 192.168.2.2 0 destination-port eq 23
//拒绝pc1的telnet登录
[r1-acl-adv-3000]rule deny tcp source 192.168.1.3 0 destination 192.168.1.1 0 destination-port eq 23
[r1-acl-adv-3000]rule deny tcp source 192.168.1.3 0 destination 192.168.2.1 0 destination-port eq 23
//R1的两个端口都拒绝PC2的telnet登录
[r1-acl-adv-3000]rule deny icmp source 192.168.1.3 0 destination 192.168.2.2 0
//R2拒绝pc2的访问
[r1-acl-adv-3000]int g0/0/0
[r1-GigabitEthernet0/0/0]traffic-filter inbound acl 3000 //进接口调用
[r1-acl-adv-3000]display this //查看acl3000配置
[V200R003C00]
#
acl number 3000
rule 5 deny icmp source 192.168.1.2 0 destination 192.168.1.1 0
rule 10 deny icmp source 192.168.1.2 0 destination 192.168.2.1 0
rule 15 deny tcp source 192.168.1.2 0 destination 192.168.2.2 0 destination-por
t eq telnet
rule 20 deny tcp source 192.168.1.3 0 destination 192.168.1.1 0 destination-por
t eq telnet
rule 25 deny tcp source 192.168.1.3 0 destination 192.168.2.1 0 destination-por
t eq telnet
rule 30 deny icmp source 192.168.1.3 0 destination 192.168.2.2 0
#
return
R2配置
[r2]int g0/0/0
[r2-GigabitEthernet0/0/0]ip add 192.168.2.2 24
[r2]ip route-static 192.168.1.0 24 192.168.2.1 //静态路由下一跳指向2.1
[r2]aaa
[r2-aaa]local-user huawei privilege level 15 password cipher 1234567
Info: Add a new user.
[r2-aaa]local-user huawei service-type telnet
[r2-aaa]q
[r2]user-interface vty 0 4
[r2-ui-vty4]authentication-mode aaa
验证

|