Kubernetes CKA认证运维工程师笔记-Kubernetes安全
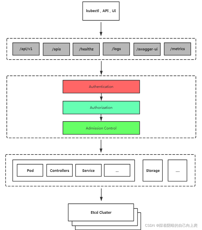
1. Kubernetes安全框架
- K8S安全控制框架主要由下面3个阶段进行控制,每一个阶段都支持插件方式,通过API Server配置来启用插件。
- 1.Authentication(鉴权)
- 2.Authorization(授权)
- 3.Admission Control(准入控制)
- 客户端要想访问K8s集群API Server,一般需要证书、Token或者用户名+密码;如果Pod访问,需要ServiceAccount

2. 鉴权,授权,准入控制
2.1 鉴权
三种客户端身份认证:
- HTTPS 证书认证:基于CA证书签名的数字证书认证
- HTTP Token认证:通过一个Token来识别用户
- HTTP Base认证:用户名+密码的方式认证
2.2 授权
RBAC(Role-Based Access Control,基于角色的访问控制):负责完成授权(Authorization)工作。
RBAC根据API请求属性,决定允许还是拒绝。
比较常见的授权维度:
- user:用户名
- group:用户分组
- 资源,例如pod、deployment
- 资源操作方法:get,list,create,update,patch,watch,delete
- 命名空间
- API组
2.3 准入控制
AdminssionControl实际上是一个准入控制器插件列表,发送到APIServer的请求都需要经过这个列表中的每个准入控制器插件的检查,检查不通过,则拒绝请求。
3. 基于角色的权限访问控制:RBAC
RBAC(Role-Based Access Control,基于角色的访问控制),允许通过Kubernetes API动态配置策略。
角色
- Role:授权特定命名空间的访问权限
- ClusterRole:授权所有命名空间的访问权限
角色绑定
- RoleBinding:将角色绑定到主体(即subject)
- ClusterRoleBinding:将集群角色绑定到主体
主体(subject)
- User:用户
- Group:用户组
- ServiceAccount:服务账号

4. 案例:为指定用户授权访问不同命名空间权限
示例:为aliang用户授权default命名空间Pod读取权限
- 用K8S CA签发客户端证书
- 生成kubeconfig授权文件
- 创建RBAC权限策略
kubectl config set-cluster kubernetes \
--certificate-authority=/etc/kubernetes/pki/ca.crt \
--embed-certs=true \
--server=https://192.168.31.61:6443 \
--kubeconfig=aliang.kubeconfig
kubectl config set-credentials aliang \
--client-key=aliang-key.pem \
--client-certificate=aliang.pem \
--embed-certs=true \
--kubeconfig=aliang.kubeconfig
kubectl config set-context kubernetes \
--cluster=kubernetes \
--user=aliang \
--kubeconfig=aliang.kubeconfig
kubectl config use-context kubernetes --kubeconfig=aliang.kubeconfig
[root@k8s-master ~]
apiserver.crt apiserver-kubelet-client.key front-proxy-ca.key
apiserver-etcd-client.crt ca.crt front-proxy-client.crt
apiserver-etcd-client.key ca.key front-proxy-client.key
apiserver.key etcd sa.key
apiserver-kubelet-client.crt front-proxy-ca.crt sa.pub
[root@k8s-master ~]
rz waiting to receive.
[root@k8s-master ~]
Archive: rbac.zip
creating: rbac/
inflating: rbac/cert.sh
inflating: rbac/kubeconfig.sh
inflating: rbac/rbac.yaml
[root@k8s-master ~]
[root@k8s-master ~]
[root@k8s-master rbac]
cert.sh kubeconfig.sh rbac.yaml
[root@k8s-master rbac]
[root@k8s-master rbac]
rz waiting to receive.
[root@k8s-master rbac]
cfssl
cfssl-certinfo
cfssljson
[root@k8s-master rbac]
cert.sh cfssl cfssl-certinfo cfssljson cfssl.tar.gz kubeconfig.sh rbac.yaml
[root@k8s-master rbac]
total 24536
-rw-r--r-- 1 root root 741 Dec 22 15:16 cert.sh
-rwxr-xr-x 1 root root 10376657 Nov 25 2019 cfssl
-rwxr-xr-x 1 root root 6595195 Nov 25 2019 cfssl-certinfo
-rwxr-xr-x 1 root root 2277873 Nov 25 2019 cfssljson
-rw-r--r-- 1 root root 5850685 Nov 16 2020 cfssl.tar.gz
-rw-r--r-- 1 root root 622 Sep 1 2019 kubeconfig.sh
-rw-r--r-- 1 root root 477 Aug 25 2019 rbac.yaml
[root@k8s-master rbac]
mv: target ‘/usr/bin/cfssl’ is not a directory
[root@k8s-master rbac]
[root@k8s-master rbac]
cert.sh kubeconfig.sh rbac.yaml
[root@k8s-master rbac]
[root@k8s-master bin]
[root@k8s-master bin]
/root/rbac
[root@k8s-master rbac]
No command is given.
Usage:
Available commands:
ocspserve
selfsign
scan
print-defaults
certinfo
sign
gencrl
revoke
bundle
serve
version
ocspdump
ocspsign
info
genkey
gencert
ocsprefresh
Top-level flags:
-allow_verification_with_non_compliant_keys
Allow a SignatureVerifier to use keys which are technically non-compliant with RFC6962.
-loglevel int
Log level (0 = DEBUG, 5 = FATAL) (default 1)
[root@k8s-master rbac]
[root@k8s-master rbac]
2021/12/22 15:23:24 [INFO] generate received request
2021/12/22 15:23:24 [INFO] received CSR
2021/12/22 15:23:24 [INFO] generating key: rsa-2048
2021/12/22 15:23:24 [INFO] encoded CSR
2021/12/22 15:23:24 [INFO] signed certificate with serial number 153136750969096983457453824455230094856825212109
2021/12/22 15:23:24 [WARNING] This certificate lacks a "hosts" field. This makes it unsuitable for
websites. For more information see the Baseline Requirements for the Issuance and Management
of Publicly-Trusted Certificates, v.1.1.6, from the CA/Browser Forum (https://cabforum.org);
specifically, section 10.2.3 ("Information Requirements").
[root@k8s-master rbac]
adu.csr adu-key.pem ca-config.json kubeconfig.sh
adu-csr.json adu.pem cert.sh rbac.yaml
[root@k8s-master rbac]
apiVersion: v1
clusters:
- cluster:
certificate-authority-data:
...
[root@k8s-master rbac]
[root@k8s-master rbac]
Cluster "kubernetes" set.
User "adu" set.
Context "kubernetes" created.
Switched to context "kubernetes".
[root@k8s-master rbac]
apiVersion: v1
clusters:
- cluster:
...
创建RBAC权限策略: 指定kubeconfig文件测试: kubectl get pods --kubeconfig=./adu.kubeconfig
[root@k8s-master rbac]
[root@k8s-master rbac]
kind: Role
apiVersion: rbac.authorization.k8s.io/v1
metadata:
namespace: default
name: pod-reader
rules:
- apiGroups: [""]
resources: ["pods","deployments"]
verbs: ["get", "watch", "list"]
---
kind: RoleBinding
apiVersion: rbac.authorization.k8s.io/v1
metadata:
name: read-pods
namespace: default
subjects:
- kind: User
name: adu
apiGroup: rbac.authorization.k8s.io
roleRef:
kind: Role
name: pod-reader
apiGroup: rbac.authorization.k8s.io
[root@k8s-master rbac]
role.rbac.authorization.k8s.io/pod-reader created
rolebinding.rbac.authorization.k8s.io/read-pods created
[root@k8s-master ~]
NAME READY STATUS RESTARTS AGE
configmap-demo-pod 1/1 Running 1 28h
my-pod2 1/1 Running 5 35h
nfs-client-provisioner-58d675cd5-dx7n4 1/1 Running 1 30h
pod-taint 1/1 Running 6 7d10h
secret-demo-pod 1/1 Running 1 27h
sh 1/1 Running 2 29h
test-76846b5956-gftn9 1/1 Running 1 29h
test-76846b5956-r7s9k 1/1 Running 1 29h
test-76846b5956-trpbn 1/1 Running 1 29h
test2-78c4694588-87b9r 1/1 Running 1 30h
web-0 1/1 Running 1 29h
web-1 1/1 Running 1 29h
web-2 1/1 Running 1 29h
[root@k8s-master ~]
Error from server (Forbidden): deployments.apps is forbidden: User "adu" cannot list resource "deployments" in API group "apps" in the namespace "default"
[root@k8s-master ~]
Error from server (Forbidden): services is forbidden: User "adu" cannot list resource "services" in API group "" in the namespace "default"
[root@k8s-master rbac]
[root@k8s-master rbac]
kind: Role
apiVersion: rbac.authorization.k8s.io/v1
metadata:
namespace: default
name: pod-reader
rules:
- apiGroups: ["","apps"]
resources: ["pods","deployments"]
verbs: ["get", "watch", "list"]
---
kind: RoleBinding
apiVersion: rbac.authorization.k8s.io/v1
metadata:
name: read-pods
namespace: default
subjects:
- kind: User
name: adu
apiGroup: rbac.authorization.k8s.io
roleRef:
kind: Role
name: pod-reader
apiGroup: rbac.authorization.k8s.io
[root@k8s-master rbac]
role.rbac.authorization.k8s.io/pod-reader configured
rolebinding.rbac.authorization.k8s.io/read-pods unchanged
[root@k8s-master ~]
NAME READY UP-TO-DATE AVAILABLE AGE
nfs-client-provisioner 1/1 1 1 35h
test 3/3 3 3 36h
test2 1/1 1 1 35h
web 3/3 3 3 30d
[root@k8s-master rbac]
[root@k8s-master rbac]
kind: Role
apiVersion: rbac.authorization.k8s.io/v1
metadata:
namespace: default
name: pod-reader
rules:
- apiGroups: ["","apps"]
resources: ["pods","deployments","services"]
verbs: ["get", "watch", "list"]
---
kind: RoleBinding
apiVersion: rbac.authorization.k8s.io/v1
metadata:
name: read-pods
namespace: default
subjects:
- kind: User
name: adu
apiGroup: rbac.authorization.k8s.io
roleRef:
kind: Role
name: pod-reader
apiGroup: rbac.authorization.k8s.io
[root@k8s-master rbac]
role.rbac.authorization.k8s.io/pod-reader configured
rolebinding.rbac.authorization.k8s.io/read-pods unchanged
[root@k8s-master ~]
NAME TYPE CLUSTER-IP EXTERNAL-IP PORT(S) AGE
kubernetes ClusterIP 10.96.0.1 <none> 443/TCP 30d
my-dep NodePort 10.111.199.51 <none> 80:31734/TCP 27d
my-service NodePort 10.100.228.0 <none> 80:32433/TCP 21d
nginx ClusterIP None <none> 80/TCP 34h
web NodePort 10.96.132.243 <none> 80:31340/TCP 30d
[root@k8s-master rbac]
[root@k8s-master rbac]
kind: Role
apiVersion: rbac.authorization.k8s.io/v1
metadata:
namespace: default
name: pod-reader
rules:
- apiGroups: ["","apps"]
resources: ["pods","deployments","services"]
verbs: ["get", "watch", "list","delete"]
---
kind: RoleBinding
apiVersion: rbac.authorization.k8s.io/v1
metadata:
name: read-pods
namespace: default
subjects:
- kind: User
name: adu
apiGroup: rbac.authorization.k8s.io
roleRef:
kind: Role
name: pod-reader
apiGroup: rbac.authorization.k8s.io
[root@k8s-master rbac]
role.rbac.authorization.k8s.io/pod-reader configured
rolebinding.rbac.authorization.k8s.io/read-pods unchanged
[root@k8s-master ~]
service "web" deleted
认证流程 客户端是kubectl和kubeconfig 证书内容是在cert.sh中
[root@k8s-master rbac]
cat > ca-config.json <<EOF
{
"signing": {
"default": {
"expiry": "87600h"
},
"profiles": {
"kubernetes": {
"usages": [
"signing",
"key encipherment",
"server auth",
"client auth"
],
"expiry": "87600h"
}
}
}
}
EOF
cat > adu-csr.json <<EOF
{
"CN": "adu",
"hosts": [],
"key": {
"algo": "rsa",
"size": 2048
},
"names": [
{
"C": "CN",
"ST": "BeiJing",
"L": "BeiJing",
"O": "k8s",
"OU": "System"
}
]
}
EOF
cfssl gencert -ca=/etc/kubernetes/pki/ca.crt -ca-key=/etc/kubernetes/pki/ca.key -config=ca-config.json -profile=kubernetes adu-csr.json | cfssljson -bare adu
[root@k8s-master rbac]
NAME CREATED AT
leader-locking-nfs-client-provisioner 2021-12-21T02:23:25Z
pod-reader 2021-12-22T08:54:09Z
[root@k8s-master rbac]
NAME ROLE AGE
leader-locking-nfs-client-provisioner Role/leader-locking-nfs-client-provisioner 35h
read-pods Role/pod-reader 5h9m
[root@k8s-master rbac]
NAME CREATED AT
admin 2021-11-21T15:18:40Z
calico-kube-controllers 2021-11-21T15:37:14Z
calico-node 2021-11-21T15:37:14Z
cluster-admin 2021-11-21T15:18:40Z
edit 2021-11-21T15:18:40Z
kubeadm:get-nodes 2021-11-21T15:18:41Z
kubernetes-dashboard 2021-11-22T07:43:15Z
nfs-client-provisioner-runner 2021-12-21T02:23:25Z
nginx-ingress-clusterrole 2021-12-16T14:37:27Z
system:aggregate-to-admin 2021-11-21T15:18:40Z
system:aggregate-to-edit 2021-11-21T15:18:40Z
system:aggregate-to-view 2021-11-21T15:18:40Z
system:aggregated-metrics-reader 2021-11-28T21:40:06Z
system:auth-delegator 2021-11-21T15:18:40Z
system:basic-user 2021-11-21T15:18:40Z
system:certificates.k8s.io:certificatesigningrequests:nodeclient 2021-11-21T15:18:40Z
system:certificates.k8s.io:certificatesigningrequests:selfnodeclient 2021-11-21T15:18:40Z
system:certificates.k8s.io:kube-apiserver-client-approver 2021-11-21T15:18:40Z
system:certificates.k8s.io:kube-apiserver-client-kubelet-approver 2021-11-21T15:18:40Z
system:certificates.k8s.io:kubelet-serving-approver 2021-11-21T15:18:40Z
system:certificates.k8s.io:legacy-unknown-approver 2021-11-21T15:18:40Z
system:controller:attachdetach-controller 2021-11-21T15:18:40Z
system:controller:certificate-controller 2021-11-21T15:18:40Z
system:controller:clusterrole-aggregation-controller 2021-11-21T15:18:40Z
system:controller:cronjob-controller 2021-11-21T15:18:40Z
system:controller:daemon-set-controller 2021-11-21T15:18:40Z
system:controller:deployment-controller 2021-11-21T15:18:40Z
system:controller:disruption-controller 2021-11-21T15:18:40Z
system:controller:endpoint-controller 2021-11-21T15:18:40Z
system:controller:endpointslice-controller 2021-11-21T15:18:40Z
system:controller:endpointslicemirroring-controller 2021-11-21T15:18:40Z
system:controller:expand-controller 2021-11-21T15:18:40Z
system:controller:generic-garbage-collector 2021-11-21T15:18:40Z
system:controller:horizontal-pod-autoscaler 2021-11-21T15:18:40Z
system:controller:job-controller 2021-11-21T15:18:40Z
system:controller:namespace-controller 2021-11-21T15:18:40Z
system:controller:node-controller 2021-11-21T15:18:40Z
system:controller:persistent-volume-binder 2021-11-21T15:18:40Z
system:controller:pod-garbage-collector 2021-11-21T15:18:40Z
system:controller:pv-protection-controller 2021-11-21T15:18:40Z
system:controller:pvc-protection-controller 2021-11-21T15:18:40Z
system:controller:replicaset-controller 2021-11-21T15:18:40Z
system:controller:replication-controller 2021-11-21T15:18:40Z
system:controller:resourcequota-controller 2021-11-21T15:18:40Z
system:controller:route-controller 2021-11-21T15:18:40Z
system:controller:service-account-controller 2021-11-21T15:18:40Z
system:controller:service-controller 2021-11-21T15:18:40Z
system:controller:statefulset-controller 2021-11-21T15:18:40Z
system:controller:ttl-controller 2021-11-21T15:18:40Z
system:coredns 2021-11-21T15:18:42Z
system:discovery 2021-11-21T15:18:40Z
system:heapster 2021-11-21T15:18:40Z
system:kube-aggregator 2021-11-21T15:18:40Z
system:kube-controller-manager 2021-11-21T15:18:40Z
system:kube-dns 2021-11-21T15:18:40Z
system:kube-scheduler 2021-11-21T15:18:40Z
system:kubelet-api-admin 2021-11-21T15:18:40Z
system:metrics-server 2021-11-28T21:40:20Z
system:node 2021-11-21T15:18:40Z
system:node-bootstrapper 2021-11-21T15:18:40Z
system:node-problem-detector 2021-11-21T15:18:40Z
system:node-proxier 2021-11-21T15:18:40Z
system:persistent-volume-provisioner 2021-11-21T15:18:40Z
system:public-info-viewer 2021-11-21T15:18:40Z
system:volume-scheduler 2021-11-21T15:18:40Z
view 2021-11-21T15:18:40Z
5. 网络策略概述
网络策略(Network Policy),用于限制Pod出入流量,提供Pod级别和Namespace级别网络访问控制。
一些应用场景:
- 应用程序间的访问控制。例如微服务A允许访问微服务B,微服务C不能访问微服务A
- 开发环境命名空间不能访问测试环境命名空间Pod
- 当Pod暴露到外部时,需要做Pod白名单
- 多租户网络环境隔离
Pod网络入口方向隔离:
- 基于Pod级网络隔离:只允许特定对象访问Pod(使用标签定义),允许白名单上的IP地址或者IP段访问Pod
- 基于Namespace级网络隔离:多个命名空间,A和B命名空间Pod完全隔离。
Pod网络出口方向隔离:
- 拒绝某个Namespace上所有Pod访问外部
- 基于目的IP的网络隔离:只允许Pod访问白名单上的IP地址或者IP段
- 基于目标端口的网络隔离:只允许Pod访问白名单上的端口
podSelector:目标Pod,根据标签选择 policyTypes:策略类型,指定策略用于入站、出站流量。 Ingress:from是可以访问的白名单,可以来自于IP段、命名空间、Pod标签等,ports是可以访问的端口。 Egress:这个Pod组可以访问外部的IP段和端口。 
6. 案例:对项目Pod出入流量访问控制
需求1:将default命名空间携带run=web标签的Pod隔离,只允许default命名空间携带run=client1标签的Pod访问80端口。 准备测试环境:
kubectl create deployment web --image=nginx
kubectl run client1 --image=busybox --command --sleep 36000
kubectl run client2 --image=busybox --command --sleep 36000
[root@k8s-master rbac]
deployment.apps "web" deleted
[root@k8s-master rbac]
NAME READY UP-TO-DATE AVAILABLE AGE
nfs-client-provisioner 1/1 1 1 35h
test 3/3 3 3 36h
test2 1/1 1 1 36h
[root@k8s-master rbac]
[root@k8s-master ~]
deployment.apps/web created
[root@k8s-master ~]
pod/client1 created
[root@k8s-master ~]
pod/client2 created
[root@k8s-master ~]
Error: unknown flag: --show-label
See 'kubectl get --help' for usage.
[root@k8s-master ~]
NAME READY STATUS RESTARTS AGE LABELS
client1 1/1 Running 0 37s run=client1
client2 1/1 Running 0 30s run=client2
configmap-demo-pod 1/1 Running 1 34h <none>
my-pod2 1/1 Running 5 41h <none>
nfs-client-provisioner-58d675cd5-dx7n4 1/1 Running 1 35h app=nfs-client-provisioner,pod-template-hash=58d675cd5
pod-taint 1/1 Running 6 7d16h run=nginx
secret-demo-pod 1/1 Running 1 33h <none>
sh 1/1 Running 2 35h run=sh
test-76846b5956-gftn9 1/1 Running 1 34h app=nginx2,pod-template-hash=76846b5956
test-76846b5956-r7s9k 1/1 Running 1 34h app=nginx2,pod-template-hash=76846b5956
test-76846b5956-trpbn 1/1 Running 1 34h app=nginx2,pod-template-hash=76846b5956
test2-78c4694588-87b9r 1/1 Running 1 36h app=nginx2,pod-template-hash=78c4694588
web-0 1/1 Running 1 35h app=nginx,controller-revision-hash=web-67bb74dc,statefulset.kubernetes.io/pod-name=web-0
web-1 1/1 Running 1 35h app=nginx,controller-revision-hash=web-67bb74dc,statefulset.kubernetes.io/pod-name=web-1
web-2 1/1 Running 1 35h app=nginx,controller-revision-hash=web-67bb74dc,statefulset.kubernetes.io/pod-name=web-2
web-96d5df5c8-vc9kf 1/1 Running 0 2m49s app=web,pod-template-hash=96d5df5c8
[root@k8s-master ~]
NAME READY STATUS RESTARTS AGE LABELS
client1 1/1 Running 0 54s run=client1
client2 1/1 Running 0 47s run=client2
configmap-demo-pod 1/1 Running 1 34h <none>
my-pod2 1/1 Running 5 41h <none>
nfs-client-provisioner-58d675cd5-dx7n4 1/1 Running 1 35h app=nfs-client-provisioner,pod-templat
pod-taint 1/1 Running 6 7d16h run=nginx
secret-demo-pod 1/1 Running 1 33h <none>
sh 1/1 Running 2 35h run=sh
test-76846b5956-gftn9 1/1 Running 1 34h app=nginx2,pod-template-hash=76846b595
test-76846b5956-r7s9k 1/1 Running 1 34h app=nginx2,pod-template-hash=76846b595
test-76846b5956-trpbn 1/1 Running 1 34h app=nginx2,pod-template-hash=76846b595
test2-78c4694588-87b9r 1/1 Running 1 36h app=nginx2,pod-template-hash=78c469458
web-0 1/1 Running 1 35h app=nginx,controller-revision-hash=web
web-1 1/1 Running 1 35h app=nginx,controller-revision-hash=web
web-2 1/1 Running 1 35h app=nginx,controller-revision-hash=web
web-96d5df5c8-vc9kf 1/1 Running 0 3m6s app=web,pod-template-hash=96d5df5c8
[root@k8s-master ~]
[root@k8s-master ~]
apiVersion: networking.k8s.io/v1
kind: NetworkPolicy
metadata:
name: test-network-policy
namespace: default
spec:
podSelector:
matchLabels:
app: web
policyTypes:
- Ingress
ingress:
- from:
- namespaceSelector:
matchLabels:
project: default
- podSelector:
matchLabels:
run: client1
ports:
- protocol: TCP
port: 80
[root@k8s-master ~]
NAME READY STATUS RESTARTS AGE
web-96d5df5c8-vc9kf 1/1 Running 0 7m41s
[root@k8s-master ~]
NAME READY STATUS RESTARTS AGE IP NODE NOMINATED NODE READINESS GATES
web-96d5df5c8-vc9kf 1/1 Running 0 7m48s 10.244.169.186 k8s-node2 <none> <none>
[root@k8s-master ~]
/
PING 10.244.169.186 (10.244.169.186): 56 data bytes
64 bytes from 10.244.169.186: seq=0 ttl=62 time=4.648 ms
64 bytes from 10.244.169.186: seq=1 ttl=62 time=0.953 ms
64 bytes from 10.244.169.186: seq=2 ttl=62 time=3.352 ms
^C
--- 10.244.169.186 ping statistics ---
3 packets transmitted, 3 packets received, 0% packet loss
round-trip min/avg/max = 0.953/2.984/4.648 ms
/
Connecting to 10.244.169.186 (10.244.169.186:80)
saving to 'index.html'
index.html 100% |*******************************************************************| 615 0:00:00 ETA
'index.html' saved
/
<!DOCTYPE html>
<html>
<head>
<title>Welcome to nginx!</title>
<style>
html { color-scheme: light dark; }
body { width: 35em; margin: 0 auto;
font-family: Tahoma, Verdana, Arial, sans-serif; }
</style>
</head>
<body>
<h1>Welcome to nginx!</h1>
<p>If you see this page, the nginx web server is successfully installed and
working. Further configuration is required.</p>
<p>For online documentation and support please refer to
<a href="http://nginx.org/">nginx.org</a>.<br/>
Commercial support is available at
<a href="http://nginx.com/">nginx.com</a>.</p>
<p><em>Thank you for using nginx.</em></p>
</body>
</html>
/
/
command terminated with exit code 130
[root@k8s-master ~]
/
PING 10.244.169.186 (10.244.169.186): 56 data bytes
64 bytes from 10.244.169.186: seq=0 ttl=62 time=0.490 ms
64 bytes from 10.244.169.186: seq=1 ttl=62 time=0.390 ms
64 bytes from 10.244.169.186: seq=2 ttl=62 time=0.499 ms
^C
--- 10.244.169.186 ping statistics ---
3 packets transmitted, 3 packets received, 0% packet loss
round-trip min/avg/max = 0.390/0.459/0.499 ms
/
Connecting to 10.244.169.186 (10.244.169.186:80)
saving to 'index.html'
index.html 100% |*******************************************************************| 615 0:00:00 ETA
'index.html' saved
/
[root@k8s-master ~]
networkpolicy.networking.k8s.io/test-network-policy created
[root@k8s-master ~]
NAME POD-SELECTOR AGE
test-network-policy app=web 22s
[root@k8s-master ~]
NAME READY STATUS RESTARTS AGE
web-96d5df5c8-vc9kf 1/1 Running 0 11m
[root@k8s-master ~]
/
PING 10.244.169.186 (10.244.169.186): 56 data bytes
^C
--- 10.244.169.186 ping statistics ---
14 packets transmitted, 0 packets received, 100% packet loss
/
Connecting to 10.244.169.186 (10.244.169.186:80)
wget: can't open 'index.html': File exists
/ # rm index.html
/ # wget 10.244.169.186
Connecting to 10.244.169.186 (10.244.169.186:80)
saving to 'index.html'
index.html 100% |*******************************************************************| 615 0:00:00 ETA
'index.html' saved
/
[root@k8s-master ~]
/
PING 10.244.169.186 (10.244.169.186): 56 data bytes
^C
--- 10.244.169.186 ping statistics ---
10 packets transmitted, 0 packets received, 100% packet loss
/
/
Connecting to 10.244.169.186 (10.244.169.186:80)
^C
/
需求2:default命名空间下所有pod可以互相访问,也可以访问其他命名空间Pod,但其他命名空间不能访问default命名空间Pod。
- podSelector: {}:如果未配置,默认所有Pod
- from.podSelector: {} : 如果未配置,默认不允许
[root@k8s-master ~]
NAME READY STATUS RESTARTS AGE
client1 1/1 Running 0 16m
client2 1/1 Running 0 16m
configmap-demo-pod 1/1 Running 1 34h
my-pod2 1/1 Running 6 41h
nfs-client-provisioner-58d675cd5-dx7n4 1/1 Running 1 36h
pod-taint 1/1 Running 6 7d16h
secret-demo-pod 1/1 Running 1 33h
sh 1/1 Running 2 35h
test-76846b5956-gftn9 1/1 Running 1 35h
test-76846b5956-r7s9k 1/1 Running 1 35h
test-76846b5956-trpbn 1/1 Running 1 35h
test2-78c4694588-87b9r 1/1 Running 1 36h
web-0 1/1 Running 1 35h
web-1 1/1 Running 1 35h
web-2 1/1 Running 1 35h
web-96d5df5c8-vc9kf 1/1 Running 0 19m
[root@k8s-master ~]
pod/client1 created
[root@k8s-master ~]
NAME READY STATUS RESTARTS AGE
calico-kube-controllers-97769f7c7-z6npb 1/1 Running 12 30d
calico-node-4pwdc 1/1 Running 12 30d
calico-node-9r6zd 1/1 Running 12 30d
calico-node-vqzdj 1/1 Running 12 30d
client1 1/1 Running 0 30s
coredns-6d56c8448f-9xlmw 1/1 Running 5 40h
coredns-6d56c8448f-gcgrh 1/1 Running 12 30d
etcd-k8s-master 1/1 Running 13 30d
filebeat-5pwh7 1/1 Running 7 7d16h
filebeat-pt848 1/1 Running 7 7d16h
kube-apiserver-k8s-master 1/1 Running 21 30d
kube-controller-manager-k8s-master 1/1 Running 21 30d
kube-proxy-q2xfq 1/1 Running 12 30d
kube-proxy-tvzpd 1/1 Running 12 30d
kube-proxy-vtb7r 1/1 Running 6 6d
kube-scheduler-k8s-master 1/1 Running 23 30d
metrics-server-84f9866fdf-rz676 1/1 Running 9 40h
[root@k8s-master ~]
error: you must specify at least one command for the container
[root@k8s-master ~]
/
PING 10.244.169.186 (10.244.169.186): 56 data bytes
64 bytes from 10.244.169.186: seq=0 ttl=63 time=0.133 ms
64 bytes from 10.244.169.186: seq=1 ttl=63 time=0.096 ms
64 bytes from 10.244.169.186: seq=2 ttl=63 time=0.123 ms
^C
--- 10.244.169.186 ping statistics ---
3 packets transmitted, 3 packets received, 0% packet loss
round-trip min/avg/max = 0.096/0.117/0.133 ms
[root@k8s-master ~]
[root@k8s-master ~]
apiVersion: networking.k8s.io/v1
kind: NetworkPolicy
metadata:
name: deny-from-other-namespaces
namespace: default
spec:
podSelector: {}
policyTypes:
- Ingress
ingress:
- from:
- podSelector: {}
[root@k8s-master ~]
networkpolicy.networking.k8s.io/deny-from-other-namespaces created
[root@k8s-master ~]
NAME POD-SELECTOR AGE
deny-from-other-namespaces <none> 18s
/
PING 10.244.169.186 (10.244.169.186): 56 data bytes
^C
--- 10.244.169.186 ping statistics ---
10 packets transmitted, 0 packets received, 100% packet loss
/
sh: ll: not found
/
command terminated with exit code 127
[root@k8s-master ~]
/
PING 10.244.169.186 (10.244.169.186): 56 data bytes
64 bytes from 10.244.169.186: seq=0 ttl=62 time=0.622 ms
64 bytes from 10.244.169.186: seq=1 ttl=62 time=5.711 ms
64 bytes from 10.244.169.186: seq=2 ttl=62 time=1.773 ms
^C
--- 10.244.169.186 ping statistics ---
3 packets transmitted, 3 packets received, 0% packet loss
round-trip min/avg/max = 0.622/2.702/5.711 ms
/
/
Connecting to 10.244.169.186 (10.244.169.186:80)
saving to 'index.html'
index.html 100% |*******************************************************************| 615 0:00:00 ETA
'index.html' saved
/
课后作业: 1、完成案例1:为指定用户授权访问不同命名空间权限 如上需求1 2、完成案例2:对项目Pod出入流量访问控制 如上需求2
|